最近很多的老板反馈不能在BM里面共享像素,显示共享成功的画面,但是在接收像素的BM中却没有显示,自己也找了很多的办法都不行,购买的BM也是支持共享像素的BM,不用担心这个问题,接下来小编给你们解决这个问题。

解决办法如下
使用插件分享像素,推荐插件两个
1.SMIT(这个插件是由越南人发明)下载地址:https://reurl.cc/EjvdxA
2.Veryfb (国内人发明的)下载地址:https://reurl.cc/Djp5RQ
以上两个都是插件需要下载解压并且加载到浏览器才能使用,并不是APP注意辨别
两个插件使用方法都是类似的,差距不大的,只教一个使用办法
1.打开下载地址,选择中间这个下载,下载好了,就解压到桌面,方便寻找文件。


2.下载好了,文件出现在桌面,新建一个文件夹,把下载好的7个文件拉进去

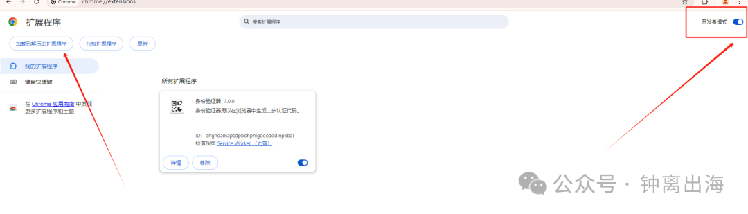
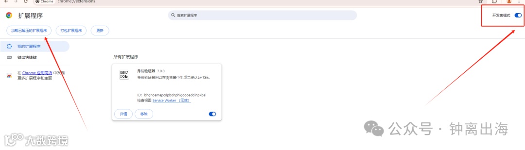
3.打开浏览器解压这个文件,打开管理拓展程序,然后进来之后点击打开开发者模式,再点击解加载已经解压的拓展文件,选择刚才创建的文件夹,进行解压



这个是加载成功的界面

在这个位置打开这个插件使用

在这个页面进行注册,地区选择+86,选择中国的手机号注册,注册好了登入进去,


点击加载像素,会加载出你这个个人号的所有像素,这个插件可以管理你的所有像素,可删除管理员查看广告账户,分享你的像素到广告账户
选择你需要共享的像素,红色的为死亡的像素,只选择绿色的,绿色的是活着的,可以多选,然后在右侧填入你的广告账户ID,每个广告账户ID需要空行,然后点击分享就可以了

然后去广告账户投广告这个界面就能出现你的像素了,不用去BM查看,找不到的,因为这个是通过广告账户分享的,下面这两个像素就是我刚才操作的像素,已经是在广告账户里面了,可以选择使用了。

这里回复一些会问到的问题
1:广告账户需要在同一个个人号下管理才能分享吗?
答案:不用,广告账户不在一个个人号管理也可以操作分享
2.为什么使用插件分享了像素,在BM无法查看到这个像素
答案:分享的原理是通过广告账户分享,并不是通过BM分享
这期教学就到这里,如果还有不懂的小伙伴请加下方小编的微信,进行了解,如果这期教学解决了你的燃眉之急那是最好的,下面是小编有出售的一些资源,有能力的可以支持一下。

Facebook优质资源购买网址:minghaoyun888.com
FB个人号(二解956,三解902,耐用,小白,本土老号,各国大小黑号,商城号)
公共主页(新老公共主页,申诉主页,五星主页,百粉主页,千粉主页,万粉主页,蓝V主页)可改名字
账单号(限额250/1500/不限额)
新老BM像素和不像素,企业认证BM
关于钟离出海
专业出售各种Facebook Google Tik Tok Instagram Twitter等平台账号资源
致力于帮助中国卖家走向全球,利用海外优势资源与技术,为出海企业提供广告开户、广告优化、账户管理、创意设计、品牌营销策略、海外市场洞察,以及全球KOL营销等一站式整合营销服务,服务范围:Facebook 、Google、tiktok、Instagram,Twitter等外贸平台资源

皮皮
微信号:ZLPP-XJY
欢迎咨询,我们在等你

长按二维码关注我们
有趣的灵魂在等你


