前言
长期使用IDA 7.7后计划升级至IDA 9,虽完成安装但IDAPython环境与插件配置不顺畅。本文介绍IDA Pro 9.0.241217 SP1的安装流程、IDAPython配置方法及常用插件的获取与安装方式。
IDA9 SP1 安装
参考以下步骤完成安装:
运行ida-pro_90sp1_x64win.exe进行安装 修改IdaPro9Beta-Keygen-iRabbit.py部分内容,并复制到IDA根目录 执行Keygen脚本,自动完成补丁 修改生成的patched文件后缀,替换ida.dll和ida32.dll(建议备份原文件)
Windows平台需patch ida.dll和ida32.dll,成功输出如下:
优化设置
使用经典快捷键
IDA 9默认启用新快捷键,可在Options > Shortcuts中取消勾选“Use new shortcuts”以恢复旧版操作习惯。
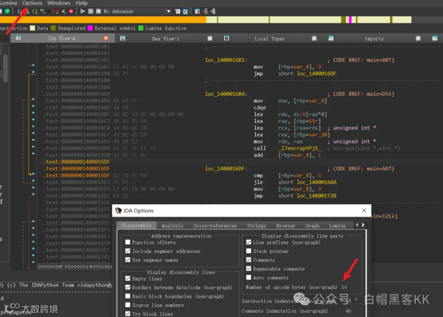
开启操作码显示
进入Options > General > Number of opcode bytes,设置为10可满足多数场景需求。
插件安装
IDAPython
IDAPython依赖官方Python解释器运行,推荐版本为Python 3.10或3.11(兼容范围3.8–3.13)。IDA 9中PyQt5目录包含对应版本库文件,图形化插件需匹配Python环境。
原使用IDA 7.7的Python 3.8环境时,findcrypt等插件报错。升级至Python 3.11后稳定性提升。下载地址:
https://www.python.org/ftp/python/3.11.9/python-3.11.9-amd64.exe
建议将Python安装至IDA根目录并命名为python311(无需添加系统环境变量)。
安装完成后,运行IDA根目录下的idapyswitch工具配置Python路径。
Plugins
LazyIDA
项目地址:https://github.com/L4ys/LazyIDA
将LazyIDA.py复制至plugins目录即可使用。
Keypatch
需先安装keystone-engine与six模块(Python 3.11自带six):
python -m pip install keystone-enginepython -m pip install six |
注意:应安装keystone-engine而非keystone。
适配IDA 9的版本见:https://bbs.kanxue.com/thread-282852.htm
将Keypatch.py放入plugins目录。
Patching
项目地址:https://github.com/gaasedelen/patching
将Patching文件夹及Patching.py复制至plugins目录。
findcrypt-yara
需安装yara-python(非yara):
python -m pip install yara-python |
项目地址:https://github.com/polymorf/findcrypt-yara
将findcrypt3.py与findcrypt3.rules复制至ida/plugins目录。注意:不支持Python 3.8。
D810
若已安装Hrtng可跳过此插件。
需安装z3-solver:
python -m pip install z3-solver |
克隆项目:
git clone https://gitlab.com/eshard/d810.git |
将d810文件夹及d810.py复制至plugins目录。
auto-enum
项目地址:https://github.com/junron/auto-enum
将plugin目录下所有文件复制至ida/plugins。
Hrtng
提供括号高亮、反OLLVM、栈字符串识别等功能。
项目地址:https://github.com/KasperskyLab/hrtng
解压release包后,复制plugins/windows/9.0/hrtng.dll至ida/plugins目录。
classinformer
项目地址:https://github.com/herosi/classinformer
用于C++反编译中恢复类结构信息(如继承关系、类名等)。
将Classinformer64.dll复制至ida/plugins目录。
deREferencing
项目地址:https://github.com/danigargu/deREferencing
调试时追踪寄存器与栈指向内容。
将dereferencing.py复制至ida/plugins目录。
HexRaysCodeXplorer
实现结构体自动识别、C++虚函数展示、函数调用树生成等功能。
DataExportPlus
项目地址:https://github.com/Krietz7/IDA-DataExportPlus
findhash
项目地址:https://github.com/Pr0214/findhash
用于识别被修改的哈希算法。
将findhash.xml与findhash.py复制至plugins目录。
WPeChatGPT
基于Gepetto开发的AI辅助插件。
安装和使用插件
安装依赖:
1 python -m pip install -r ~\WPeChatGPT-main\requirements.txtrequirements.txt内容:
1 2 3 openai >= 0.27.0anytreehttpx修改WPeChatGPT.py配置:
支持OpenAI与DeepSeek模型,通过修改PLUGIN_NAME与model_api_key切换。因OpenAI API申请困难且DeepSeek暂停注册,推荐使用火山引擎API。
添加自定义模型接入示例:
1 client = openai.OpenAI(base_url="https://ark.cn-beijing.volces.com/api/v3", api_key=model_api_key)
将WPeChatGPT.py与Auto-WPeGPT_WPeace复制至ida/plugins目录。
使用效果如下:
申请API
推荐使用火山引擎,部分模型赠送50万免费Token:
https://www.volcengine.com
在模型广场选择所需模型,点击“立即体验”后切换至API接入模式。
创建API Key并妥善保存(切勿泄露)。
进入“自定义推理接入点”创建接入点,设置名称与模型。
创建完成后复制模型ID与API Key,填入插件配置文件中,重启IDA生效。
问题-bindiff(已解决)
将binexport12_ida64.dll与bindiff8_ida64.dll复制至ida/plugins或用户目录下的Hex-Rays插件路径:
C:\Users\用户名\AppData\Roaming\Hex-Rays\IDA Pro\plugins
支持32位与64位样本分析。
若出现加载错误,可能是IDA 7.7与9.0设置冲突所致。建议备份旧版配置后删除该目录下相关文件。
目前官方未发布完整支持SP1的Bindiff版本,可尝试RC1适配版:
https://github.com/zhefox/Bindiff_for_IDA9.0
直装
解压IDA Professional 9.0.7z后,运行idapyswitch设置Python路径即可使用:
idapyswitch.exe --force-path ./python311/python3.dll |
首次启动时选择“No”以禁用新快捷键,随后点击“Agree”接受许可协议。
更新提示可直接点击OK跳过。

