系列目录
(1)libevent源码深度剖析一 序
(2)libevent源码深度剖析二 Reactor模式
(3)libevent源码深度剖析三 libevent基本使用场景和事件流程
(4)libevent源码深度剖析四 libevent源代码文件组织
(5)libevent源码深度剖析五 libevent的核心:事件event
(6)libevent源码深度剖析六 初见事件处理框架
(7)libevent源码深度剖析七 事件主循环
(8)libevent源码深度剖析八 集成信号处理
(9)libevent源码深度剖析九 集成定时器事件
(10)libevent源码深度剖析十 支持I/O多路复用技术
(11)libevent源码深度剖析十一 时间管理
(12)libevent源码深度剖析十二 让libevent支持多线程
(13)libevent源码深度剖析十三 libevent信号处理注意点
前面讲到,整个libevent本身就是一个Reactor,因此本节将专门对Reactor模式进行必要的介绍,并列出libevnet中的几个重要组件和Reactor的对应关系,在后面的章节中可能还会提到本节介绍的基本概念。
1.Reactor的事件处理机制
首先来回想一下普通函数调用的机制:程序调用某函数?函数执行,程序等待?函数将结果和控制权返回给程序?程序继续处理。
Reactor释义“反应堆”,是一种事件驱动机制。和普通函数调用的不同之处在于:应用程序不是主动的调用某个API完成处理,而是恰恰相反,Reactor逆置了事件处理流程,应用程序需要提供相应的接口并注册到Reactor上,如果相应的时间发生,Reactor将主动调用应用程序注册的接口,这些接口又称为“回调函数”。使用libevent也是向libevent框架注册相应的事件和回调函数;当这些事件发生时,libevent会调用这些回调函数处理相应的事件(I/O读写、定时和信号)。
用“好莱坞原则”来形容Reactor再合适不过了:不要打电话给我们,我们会打电话通知你。
举个例子:你去应聘某xx公司,面试结束后。
“普通函数调用机制”公司HR比较懒,不会记你的联系方式,那怎么办呢,你只能面试完后自己打电话去问结果;有没有被录取啊,还是被据了;
“Reactor”公司HR就记下了你的联系方式,结果出来后会主动打电话通知你:有没有被录取啊,还是被拒了;你不用自己打电话去问结果,事实上也不能,你没有HR的联系方式。
2.Reactor模式的优点
Reactor模式是编写高性能网络服务器的必备技术之一,它具有如下的优点
1)响应快,不必为单个同步时间所阻塞,虽然Reactor本身依然是同步的;
2)编程相对简单,可以最大程度的避免复杂的多线程及同步问题,并且避免了多线程/进程的切换开销;
3)可扩展性,可以方便的通过增加Reactor实例个数来充分利用CPU资源;
4)可复用性,reactor框架本身与具体事件处理逻辑无关,具有很高的复用性;
3.Reactor模式框架
使用Reactor模型,必备的几个组件:事件源、Reactor框架、多路复用机制和事件处理程序,先来看看Reactor模型的整体框架,接下来再对每个组件做逐一说明。

1) 事件源
Linux上是文件描述符,Windows上就是Socket或者Handle了,这里统一称为“句柄集”;程序在指定的句柄上注册关心的事件,比如I/O事件。
2) event demultiplexer——事件多路分发机制
由操作系统提供的I/O多路复用机制,比如select和epoll。
程序首先将其关心的句柄(事件源)及其事件注册到event demultiplexer上;
当有事件到达时,event demultiplexer会发出通知“在已经注册的句柄集中,一个或多个句柄的事件已经就绪”;
程序收到通知后,就可以在非阻塞的情况下对事件进行处理了。
对应到libevent中,依然是select、poll、epoll等,但是libevent使用结构体eventop进行了封装,以统一的接口来支持这些I/O多路复用机制,达到了对外隐藏底层系统机制的目的。
3) Reactor——反应器
Reactor,是事件管理的接口,内部使用event demultiplexer注册、注销事件;并运行事件循环,当有事件进入“就绪”状态时,调用注册事件的回调函数处理事件。
对应到libevent中,就是event_base结构体。
一个典型的Reactor声明方式:
1class Reactor{
2 public:
3 int register_handler(Event_Handler *pHandler, int event);
4 int remove_handler(Event_Handler *pHandler, int event);
5 void handle_events(timeval *ptv);
6 // ...
7};
4) Event Handler——事件处理程序
事件处理程序提供了一组接口,每个接口对应了一种类型的事件,供Reactor在相应的事件发生时调用,执行相应的事件处理。通常它会绑定一个有效的句柄。
对应到libevent中,就是event结构体。
下面是两种典型的Event Handler类声明方式,二者互有优缺点。
1class Event_Handler{
2 public:
3 virtual void handle_read() = 0;
4 virtual void handle_write() = 0;
5 virtual void handle_timeout() = 0;
6 virtual void handle_close() = 0;
7 virtual HANDLE get_handle() = 0;
8 // ...
9};
10
11class Event_Handler{
12 public:
13 // events maybe read/write/timeout/close .etc
14 virtual void handle_events(int events) = 0;
15 virtual HANDLE get_handle() = 0;
16 // ...
17};
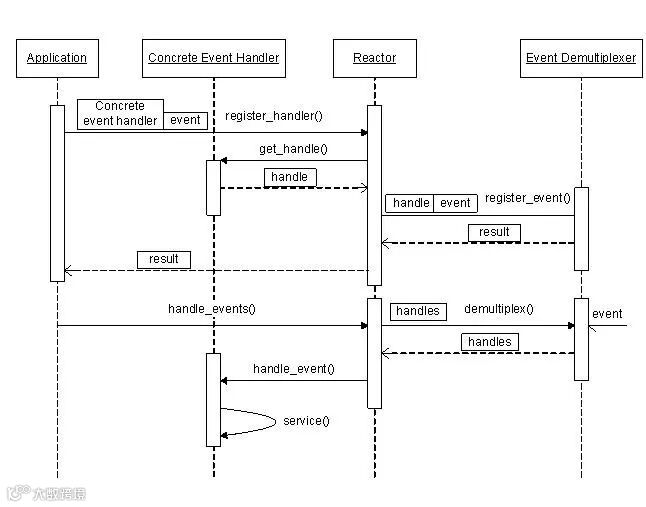
4.Reactor事件处理流程
前面说过Reactor将事件流“逆置”了,那么使用Reactor模式后,事件控制流是什么样子呢?
可以参见下面的序列图。

5.小结
上面讲到了Reactor的基本概念、框架和处理流程,对Reactor有个基本清晰的了解后,再来对比看libevent就会更容易理解了,接下来就正式进入到libevent的代码世界了,加油!
参考资料:
Pattern-Oriented Software Architecture, Patterns for Concurrent and Networked Objects, Volume 2
您可以接着浏览下一篇《(3)libevent源码深度剖析三 libevent基本使用场景和事件流程》。
欢迎关注公众号『easyserverdev』。如果有任何技术或者职业方面的问题需要我提供帮助,可通过这个公众号与我取得联系,此公众号不仅分享高性能服务器开发经验和故事,同时也免费为广大技术朋友提供技术答疑和职业解惑,您有任何问题都可以在微信公众号直接留言,我会尽快回复您。


