点击上方关注我们
前
提
摘
要

编辑排版:冬蝉科技
资源名称:下载解析工具
软
件
介
绍
https://txc.qq.com/products/611680/
本文资源链接
ODE(下载解析工具)【复制链接浏览器打开】
下载链接:https://pan.quark.cn/s/018fab900d59
网站地址定期更换,请及时关注本公众号,如果觉得不错,请推荐给好友
如有需要速领,资源失效请添加微信“dongchanguanfang”。
网站介绍:
软件打开,可以看到,非常的简洁清爽,没有任何广告:

点击左侧栏的加号,也能看到它支持的资源种类,包括了:http、https等:

点击更多设置,可以调节用户配置,这个,跟网盘下载速度息息相关。

点击左侧像回形针一样的图标,这个,就是今天的重点。

需要注意的是,今天这款工具,仅支持自己网盘里的分享链,也就是说,我们需要把别人分享过来的链接转存到自己的网盘,再由自己生成新的分享链用来解析。

也都很好理解,生成之后,点击复制链接。

然后在顶部输入框内,直接粘贴即可,它会自动帮我们填写提取码。

接下来,点击左下角的开始处理。

也都是一秒钟解析出来,我们只需勾选想要下载的内容,点击上方的打包下载。

它会自动弹出,具体存储位置,点击确定。

于是,这个下载任务,便会在传输列表中实时反馈出来(下载速度,跟使用时间有关,一般来讲,白天下载会快):

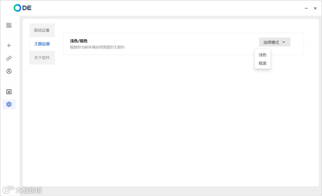
除此之外,点击左下角的基础设置,这里还能进行各种自定义diy调节。

包括,不同主题色的更换:

尤其是,左侧的盘户管理:

在这里,可以添加自己的账号,而且看这个样子,未来可能会添加夸克、阿里、UC等同类网盘,也就是说,未来,可以把它当成一个:聚合类的网盘工具来使用。

这里,只需要用网页进行登录即可:

软件本身完全免费,没有任何广告,更是无需注册登录即可使用,目前带来的,也是它的最新版本!

总而言之,这是目前仍旧硕果仅存的百度网盘不限速下载工具!虽然它的下载速度仅有每秒2~5Mb,但对比10KB~100KB来说,依旧相当不错!感兴趣的小伙伴,今天的超级神器,可千万不要错过!
【推荐阅读】网站广告消除:
网站界面如下:
主页



https://txc.qq.com/products/611680/
本文资源链接
ODE(下载解析工具)【复制链接浏览器打开】
下载链接:https://pan.quark.cn/s/018fab900d59
多余的话小编就不啰嗦了,这么好的东西,该如何使用相信各位小伙伴都懂
,请转发给你身边需要的小伙伴~
推荐阅读:
免
责
声
明
大部分资源来源于网络,仅供学习和交流使用,严禁商用,如有侵权请联系我们删除。
每期文章末尾都会有关键词,在公众号发消息处回复正确的关键词即可获取相关链接。
如遇到软件“无法打开、无法下载或失效”等情况请立即卸载或反馈给我们。
冬蝉科技只分享免费软件,但无法保证软件时效性,如后续使用过程中出现强制付费或是限制使用等情况,请立即卸载!
获
取
方
式
关注公众号「冬蝉科技」
获取更多资源

“点赞”“在看”“转发”你总要选两样吧!

