点击蓝字 关注我们
Micro850 MSG
关注北京中海汇通公众号,发送“通讯”即可获得通讯源程序和CCW软件。
Micro850与Micro820/850/870通信
Micro850与Micrologix1100/1400通信
Micro850与1769-L3xE通信
Micro850与1769-L3xER通信
Micro850与5069-L3xxER通信
Micro850与1756-L7x+EN2T通信
Micro850与1756-L8xE通信
以上均为Micro850为主站实现通讯,CCW为V12.00版本。
Micro850与Micro820/850/870通信
环境简介:
读取Micro850程序INT类型数据Data[0],Data[1]存放到Micro850处理器Data[10],Data[11]中
Micro850地址:192.168.1.1
Micro850地址:192.168.1.3
具体步骤:
1.设置第一个处理器IP地址,如图:
2.创建数据Data[0]和Data[1],他们数据必须为全局变量,如图:
Data[1]和Data[2]为数组数据,数据类型为INT,为了便于交换多个数据,建议采用数组形式。
3.设置第二个处理器IP地址,如图:
4. 创建数据类型为INT的数组数据Data[11]和Data[12],变量范围没有限制,如图:
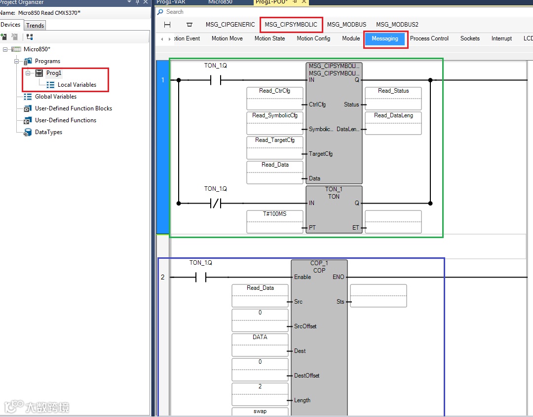
5.添加MSG指令:
在Messaging组中有4个指令,本例中需要使用MSG_CIPSIMBOLIC指令
6.添加指令标签地址如图:
7.标签地址介绍如下:
A--MSG指令触发次数,0:条件成立后,执行一次,1:条件成立后,连续执行
B—指令读/写数据,0:读数据,1:写数据
C—读/写对应通讯处理器数据的起始地址
D—读/写数据的数量
E—读/写数据的数据类型,详见表1
F—读/写数据的通讯路径,以太网端口固定为4,192.168.1.1为对应通讯处理器的地址
G—连接设置,0:非实时连接,1:实时连接
H—读/写数据存放的地址区,一般要求不小于读/写数据的字节数量
表1
注意:实际上指令执行后数据Data[0]和Data[1]被以字节形式读取到Data_01[1], Data_01[2], Data_01[3], Data_01[4]中;
5.使用COP指令将数据转换后存储在Data[10]和Data[11]中
描述:将数据类型USINT的数组Data_01的数据作为数据源进行转换,数据地址偏移量为0,转换后的数据存储在数据类型为INT的数组Data中,偏移量是0,数据长度为2,bit设置为1,转换的数据高低字节交换;bit设置为0,转换的数据高低字节不交换,本例bit=1;这样Data_01[1], Data_01[2], Data_01[3], Data_01[4]存储到Data[10]和Data[11]中;
6.程序执行后的在线截屏,如下图:
Micro850与Micrologix1100/1400通信
环境简介:
读取1766程序中数据N7:1,N7:2存放到Micro850中Data[10],Data[11]中
Micrologix 处理器 IP地址:192.168.1.1
Micro850地址:192.168.1.3
具体步骤:
专用的功能块RA_MLX_NFILE_READ和RA_MLX_NFILE_WRITE用于
Micro820/850/870与Micrologix处理器之间通讯;功能块RA_MLX_NFILE_READ介绍如下:
1.创建项目,设置Micro850 IP地址:192.168.1.3
2.导入专用功能块RA_MLX_NFILE_READ,如下图:
程序标签介绍:
输入标签变量:
Read_TargetIP—目标设备的IP地址:192.168.1.1
Read_File_Num—读取的文件号:7
Read_StartElement—读取数据的起始地址:1
Read_Num—读取的数据数量:2,每个指令最多读124个数据
Read_Read_Interval—读取数据的时间间隔:100,单位ms
输出标签变量:
Read_Done—指令完成状态,1—完成,0—未完成
Read_NFileReadArray—读取过来数据的存放区
Read_NFile_Elelment—读取过来的数据数量
Read_NFile_ReadError—指令执行时产生的错误描述
Read_PBCIPStatus---指令执行时的错误状态和代码
加COP指令,N7:1和N7:2数据传输到Data[11]和Data[12],运行后如图所示:
Micro850与1769-L3xE通信
环境简介:
读取1769-L3xE程序中SINT类型为Data[0],Data[1]数据到Micro850处理器Data[10],Data[11]中
1769-L3xE处理器 IP地址:192.168.1.9
Micro850地址:192.168.1.3
具体步骤:
1.添加Micro850处理器,设置IP地址如图:
2.添加指令如图:
3.标签变量设置如图:
A--MSG指令触发次数,0::条件成立后,执行一次,1:条件成立后,连续执行
B—指令读/写数据,0:读数据,1:写数据
C—读/写对应通讯处理器数据的起始地址
D—读/写数据的数量
E—读/写数据的数据类型,详见表1
F—读/写数据的通讯路径,以太网端口固定为4,192.168.1.9为对应通讯处理器的地址
G—连接设置,0:非实时连接,1:实时连接
H和I—非连接和连接的超时时间
表1
4.COP指令转换数据中数据字节不需要交换,Swap=0;
Micro850与1769-L3xER通信
环境简介:
读取1769-L3xER中类型为SINT 的Data[0],Data[1]存放到Micro850处理器Data[10],Data[11]中
1769-L3xER IP地址:192.168.1.9
Micro850地址:192.168.1.3
具体步骤:
1.添加Micro850处理器,设置IP地址如图:
2.添加MSG指令如图:
3.标签变量设置如图:
A--MSG指令触发次数,0::条件成立后,执行一次,1:条件成立后,连续执行
B—指令读/写数据,0:读数据,1:写数据
C—读/写对应通讯处理器数据的起始地址
D—读/写数据的数量
E—读/写数据的数据类型,详见表1
F—读/写数据的通讯路径,以太网端口固定为4,192.168.1.9为对应通讯处理器的地址
G—连接设置,0:非实时连接,1:实时连接
H和I—非连接和连接的超时时间
表1
4.COP指令转换数据中数据字节需要交换,Swap=1;
Micro850与5069-L3xxER通信
环境简介:
读取1756-L7x中类型为SINT的 Data[0],Data[1]存放到Micro850处理器Data[10],Data[11]中
1756-L7x IP地址:192.168.1.9,以太网模块在0槽,处理器在1槽
Micro850地址:192.168.1.3
具体步骤:
1.添加Micro850处理器,设置IP地址如图:
2.添加指令如图:
3.标签变量设置如图:
A--MSG指令触发次数,0::条件成立后,执行一次,1:条件成立后,连续执行
B—指令读/写数据,0:读数据,1:写数据
C—读/写对应通讯处理器数据的起始地址
D—读/写数据的数量
E—读/写数据的数据类型,详见表1
F-读/写数据的通讯路径,以太网端口固定为4,192.168.1.9,1,1为对应通讯处理器的地址
G—连接设置,0:非实时连接,1:实时连接
H和I—非连接和连接的超时时间
表1
1. COP指令转换数据中数据字节不需要交换,Swap=0;
Micro850与1756-L7x+EN2T通信
环境简介:
读取1756-L7x中类型为SINT的 Data[0],Data[1]存放到Micro850处理器Data[10],Data[11]中
1756-L7x IP地址:192.168.1.9,以太网模块在0槽,处理器在1槽
Micro850地址:192.168.1.3
具体步骤:
1.添加Micro850处理器,设置IP地址如图:
2.添加指令如图:
3.标签变量设置如图:
A--MSG指令触发次数,0::条件成立后,执行一次,1:条件成立后,连续执行
B—指令读/写数据,0:读数据,1:写数据
C—读/写对应通讯处理器数据的起始地址
D—读/写数据的数量
E—读/写数据的数据类型,详见表1
F-读/写数据的通讯路径,以太网端口固定为4,192.168.1.9,1,1为对应通讯处理器的地址
G—连接设置,0:非实时连接,1:实时连接
H和I—非连接和连接的超时时间
表1
1. COP指令转换数据中数据字节不需要交换,Swap=0;
Micro850与1756-L8xE通信
环境简介:
读取1756-L8xE程序中DINT类型为Data[0],Data[1]数据到Micro850处理器Data[10],Data[11]中
1756-L8xE处理器 IP地址:192.168.1.6
Micro850地址:192.168.1.3
具体步骤:
1.添加Micro850处理器,设置IP地址如图:
2.添加指令如图:
3.标签变量设置如图:
A--MSG指令触发次数,0::条件成立后,执行一次,1:条件成立后,连续执行
B—指令读/写数据,0:读数据,1:写数据
C—读/写对应通讯处理器数据的起始地址
D—读/写数据的数量
E—读/写数据的数据类型196-DINT,详见表1
F—读/写数据的通讯路径,以太网端口固定为4,192.168.1.6为对应通讯处理器的地址
G—连接设置,0:非实时连接,1:实时连接
H和I—非连接和连接的超时时间
J读取数据存放的位置,注意不要小于读取数量长度的4倍,因为1个DINT拆分为4个BYTE
表1
4.COP指令转换数据中数据字节需要交换,Swap=1;程序执行后如图:
罗克韦尔自动化授权分销商,维修服务商
北京中海汇通科技有限公司
北京:TEL:010-62976969
天津:TEL:022-23708571
山西:TEL:0351-3377316/3377311
Email:cc@will-tech.com.cn
http://www.will-tech.com.cn
北京中海汇通
厂商和客户最具价值的合作伙伴

