1. 利用13.1.1版本的Inpho创建项目,定义坐标与原始坐标相一致。

2. 导入原始DOM加载,其他选项默认不设置,保存项目,在弹出的对话框中选择NO。

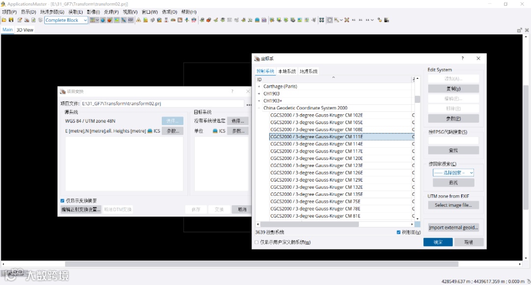
3. 在控制中心主界面的工具选项里选择项目转换工具,从目标系统里的选择要转换的最终成果坐标系,打开编辑正射变换设置选项,为要转换的正射影像设置输出目录,设置完成后进行转换就可以了。
今日分享就到这里下期再见

北京图源科技有限公司
图源科技作为3S行业解决方案提供商,拥有自主研发团队,能够为广大用户提供从3S数据获取、处理、解译、应用到成果数据管理和分发的“一站式”应用解决方案及承接相关专业技术和工程服务项目。
1. Inpho多源数据处理系统
2. eCognition多源遥感影像解译系统
3. Trimble三维激光扫描系统
4. 美国MAXAR公司卫星影像产品
5. 法国YellowSacn公司无人机LIDAR系统
6. 3D PluraView 立体显示器
7. 多源数据管理及免切片发布系统
8. MapCore-AI变化监测系统
9. 4D产品数据生产
10. 三维激光扫描内外业项目





