● 【新增】PC端服务入口
除了在公众号菜单进入云服务平台小程序,电脑端也可以直接访问云服务平台啦!


● 【新增】将人工智能AI技术融入服务
在AI技术爆发式生长的时代,才匠智能紧跟步伐,基于大语言模型,在【发起工单】时增加了【AI智能助手】,帮您更便捷地解决问题!

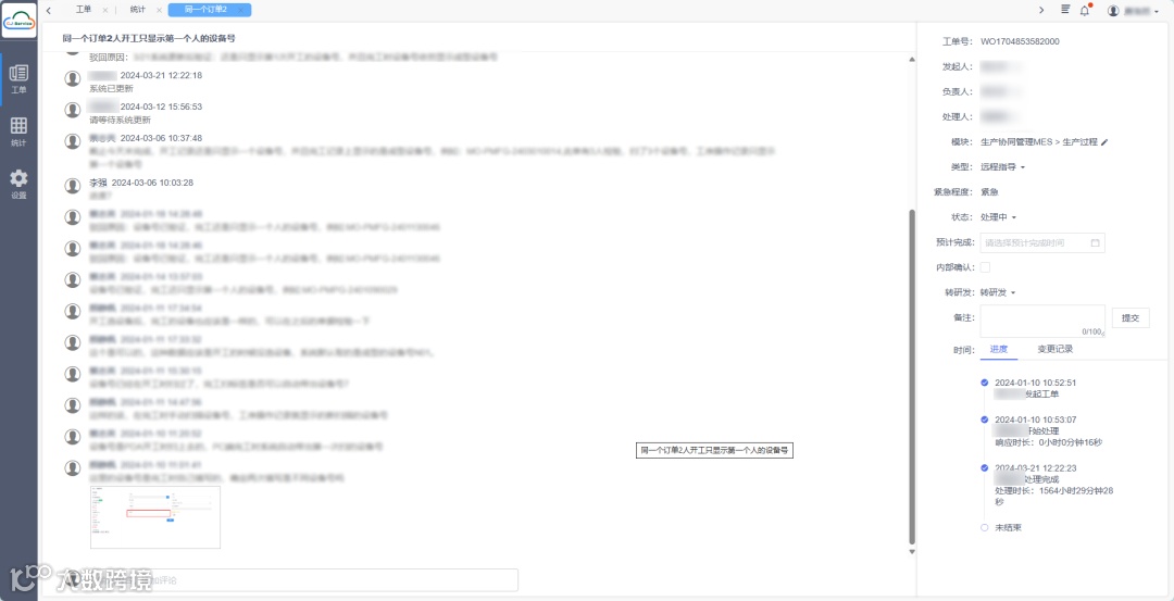
● 【升级】响应速度可视化
为了更及时地响应客户服务,我们在【工单进度】模块增加了响应时长显示。此外,超出3天未处理完的工单直接推送给企业一把手,帮您加急处理!


● 【新增】服务进程可视化
为了更直观地展示工单的数量、确认状态和处理状态,我们新增了工单任务统计报表。

● 【升级】工单评论“即时通讯”
为了避免需要【手动刷新才能看到工单新评论】的情况,我们优化了工单评论的消息推送机制,实现了类似于微信的消息【即时反馈推送】,让新评论得以迅速呈现,进而促进工单的快速处理。

此外,针对有新进度的工单,我们在UI展示上特别增加了醒目的“小红点”标识,以帮助服务人员更加迅速地识别并处理待办工单,提升工作效率。

● 【升级】工单搜索增加“工单名称”搜索
为了方便用户更快地搜索到所需的工单,服务平台对工单搜索功能进行升级。现在,除了原有的“工单号”检索方式,用户还可以通过“工单名称”实现快速检索。

● 【升级】点击工单消息直接跳转工单详情
用户点击工单消息即可直接跳转云服务平台,查看工单详情。


● 【升级】“关联工单”查看重复问题
发起工单模块新增了“关联工单”的选项,方便用户关联并统计过往重复问题。

● 【新增】服务评价打分
工单完成后,我们新增了服务评价功能,方便用户对本次工单服务进行打分,以更有效地收集客户意见反馈,从而针对性地优化服务流程与体验。

● 用户服务报告
为了进一步提升服务品质,我们会定期对用户提交的工单的数量、时间、响应时长、工单类型等各维度数据进行报表统计与数据分析,并积极向用户提供指导书,以保持与客户的及时沟通与反馈优化,不断精进我们的产品与项目管理能力,提供更卓越的服务体验。

