搜索
首页
大数快讯
大数活动
服务超市
文章专题
出海平台
流量密码
出海蓝图
产业赛道
物流仓储
跨境支付
选品策略
实操手册
报告
跨企查
百科
导航
知识体系
工具箱
更多
找货源
跨境招聘
DeepSeek
首页
>
逼自己背完《OOD通关秘籍.》,猛拿offer!
>
0
0
逼自己背完《OOD通关秘籍.》,猛拿offer!
九章算法
2026-01-06
2
2026年,
北美
科技大厂继续给NG上难度。有求职者爆料,面试亚麻时被告知,
OOD不能再纯讲思路,要兼顾架构思维和实现细节
!
和coding一样,OOD成为了NG必考项,大厂面试官更青睐在OOD环节可以
design+code+handle edge cases
的全能选手。
为了帮助小伙伴们快速掌握OOD高频考点,九章算法班刷题1000+,有着丰富的国内外工作、面试经验的
梅超疯老师总结出了一份《OOD通关秘籍.pdf》,一百道高频题目助你秒杀大厂面试!
(附带详细答案)
长按扫码,
免费试听
最新
OOD真题👇
✔常见
OOD
问题的
答题模板
✔亚麻
新增
OOD真题
✔
OOD
高频题库
(含答案)
扫码添加九章-小七微信
回复【
OOD
】+
课程报名截图
《九章算法提升班》开课了!
$99秒杀18课时
算法大牛直播课!
2026,
九章算
法提升班
首场直播课即将上线
$99
立享18直播课时
👉
和北美大厂资深工程师面对面Q&A
硅谷名师在线解析57个算法面试核心考点
聚焦最新面试趋势,算法能力提升必学
↓↓↓↓
扫码添加小助手,
回复【算法】
了解课程详情&领取《leetcode押题宝典.pdf》
没有标准答案也能套!理解面试官需求是关键
裁员潮下各个公司都在开源节流,招人越来越注重性价比,所以越来越多的公司开始把OOD作为必考项,在这轮筛掉一批基础能力不够的人。
很多人认为OOD简单,但是面试后才知道轻敌了!
OOD不等于OOD面试,面试现场更看重你和面试官的交流,对原理的自证合理性,所以在准备的时候千万不能掉以轻心,胡乱准备一通。
OOD面易跪的原因有两个:
🌟未了解清楚需求,拿到题目就迫不及待的撸代码;
🌟未通过类图展现出设计的功能。
梅超疯老师总结出的
《OOD面向对象高频题(附答案)》
带你剖析各大厂面试官的思路和解题需求
,对症下药,精准过关。
长按扫描下方二维码
免费试听
👇
或点击文章末尾”阅读原文“
手把手传授标准类图设计思路,拿下面试官很轻松
OOD面试的最大难点就是画类图,非常考验思维的整体性和全面性,事实上画类图也有准备方法,
重点在于对题目和面试官需求的理解
。
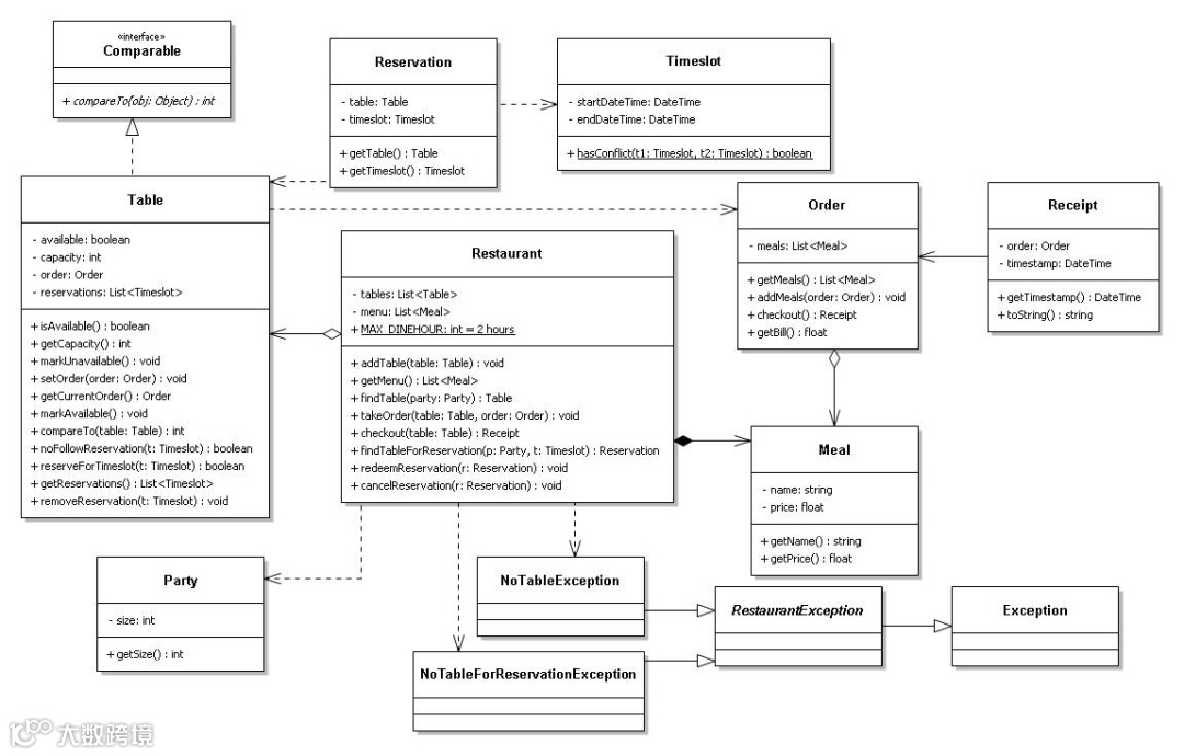
以“
餐厅预定系统
”这道常考题为例,梅超疯老师在
《面向对象设计OOD》
中详细讲解过,只要跟面试官问清楚需求,类图很容易就出来了
▲新版《面向对象设计OOD》类图模板直接套用
如何免费试听
扫码
免费试听电梯
设计完整版
或点击下方
“阅读原文”
免费领取礼包
扫码添加九章-小七微信
回复【
OOD
】+
课程报名截图
戳原文,立即报名!
【声明】内容源于网络
0
0
九章算法
专业的北美IT求职经验分享、技术交流社区,帮助你找到好的IT工作。由硅谷在职的IT企业工程师授课,提供专业的算法培训/面试咨询。官网:www.jiuzhang.com
内容
3728
粉丝
0
关注
在线咨询
九章算法
专业的北美IT求职经验分享、技术交流社区,帮助你找到好的IT工作。由硅谷在职的IT企业工程师授课,提供专业的算法培训/面试咨询。官网:www.jiuzhang.com
总阅读
253
粉丝
0
内容
3.7k
在线咨询
关注