瑞香科植物土沉香【Aquilaria sinensis (Lour.) Spreng.】,又名白木香,是中药沉香的基原植物,广泛分布在中国南方地区,包括云南、广东、广西、海南、福建、台湾和香港等。土沉香树在受到伤害(微生物入侵、火烧、雷劈、打孔等)后,在心材部位缓慢形成树脂,即沉香。关于中药沉香的研究已较为深入,但对土沉香花的研究则比较少见。
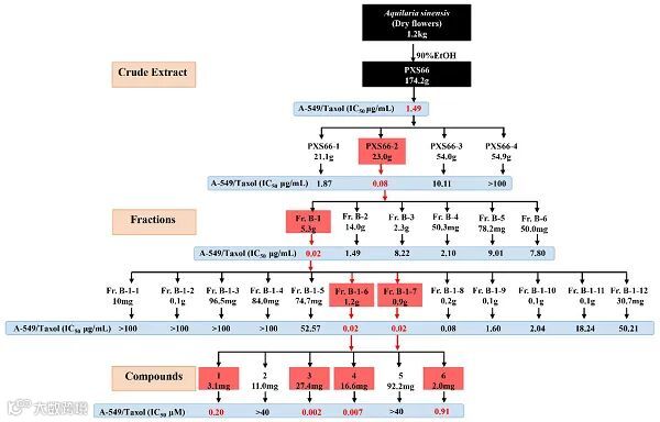
中国科学院昆明植物研究所王跃虎团队在抗癌药物筛选时发现,土沉香花的乙醇提取物,对人肺癌、宫颈癌、神经母细胞瘤、卵巢癌、白血病、前列腺癌、肝癌、乳腺癌等癌症细胞具有显著的抑制作用,特别对人肺腺癌SPC-A-1细胞、人肺鳞状细胞癌NCI-H520细胞和人肺腺癌A549细胞作用较强,半数抑制浓度(IC50)分别为0.11、0.25和0.44 μg/mL。科研人员以抗癌活性为导向,进一步追踪土沉香花中的抗癌活性成分。研究通过抗癌活性追踪分离,发现三个葫芦烷三萜和一个2-(2-苯乙基)色酮类化合物,对人肺腺癌SPC-A-1、人肺鳞状细胞癌NCI-H520和人肺腺癌A549细胞均有显著的抑制活性。葫芦素E(IC50 = 0.002 μM)、葫芦素B(IC50 = 0.007 μM)、沉香内酯A(IC50 = 0.20 μM)和7-羟基-6-甲氧基[2-(4-甲氧基苯基)乙基]-4H-1-苯并吡喃-4-酮(IC50 = 0.91 μM)对紫杉醇耐药的人肺腺癌A549细胞株(A549/Taxol)的抑制活性,明显高于紫杉醇(IC50 = 1.80 μM)。
该研究为土沉香花的开发和利用提供了新思路。相关研究成果发表在Natural Products and Bioprospecting上。
图1.土沉香花中抗癌活性化合物的化学结构式
图2.活性追踪分离土沉香花中单体化合物的流程图

