为确保“项目BIM协同管理平台课题研究及新江湾城B2-01地块二期工程BIM应用实施”成果的科学性、全面性,上海城投置地(集团)有限公司于2019年7月12日在城投置地集团内部组织召开了本课题的专家验收评审会。上海城投置地(集团)有限公司与上海宾孚建设工程顾问有限公司的代表参加了会议。
本项目作为上海城投置地集团首个BIM技术应用试点实施项目,将致力于从项目设计、施工阶段,将全面应用BIM技术实施全过程动态信息化管理,利用该项目作为试点,不断完善项目信息化管理平台,为未来的推广应用奠定基础。
项目BIM平台应用
模型浏览
轻量化模型浏览主要提高了设计过程中的沟通效率,降低了沟通的成本,并进一步在施工阶段指导现场施工。
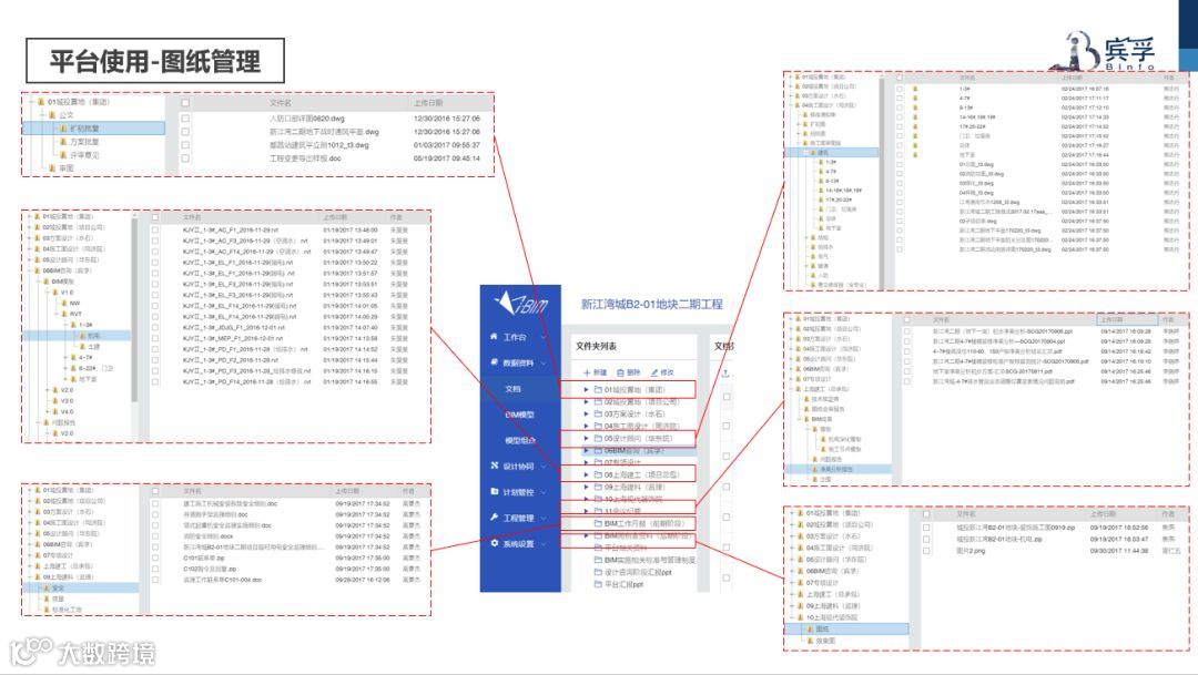
图纸管理
随着信息化进程的推进,文档与图纸管理越来越受到企业的重视,平台的应用解决了海量资料存储,管理困难;查找缓慢,效率低下;图纸版本管理混乱;图纸安全缺乏保障;图纸无法有效协作共享等常见问题。
协同设计
平台以设计过程为主线,系统地解决了项目管理、协同工作、资源共享三方面的问题。通过从项目的立项、实施到完工等全过程管理 ,实现设计资源的合理利用。并将所有过程的相关信息都记录在案,提供相关数据图表以供查询统计,为设计单位实现标准化管理打下了良好的基础。
进度管理
可视化进度管理可以分阶段指引施工单位在各个节点任务下各司其职,按序交叉施工,保质保量按时完成任务。
现场检查
现场检查分为现场安全检查、现场质量检查、标化工地检查。(滑动图片查看)
工程变更
利用BIM技术的信息化、可视化、可追溯性的特点,建立基于BIM技术的工程变更信息共享平台,提高工程变更处理的效率和准确性,为信息化在项目管理中的应用提供一种新的尝试。
2
项目BIM设计阶段
模型可视化
设计阶段全专业模型搭建,模型集成建筑/结构/给排水/电气/暖通五大专业于同一空间,可进行整体查看。
设计查验
运用BIM技术,在未施工的情况下,提前发现图纸中存在的问题,尽可能避免延误工期和控制建造成本。
净高分析
运用BIM技术,可以形象、直观、准确的表现出每个区域的净高,提前发现不满足净高要求、功能和美观需求的部位,并和设计方进行沟通做出相应调整,避免后期设计变更,从而缩短工期、节约成本。
装修机电验证
运用BIM技术,在未施工的情况下,根据天花板的净高,制定满足天花板净高的管综方案,并出具相关梁上留洞图,然后提资给结构专业复核洞口的合理性,最大程度的保证了业主对室内净高的要求。
管综优化提升净高
地库设备运输通道优化前高度为2250mm,通过分层排布管道提高净高;
优化后高度为2800mm,满足设备运输通道2600mm要求。
管综优化美观性
地库1-3#货车道区域,原施工图纸桥架和消防水排布不统一;
优化后将桥架和消防水管道分多层放置在两根风管中间,便于施工,又美观且满足净高要求。
3
项目BIM施工阶段
通过对预留预埋梳理,碰撞检测、管线综合、净高分析等一系列基于BIM的专项应用,新增方案提前分析,施工有可能遇到的问题提前暴露,确保施工质量过关,减少因设计图纸质量等问题造成的工程变更及工期延误情况的发生,从而节约项目投入成本。
Ps:本项目已申请上海市杨浦区BIM技术应用工程试点项目,并应邀申报优秀项目。
4
项目效益
通过新江湾城项目,改变粗犷型建造方式,合理安排施工进度。各参建单位沟通顺畅,减少项目交叉时产生的扯皮。将各种风险前置,及时发现问题解决问题。人、机、料、法、环问题闭环管理。
为未来的智慧城市做好技术储备,降低后期运维成本,帮助各协同单位打磨黄金名片。新江湾城需要站的更高,看的更远,为上海探索出一条大盘开发新道路。政治效益和经济效益兼得,让政府、企业、老百姓满意。
专家
寄语
关于项目BIM协同管理平台课题研究及新江湾城B2-01地块二期工程BIM应用实施会议的专家组表示:
“本课题以新江湾城B2-01地块二期工程为依托开展了BIM应用,在项目开展的过程中BIM咨询工作做了大量的事务,在标准制定、流程管理、平台应用等方面进行了详细的应用,内容丰富,涵盖了BIM的基础应用以及管理平台的开发。”
上海宾孚建设工程顾问有限公司在行业内较早提出“ 专业顾问+数据平台”的创新服务模式,并致力于运用行业领先技术和优质服务为客户提供工程数据整体解决方案。公司注重科技创新,与上海交大、同济大学、华中科技大学、东南大学等国内外知名高校进行长期合作,打造“产学研”一体化的生态体系。同时,公司承担或参与了国家、地方政府、行业、协会与知名企业的部分标准编制与课题研究任务,取得了丰硕成果。

