点
击
蓝
字
关
注
我
们
DRP
本篇是参加由电子文件管理推进联盟联合数字罗塞塔计划发起的“电子发票与电子会计档案管理”主题的相关解决方案和优秀实践案例征集活动投稿文章,来自北京四方启点科技有限公司,作者:邓高明。
一、电子凭证改革概述
1.电子凭证改革加速推进
随着全社会信息化程度的不断提升,越来越多的会计凭证通过计算机系统和网络开具、传输、阅读和处理,国家电子凭证相关的改革试点工作也在加速推进。
2022年至2024年,财政部会同税务总局等部门,选取使用频次高、报销数量大、社会关注广的数电发票、铁路电子客票、航空运输电子客票行程单等电子凭证,制定电子凭证会计数据标准,并在全国开展试点,取得了显著成效。2024年,国家税务总局发布公告,自2024年12月1日起推广应用全面数字化的电子发票(以下简称“数电发票”)以及铁路电子客票和航空运输电子客票行程单,特别是原纸质火车票和纸质机票行程单报销凭证过渡到2025年9月30日即停止使用。该公告的发布,标志着数电发票的应用已进入快车道。
2.电子凭证报销入账归档的要求与难点
报销入账归档业务处理过程中,相比于传统的纸质凭证,电子凭证在结构化数据传输和解析应用、基于电子签名的真实性完整性保护等方面具有天然的优势,但同时在电子凭证归集、报销入账和归档过程中存在几个难点。
一是需要提供电子凭证电子化归集的便捷方式。在电子发票交付场景中,不同开具方的交付方式各不一样,有短信、电子邮箱、网页链接、二维码、第三方应用等多种途径,经办人面临从不同的渠道接收归集电子发票,并将电子发票上传到单位财务报销系统,并查验真伪、核对报销台账的繁琐操作。为便于经办人实现电子发票从开具端到接收端系统的无感衔接,需要为经办人提供集采购、支付、开票和收票于一体的一站式服务平台。
二是需要兼顾机读与人读的应用需求。纸质会计凭证以纸质单据和票据为主,经办人、财务和审计人员的“视读”是天然的阅读方式。电子凭证既需要延续业务经办人员的“视读”应用场景,也需要满足会计凭证在各类计算机等电子设备和信息系统之间自动化传输与数字化处理的应用场景,既要利于结构化数据的记录和传输,又要方便在系统中提供符合人读习惯的展示。
三是需要满足异构电子文件的组件封装的需求。考虑到记账凭证与原始凭证的业务逻辑关系,在会计资料组件归档过程中,应按记账凭证号对电子会计凭证进行组件,形成电子会计凭证册,一个记账凭证号对应电子会计凭证的组件一般包括电子记账凭证以及所附的电子原始凭证。为便于电子会计凭证档案的检索和利用,组件时应保持电子会计凭证内在的有机联系,这就要求会计档案的封装技术要支持异构文件格式的组织与管理。
二、基于一站式APP的
差旅出行与电子发票归集
在为各机关单位提供差旅电子凭证网上报销服务过程中,“公务之家”电子凭证网上报销平台提供了基于一站式APP的差旅出行与电子发票归集功能,系统信息流、资金流和票据流如下图所示。
▲ 图1 电子凭证网上报销服务平台数据流
出差人在手机APP通过系统向领导提交出差申请或办公经费事前申请;
领导在系统中审批出差申请或办公经费事前(预算)申请;
出差人在手机端通过系统预订交通工具、酒店住宿、网约车等
系统向服务商提交订单;
出差人在手机端在线支付消费款;
出差人完成差旅交通出行、入住酒店宾馆等;
服务商向“公务之家”资源服务平台提供电子发票/票据,并安全传输到单位报销系统,归集到经办人电子票据夹;
出差人在手机端通过服务系统提交报销申请;
领导在手机端、财务人员在PC端通过服务系统审核报销申请与报销金额;
财务人员在财务PC端完成审核后的支付数据以及原始电子凭证通过安全交换系统推送到电子凭证集中存储系统中。
该平台通过整合差旅服务资源和电子发票报销系统,实现了出差申请、网络预订、在线支付、票据归集、智能审核的全流程电子化服务,实现了业务数据、订单数据、支付数据与凭证数据的四流合一、交叉认证,既为经办人提供了一站式的便捷服务,也有效防范了财务风险。
三、基于OFD的电子发票报销入账
按照财政部门发布的电子凭证会计数据标准应用指南,铁路电子客票和航空运输电子客票行程单应采用内附结构化数据的OFD文件报销入账归档(即原生OFD格式数电发票),数电发票应采用XML文件报销入账归档(即原生XML格式数电发票),下面针对这两类数电发票的技术处理过程分别阐述。
1.原生OFD格式数电发票的处理
按照电子凭证会计数据标准,从铁路12306平台开具的数电发票(铁路电子客票)OFD文件、从航空公司或航空客票销售代理开具的数电发票(航空运输电子客票行程单)OFD文件以及银行电子回单和电子对账单等OFD文件,都内附有符合会计数据标准的结构化数据文件,并添加开具方的电子签名,如下图所示。
▲ 图2 铁路电子客票和航空运输电子客票行程单版式样例
▲ 图3 数电发票(铁路电子客票)OFD文件及内嵌结构化数据样例
在铁路电子客票和航空运输电子客票行程单OFD文件报销入账处理过程中,可以按照GB/T 33190和GB/T 35276对OFD文件进行电子签名验签,验签通过的,可从OFD文件附件中提取XML或XBRL结构化数据文件,并按照会计数据标准进行解析得到报销入账所需的票据金额、乘车/乘机人、行程等信息项。
▲ 图4 数电发票(铁路电子客票)在票据夹中查看和在报销申请中解析结构化数据应用示例
2.原生XML格式数电发票的处理
现行数电发票交付过程中,开具方一般向接收方同时交付XML、OFD和PDF三种格式的文件,但其中OFD和PDF格式文件仅提供了预览和打印的版式,未嵌入结构化数据也未添加电子签名。
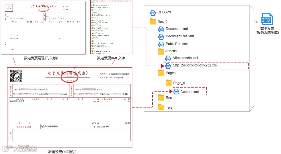
按照电子凭证会计数据标准,数电发票需要以XML格式的文件报销入账归档,XML格式文件提供了机读的便利,但是对于人读不友好。为此,报销系统可以根据国家税务总局发布的数电发票展现样式模版,根据XML格式文件生成OFD版式,并将XML文件按照GB/T 33190嵌入到所生成的OFD文件中作为附件,以形成一份兼顾机读和人读的OFD数电发票,如下图所示。
▲ 图5 XML数电发票生成OFD版式文件并内嵌结构化数据技术方案示意图
在数电发票XML文件报销入账处理过程中,应进行验真,验真通过的,从XML文件中解析报销所需的信息项,并生成版式供经办人和审批人查看,如下图所示。
▲ 图6 XML数电发票(左)生成OFD版式(中)及其在报销申请中应用(右)示例
四、基于OPG的电子凭证归档
1.电子会计资料归档流程设计
电子会计资料归档和电子会计档案管理的业务流程及系统总体架构如下图所示。
▲ 图7 电子会计资料归档及电子会计档案管理业务流程和系统衔接示意图
拟归档电子会计资料来自不同的业务财务系统,例如网上报销系统、资金支付系统、会计核算系统、合同管理系统等,不同业务财务系统的电子会计资料需通过归档接口采集,补充采集纸质会计资料图像数据,建立关联关系,逐步实现会计资料的全面电子化归档和管理。
2.异构电子会计资料文件组件封装
在实务中,电子会计资料来自不同的业务财务系统,可能存在OFD、PDF、XML等不同的格式,为了将不同文件格式的电子会计资料组件封装到一个完整的电子文件封装包中,建议按照《电子凭证 会计档案封装技术要求》(GB/T 44555-2024),采用OPG文件技术方案进行封装,其中电子会计档案封装结构如下图所示。
▲ 图8 电子会计档案封装结构示意图
在OPG封装包中,支持内含的文件格式主要有OFD和PDF文件。为此,在电子发票报销入账过程中,应考虑异构原始凭证和记账凭证文件输出的标准化处理,建议的异构文件处理方式如下表所示。
表1 异构电子会计资料处理方式
异构电子会计资料处理后,整理完成的典型记账凭证封装结构如下图所示。
▲ 图9 典型的记账凭证册文件封装结构示意图
3.电子会计档案管理系统OPG封装应用
电子会计档案管理系统应支持将采集到的异构电子会计资料封装成OPG格式文件,存储并管理OPG格式的电子会计档案。在调阅电子会计档案时,解析OPG文件并按照OPG文件中记录的文件之间的顺序和关联关系,展现内部所含的记账凭证、报销单据和原始凭证等文件,如下图所示。
▲ 图10 典型的电子会计档案管理系统存储和查阅OPG文件示意图
五、实践总结与展望
本文所介绍的基于OFD和OPG的电子凭证报销入账归档方案,来自“公务之家”电子凭证网上报销公务平台的业务创新和系统建设实践。近年来,“公务之家”平台参与和保障国家电子凭证改革,在服务中央部门和地方行政事业单位开展电子凭证网上报销应用中,探索形成了电子凭证归集、查验、解析、报销、入账、归档的全流程应用解决方案。
在现阶段电子发票报销入账归档业务过程中,各单位还普遍遇到纸质发票和电子发票并存带来的纸电并行困境,有的单位还存在不同业务系统和财务系统数据不联通、文件格式不一致的问题。可以预见的是,随着数电发票的推广应用,纸电并存的问题将在不久的将来逐步解决。同时,各单位应以《会计信息化工作规范》的实施为契机,贯彻落实电子凭证入账要求系列标准,在单位会计信息化建设中进一步实现系统互联互通和文件格式规范化,提高电子发票和电子会计档案管理效率,降低单位运行成本。
热文推荐
档案信息化
就看罗塞塔
高端交流群已开
加小罗,秒进群
点点“赞”和“分享”,给罗塞塔充点儿电吧~

