过去一年,公众对Google AI的关注多集中于内容生成能力。然而,2025年12月31日Google Research发布的一篇论文揭示了其AI技术的另一重要方向——防御与理解。
Google已悄然推出名为ALF(Advertiser Large Foundation model)的全新AI模型。与专注于内容创作的Gemini不同,ALF的核心目标是深度理解广告主的行为、意图和资产,目前主要用于识别欺诈性广告主及违规行为,标志着Google正通过大模型重构广告安全体系。
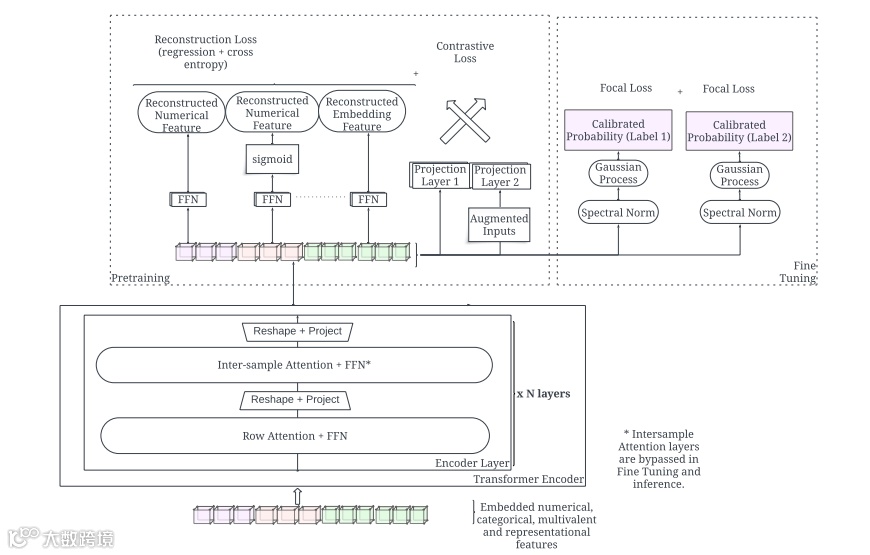
什么是 ALF?多模态数据的全息扫描仪
传统广告欺诈检测依赖多个孤立模型:有的分析文案,有的识别图片侵权,有的核查账户信息。ALF的突破在于其作为多模态大型基础模型,能够将结构化与非结构化数据统一融合至同一向量空间进行综合判断。
结构化数据:账户年龄、账单详情、历史表现指标。
非结构化内容:广告文案、图片、视频及落地页内容。
单一维度看似正常的行为,在多模态整合下可能暴露异常。例如,一个新注册账户使用合规品牌图并伴有信用卡拒付记录,单独看无明显问题,但ALF能结合多重信号识别出其伪造品牌的诈骗本质。
核心技术突破:样本间注意力机制
ALF的关键创新在于引入“样本间注意力机制”。不同于以往模型独立分析每个广告主,ALF可同时处理大批量账户,并进行横向对比。
该机制使模型能学习整个生态中的正常行为模式,从而更敏锐地识别离群值。例如,某个僵尸账号单独观察时行为接近真人,但在与上万真实用户对比后,其机械化操作特征(如点击频率、素材上传规律)将被迅速识别。
ALF:99.8%的精确度与急速降低的误杀率
对于合规广告主而言,最担忧的并非欺诈存在,而是因系统误判导致账户被封。ALF的部署显著改善了这一问题,带来以下关键成果:
检测率提升:恶意行为识别率提高40个百分点。
误报率降低:误报概率下降90%。
超高精度:特定政策违规检测准确率达99.8%。
这意味着合法广告主遭遇算法误封的风险大幅下降,广告投放稳定性获得强有力的技术支撑。
不止于反欺诈:ALF的未来图景
尽管当前ALF主要用于安全风控,但论文指出其具备作为基础模型的扩展潜力。它不仅能识别坏广告,也能反向理解优质广告内容,进而优化广告匹配效率。
对黑帽操作者而言,ALF构成高门槛防御墙——通过养号或伪装素材欺骗多模态模型的成本急剧上升。而对正规广告主和白帽SEO从业者,ALF则成为隐形支持者,在净化广告环境的同时保障业务连续性。
预计到2026年,ALF或将推动构建一个更智能、更可信的在线广告生态。

