随着工信部发布《关于深入推进移动物联网全面发展的通知》,2G退网步步逼近,各运营商也是动作频频,如移动就在近期内部发布了《关于下达中国移动2020年NB-IoT网络建设规模的通知》,决定2020年底前停止新增2G物联网用户。
当然,在电力行业,4G换2G工作,其实已经接近尾声。从喵喵统计的数据来看,在国网市场,存量市场最多仅剩5%左右未完成4G化改造(南网要多一些)。
通信技术永远没有最好,只有更合适。对于喵喵来说,最为关注的仍旧是:在中央“缩紧裤腰带”号召下,电力行业物联网建设过程中,如何实现远程通信技术方案的最优化配置应用。
在之前的文章中,喵喵提到过,物联网系统的建设,在通信方案选择层面,主要考虑传感点布局是单点散状还是相对集中(影响组网方式)、模块取电来源(影响功耗接受度)、业务数据量(影响通信速率要求)、建设成本(采购成本)、使用成本(流量成本)等主要角度。
同时,喵喵基于Cat.1方案的技术特点,提到了Cat.1方案在用电信息采集领域的可用性:从数据量、时延、网络覆盖情况、应用成本等各方面综合考虑。
喵喵上一篇关于Cat.1的文章中被喵友质疑:功耗的劣势忽略不提,这样片面的介绍不厚道啊。
喵喵的回答是,Cat.1与NB-IoT的竞争首先是应用场景的差异化。
更详细的阐述,就是Cat.1适合应用于传感点相对集中、业务数据量较大且有应激数据传输要求、有边缘计算需求的业务应用场景;而NB-IoT则适用于传感点分散、业务数据量小且对速率要求低、对边缘计算无明确需求的业务应用场景。
因此,并不是喵喵片面地把Cat.1置于NB-IoT之前,重点关注Cat.1主要是基于与Cat.4比较而言的。
那么,对于Cat.1是否真正适用于以用电信息采集为主要代表的电力行业应用,喵喵在一开始也曾心里打鼓,最主要的原因是担心其结合业务应用后的真实通信速率是否能达到现场应用需要。
在之前的文章中,喵喵以台区集中采集业务为分析对象,对其数据量进行了初步分析:假设一个台区共1000只表;需要采集的数据项比全量采集更高要求进行测算,包括电量(总、尖、峰、平、谷)、电压、电流、功率(正向有功、反向有功)、零线电流;数据密度为15分钟一个点。粗略测算,一个台区一天的数据量约19Mb,假设采用以一小时为周期的定时任务上送,则每次上送的数据量约1Mb。
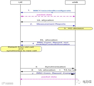
那么,是否真正适用,需要从通信技术方案的RRC连接成功率、切换总成功率、PBM下行平均速率、PBM上行平均速率等指标来评估。
RRC连接建立成功率=RRC连接建立成功次数/ RRC连接建立尝试次数
该指标反映了eNodeB或者小区的UE接纳能力,是衡量呼叫接通的一个重要指标。

(RRC连接建立过程,图片来源于网络)
切换成功率 (Handover Success Rate) 切换成功率 = (BSC内出小区切换成功次数+BSC间出小区切换成功次数)/(BSC内出小区切换请求次数+BSC间出小区切换请求次数)
切换是指MS在通话/连接过程中,由于用户的移动或其它原因,从占用一个无线信道到占用另一个无线信道的过程。切换主要的目的是保障通话的连续,提高通话质量,减小网内越区干扰,为UE用户提供更好的服务。因此,切换成功率是移动保持类的重要指标之一。

(基站内小区间切换信令流程,图片来源于网络)
根据深圳广和通提供给喵喵的测试数据,Cat.1在RRC连接成功率和切换总成功率方面已经基本满足实用化的需要。
具体到不同运营商,中国电信的Cat.1网络当前各项性能指标更优,可以认为,各运行参数已经得到了比较好的调教。
而从实测的PBM下行平均速率、PBM上行平均速率指标来看,下行平均速率约为5Mbps,上行平均速率约为3Mbps,结合前述内容所估算的日数据量19Mb进行测算,可以在8秒以内完成一个拥有1000只智能电表的台区一天数据量的上传。
哪怕根据实测上下行平均速率,也完全满足台区用电数据传输的需要。而对于绝大多数台区来说,其智能电表数量多数在100~200只之间,而且数据传输间隔主要以小时为单位,因此,Cat.1在用电信息采集领域的适用性是完全没有问题的,也进一步验证了猫喵之前所说的,哪怕应对一些图片和小视频的传输(比如防窃电现场实时取证),也不会有问题。
另外,终端网关安装点与基站的位置也会影响传输速率。深圳广和通选择华为、中兴、爱立信、诺基亚等不同设备、不同信号覆盖场景、重选、载波间切换、VOLTE语音等做了详细的测试,根据其开发的L610模组,进行了详细测试,以下是测试结果:
从以上测试结果来看,L610模组在不同距离不同覆盖强度等各个场景下均实现较好的速率。即使考虑现场应用过程的复杂性,在部分弱覆盖现场,其上行速率也基本能达到1Mbps以上,也足够满足用电信息采集(终端设备:集中器/专变采集终端/能源控制器(专变)/能源控制器(公变))业务的需要。
能源控制器(专变)是专变采集终端、二次回路巡检仪和专变负荷识别三合一终端。
能源控制器(公变)是集中器、台区总表、二次回路巡检仪和台区智能融合终端四合一终端。
通过以上测试和分析,喵喵心里打鼓的那个问题,即结合业务应用后的真实通信速率是否能达到现场应用需要,也就得到了基本圆满的解答。
据此,喵喵对于Cat.1在电力行业业务中的可用性也更具信心。
本文测试数据主要来源于深圳广和通基于其L610 LTE Cat.1模组测试所得。此模组同样基于紫光展锐春藤8910DM研发,可选支持BT和WiFiScan来满足近距离通信和室内定位需求;支持Camera/Display/Keypad/VoLTE/Audio等丰富功能;Pin脚兼容Cat 4产品,AT归一,开发简便;且通过了电信入库测试、CCC、SRRC、NAL等认证。
*感谢您的支持!欢迎大家通过留言分享自己的观点!
*原创内容,版权归电力喵所有
*欢迎加喵喵为好友,微信号:dianlimiao001