随着全球Internet的不断发展,企业的日常工作、业务以及生产进程都越来越依赖于互联网的支撑。与此同时,内网中也收集并存储了大量有价值的数据。因此,近年来,企业针对内网的安全也日益重视,先后投入了大量的资源,对网络安全能力进行提升,建设了如防火墙、安全路由器、入侵检测、入侵防御系统、上网行为管理等不同种类的传统安全防护系统。
然而,传统安全设备并没有工作在DNS层,DNS业务的安全往往在安全建设中被忽略,“一只木桶能盛多少水,取决于最短的那块木板”。企业内网安全的防范能力,取决于网络各个环节的安全性。作为企业IT系统中的网络核心基础服务之一,DNS系统安全的重要性不言而喻。
为了保障制造企业核心网络的安全性、稳定性,同时适配企业发展对网络的需求。亚信智网安全DNS系统通过高可靠专用硬件平台以及虚拟化应用等功能或服务,为用户提供安全、稳定、专业的DNS服务。
多样化业务场景
产品提供多样化的业务模式,满足用户不同应用场景的需求。
全面替换
亚信智网安全DNS产品通过旁路接入方式进行部署,不影响现网网络架构。同时提供更便捷、更安全、更快速、更准确的迁移方式,保证了从原有传统系统到亚信智网安全DNS系统的无缝平稳过渡,并保障服务的持续性。
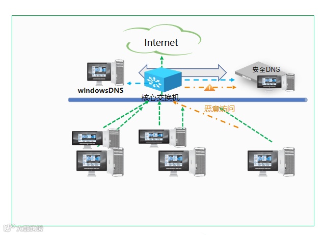
融合并存
实际业务场景中,客户往往仍然需要采用WindowsAD域进行相应的终端管理维护,而DNS系统无法全面承担AD域相关的业务能力,针对此类场景,亚信智网安全DNS支持与WindowsDNS产品进行多种模式的融合并存,满足用户不同业务需求。
模式1
终端访问内部业务,由Windows DNS解析并直接返回终端。访问互联网业务时,由Windows DNS转发至安全DNS,由安全DNS出网递归。对恶意域名访问的DNS请求,安全DNS进行自动化封堵,并留存日志,方便进行溯源查询。对正常DNS请求进行递归查询,并返回Windows DNS。
模式2
针对客户的某些特殊场景需求,需要通过固定的windows IP转发给上层单位。终端进行域名解析时,请求流量直接到达安全DNS设备,由安全DNS对请求报文进行过滤,对匹配上恶意域名的DNS请求进行自动化封堵,对正常DNS请求转发至windows DNS,收到Windows DNS解析结果后返回至终端。
模式3
由安全DNS承载全部终端的DNS业务,收到与AD域相关请求后转发至windows进行处理,无需修改Windows AD域控主机配置,对域控不造成影响。同时,配置安全DNS与AD授权域数据双向同步,保障整个域内DNS数据一致。
精细化管理能力
亚信智网安全DNS产品提供基于HTTPS的WEB可视化界面,实现集中配置、管理和管控,让管理工作更轻松、更便捷;通过强大的监控告警能力,大大的降低系统故障的可能;通过分权分域的管理模式,从业务的角度方便各级业务部门的管理。
强大的防护能力
DNS自身安全防护
亚信智网安全DNS提供强大的自身防护机制,保护DNS免遭受DDos攻击、递归攻击、缓存投毒、反射攻击等多种攻击,保障DNS正常运行。于此同时,能提供针对DNS设备的安全防护能力,为纵深防御增加了一层防护,打造“既懂DNS,更懂安全”的国产自主可控产品。
恶意域名防护
亚信智网威胁情报平台通过多年积累,已经拥有业界领先的威胁检测引擎,能快速准确识别各类网络威胁。通过快速发现情报、深度的安全监测与现有防御体系进行联动,实时分析请求域名中的威胁域名,发现威胁后立即进行页面封堵,阻断恶意外联,记录内网用户访问详情,方便溯源定位处理。
完善的分析溯源能力
系统提供多种报表,多种可视化展现方式,一目了然的分析业务发展趋势,帮助用户以直观简洁的方式理解业务数据,从而提供决策依据,用户快速发现问题与定位威胁来源。

