通过实例来详细讲解一个完整的网络项目从规划到交换机配置的详细过程。
一、案例要求拓扑图
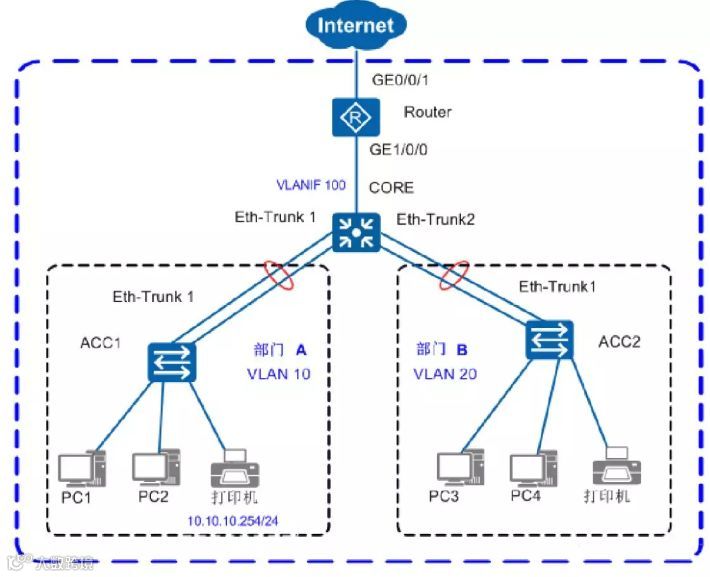
小型园区中,分为两个部门,每个部门相互独立,却又通信,进行组网如下图。


二、分析
在拿到项目后,首先的就是对项目进行分析:
这里接入层就以交换机 ACC1 ( S2750 ) ,核心交换机 CORE ( S5700 ) 和出口路由器 Router ( AR 系列路由器) 为例。
在小型园区中,S2700&S3700通常部署在网络的接入层,S5700&S6700通常部署 在网络的核心,出口路由器一般选用AR系列路由器。
1、接入交换机与核心交换机通过 Eth - Trunk 组网保证可靠性。
2、每个部门业务划分到一个 VLAN 中,部门间的业务在核心交换机上三层互通。
3、核心交换机作为 DHCP Server ,为园区用户分配IP地址 。
4、接入交换机上配置DHCP Snooping功能,防止内网用户私接小路由器分配IP地址; 同时配置IPSG功能,防止内网用户私自更改IP地址。
三、数据规划
在配置之前,需按照下面的表格准备好数据。


四、交换机配置步骤
在我们做好网络数据规划后,接下来就是要来配置交换机了,很多朋友的难点就在这里,这里面弱电君尽量详细些,我们来看看要配置交换机需要那些步骤。
我人可以按照下列流程配置各设备的的数据,连通园区内部用户,并使内部用户可访问外网。

有了这个步骤我们在配置的过程中就不会漏掉。
step1:登陆交换机
用 console通信电缆(产品随设备附带)连接交换机与PC。若PC无串口,需 要使用USB接口转串口的转接线。(console线 一般叫做配置线,是H3C 锐捷 迈普 等网络设备厂商的通用线缆)。

在PC的终端仿真软件界面按Connect键,直到出现如下信息,提示用户设置登录密码。

完成登录密码设置后,用户便可以配置交换机,需要帮助可随时键入“?”。
step2:配置管理IP和Telnet
配置设备管理IP地址后,可以通过管理IP远程登录设备,下面以交换机CORE为例说明配置 管理IP和Telnet的方法。



step3:配置接口与VLAN




完成接口和VLAN的配置后,可以通过以下命令查看配置结果,显示信息说明可查阅,
执行 display eth - trunk 命令检查ACC1上的Eth-Trunk接口配置结果。

step4、配置DHCP
在CORE上配置DHCP Server,使部门A(VLAN10)和部门B (VLAN20)的用户都 能获取到正确的IP地址。 以下以部门A为例,说明DHCP Server的配置步骤。


在DHCP服务器配置完成后,需要设置终端电脑网卡为自动获取地址, 这样终端才能正常从DHCP服务器获取到地址,正常上网。
step5、配置核心交换机路由

step6、配置出口路由器
在配置出口路由器之前需要准备如下数据:公网IP地址:202.101.111.2/30, 公网网关地址:202.101.111.1,DNS地址:202.101.111.195,这些参数在 申请宽带的时候由运营商提供,实际网络中请以运营商提供的数据为准。

step7、配置DHCP Snooping和IPSG
配置了DHCP功能之后,部门内用户主机可以自动获取地址。但是为了防止员工在内网 私自接一个小路由器并开启DHCP自动分配地址的功能,导致内网合法用户获取到了私 接的小路由器分配的地址而不能正常上网,还需要配置DHCP Snooping功能。
以下以部门A为例,说明DHCP Snooping的配置过程。

完成上述配置之后,部门A的用户就可以从合法的DHCP服务器获取IP地址,内网私接 的小路由器分配地址不会干扰到内网正常用户。
为了防止部门内用户私自更改IP地址后攻击网络,在接入交换机开启DHCP Snooping 功能后,还需要开启IP报文检查功能,具体配置以ACC1为例。

这样ACC1从VLAN10收到报文后会将报文与动态绑定表的表项进行匹配,放行匹配的 报文,丢弃不匹配的报文。如果不想对整个VLAN收到的报文进行检查,可以只在连接 某个终端的接口上开启IP报文检查功能。
如果网络中采用静态分配IP地址,为防止用户私自修改地址攻击网络, 可以配置IP+MAC绑定。
step8、业务验证


step9、保存配置
通过命令行配置的数据是临时性的。如果不保存,交换机重启后这些配置都会丢失。 如果要使当前配置在交换机重启后仍然有效,需要将当前配置保存为配置文件。

标准的交换机配置是需要这九个步骤,算是比较全的,按照步骤配置可以降低出错的机率。



