华为eNSP
为eNSP是一款由华为公司研发的虚拟仿真软件,主要针对网络路由器、交换机进行软件仿真,支持大型网络模拟,让用户在没有真实设备的情况下,使用模拟器也能制作网络拓扑并进行实验。
华为eNSP欢迎界面也是做的很吸人眼球的,下图是华为eNSP欢迎界面,并且给出了华为认证的标语,看到标语应该会提升一部分认证者学习考证的决心。软件的主界面,看起来的确是获取了华为认证了就可以走遍全球都不用愁了。
优点:设备类型相对较全面,设备型号较多,而且给出了使用样例,相关文档也给了。


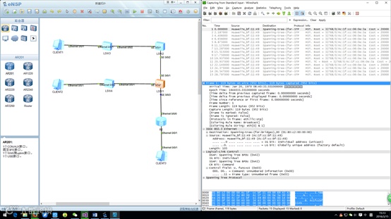
集成了成熟的wireshark做为协议分析软件,与真实设备抓包情况完全一致。wireshark还可以选择要抓取的协议,以便单独协议单独分析。每一层的头部与数据完全展示,并提供了友好的协议分析注释,比如协议名称,字段类型除了有16进制数字外,也给出了括号提示,对应哪种协议。
集成了virtualbox,可以做模拟器与真实设备直接相连的实验。
关闭云平台就相当于断电了。

华三HCL
H3C H3C Cloud Lab是一款由华三公司研发的网络云平台,模拟真实设备,为用户提供基本的设备信息,并满足初级用户在没有真实设备的条件下进行设备配置的学习需要。
欢迎界面做的很高大上,下图是欢迎界面,突出了这是一个云实验室,但真的云在哪里,我没有使用出其效果。
优点:界面简洁,在主界面中有网格,我认为这个设计更有利于初学者对于网络拓扑的制作。

缺点:设备类型提供的太少,只提供了交换机,路由器,主机三种设备,且每种设备只有一个型号。
HCL集成了virtualbox,可以做模拟器与真实设备直接相连的实验。并且可以自己DIY设备,这个功能是其他两个模拟器没有的。
不过说实话哈,设备情况太单一,不利于大家学习厂商设备的各种配置,而且设备启动也十分缓慢,自己的电脑内存得足够大才能玩更多的设备。
思科公司开发的,为网络课程的初学者提供辅助教学的实验模拟器。使用者可以在该模拟器中搭建各种网络拓扑,实现基本的网络配置。

下图是思科这款模拟器的欢迎界面。欢迎界面沿用了思科网络学院的的统一模板,意思是来自不同地区的人,都在使用思科的产品,足以看过这个公司的权威性。一个信封,带一个放大器,代表可以使用这款软件查看数据,即网络中传递的消息。
缺点:思科的使用界面相对比较复杂,且字体太小,虽然调节分辨率可以修改这些问题,但依然觉得字体很小,如果不是熟知这款软件的人,熟悉这个界面就要熟悉很久。
优点:可以看到思科这个模拟器支持很多设备,包括防火墙、无线等等。每种设备都提供了很多种型号的设备,对于没见过真实设备的人,这个还是有一些帮助的,起码在以后的设备选型的时候可以有所准备。

Cisco Packet Tracer提供的功能更适合初学者!
思科CPT为用户提供了实时模式与模拟模式的切换。以ping命令为例,实时模式就是我们平时使用的时间模式,ICMP数据包从PCA主机发出,到达PCB主机4应4答的正常响应的时间;模拟模式就是让时间停下来,当PCA发出ICMP数据包时,数据包的每一跳,每一个动作都可以通过手动控制来查看。
思科CPT集成了协议分析,只要进入模拟模式,发送数据包之后,可以查看数据包的每一层协议封装的内容。



