人才培养方案是人才培养的顶层设计和纲领性文件,是学校办学理念和办学思想的集中体现。2018年1月,教育部发布了《普通高等学校本科专业类教学质量国家标准》,对本科院校科学合理设定人才培养目标,完善人才培养方案提出了更高的要求;2019年6月,教育部下发了《关于职业院校专业人才培养方案制定与实施工作的指导意见》,对接国家教学标准,更加规范的起草审定流程以及更加及时的对外发布,对职业院校人才培养方案制定与实施工作提出了新的挑战。从国家对人才培养的指导方针政策上看,高校高质量人才培养离不开专业、科学和健全的人才培养服务体系。
传统人才培养方案管理痛点
培养方案编写缺乏规范,质量参差不齐
受限于编写教学方案的教师书写水平和经验关系,造成院校各专业编写的教学方案格式不统一,质量参差不齐。
参与主体多元,版本管理混乱、协同性差
基于校企合作的培养模式,人才培养方案、课程标准的制定除了校内教师外,还包括企业、行业专家多个角色协同配合进行开发,传统模式下,版本管理混乱、流程顺序不标准、权限分配不明确,导致修制定工作协同性差。
培养方案修改监控成本高、管理效率低
传统模式下,人才培养方案最终汇集到教务处,导致教务处需要投入专人与大量的精力同系部进行沟通、反馈、修改,大大影响了教务处的正常工作与管理效率。
传统模式的方案制定工作不环保、成本高、查阅困难
每年印刷人才培养方案需要耗费大量纸张;传统纸质印刷,检索与查阅麻烦,更多是作为档案存放在书橱中;且方案由专业各自管理,信息共享度低。
提高高校办学水平,提升人才培养质量,需要高效、高质量的人才培养方案管理体系作支撑。为助力院校高效高质量的进行人才培养方案管理,东软教育科技集团自主研发了东软专业人才培养方案管理系统,系统包括基本信息管理、模板管理、培养方案管理、课程标准管理四大功能模块,实现了专业教学方案的网络化、模板化、版本化、协同化、集中化管理。
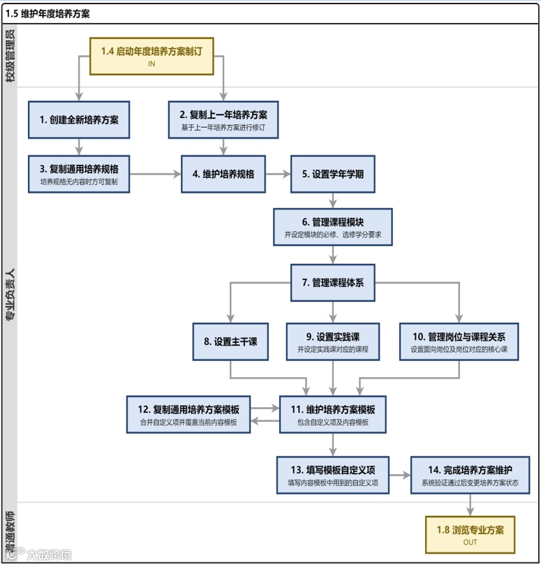
培养方案管理模块功能
☑ 培养方案集中管理:实现校级培养方案数字化、可视化集中管理,便于书记、校长了解专业人才培养方案的制定与实施;
☑ 一键复制功能:复制上一年培养方案,在此基础上降低重复性工作;
☑ 培养规格管理:院校可统一制定校级层面培养规格模板,规范专业培养规格描述;
☑ 课程岗位关联:可设置专业面向岗位,以及课程与岗位之间的对应关系;
☑ 课程体系管理:可对公共基础课、主干课、实践课进行设置管理;
☑ 自定义培养方案模板:客户可根据学校实际情况进行培养方案模板自定义设置;
☑ 协同制定与管理:校内管理者、专业负责人、教师以及行业企业专家可分配不同权限账号,协同开发管理;
☑ 版本对比与管理:可清晰比对不同年度方案版本差异性,并实现版本数字化存储。
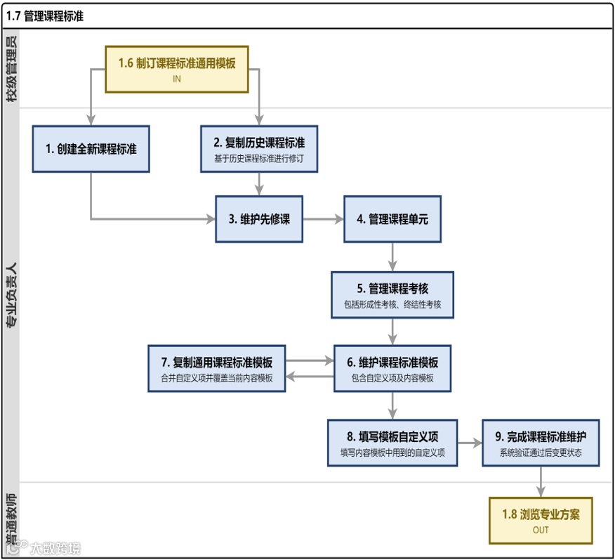
课程标准管理模块功能
☑ 课程标准集中管理:实现校级、系部课程标准数字化、可视化集中管理,便于二级学院、教务、质保部门了解课程标准的制定与实施;
☑ 一键复制功能:复制上一年课程标准,在此基础上降低重复性工作;
☑ 课程目标对应专业培养规格:在专业培养规格的基础上明确课程目标,明确教学内容与目标的映射关系,有效实现课程对培养规格的支撑;
☑课程单元与知识技能点管理:明确课程单元与对应的知识技能点,明确学时安排与掌握程度;
☑ 实践项目实施计划管理:明确课程项目实践教学计划、项目内容、项目成果等;
☑ 自定义模板:客户可根据学校实际情况进行课程标准模板自定义设置;
☑ 协同制定与管理:校内管理者、专业负责人、教师以及行业企业专家可分配不同权限账号,协同开发管理。
为更好的支持各院校复学工作的高效开展,疫情期间,东软教育部分产品将配套优惠活动,欢迎各院校老师联系咨询。
高等教育请联系
安老师 024-83660961
职业教育请联系
刘老师 0411-84832428

来源:东软教育科技集团资源输出公众号

