01
基本定义及优点
序列实验是一种实验方法,通过连续进行一系列有序的实验步骤,逐步改变一个或多个参数或条件,以系统地研究和观察实验体系的行为和性质。
其主要具有以下优点:
(1)序列实验的设计使得研究者可以系统地研究和了解不同参数或条件对实验系统的影响,从而获得更全面的信息。它能够提供关于系统性质和行为的详细数据。
(2)通过逐步改变参数或条件,序列实验可以帮助研究者逐步探索实验系统的特性和响应规律。这有助于揭示隐含的关系和趋势。
(3)序列实验的设计使得不同实验条件下的结果可以进行直接的比较和分析。这有助于确定参数对实验系统的影响程度,并识别关键因素。
(4)通过使用序列实验,研究者可以重复进行相同的实验步骤,并验证结果的可靠性。这有助于提高实验的可重复性和可验证性。
(5)序列实验的结果可以逐步积累,为后续的研究和实验提供基础和参考。通过分析序列实验的结果,研究者可以逐渐建立和完善关于实验系统的知识。
02
DH7000系列序列实验设置
通过DH7000系列电化学工作站可进行序列实验和循环实验,序列实验是用户可以将两种或多种电化学测试方法编辑到一个序列实验中,每两种方法之间可以选择连续测试或者独立测试,一个序列实验可以完成多个方法的测试,可以很大程度上提高研究人员的工作效率。循环实验是针对某些需要多次重复测试的实验体系,可以在进行序列实验时设置多次循环测试,节省研究人员的宝贵时间。
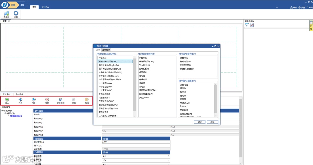
图1 序列实验选择界面
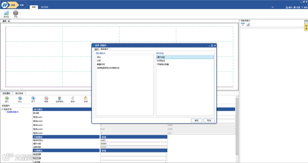
按图1所示选择循环实验,在循环实验一栏可以输入实验所需循环次数,默认为1次,然后点击下图左侧插入按钮,即可插入各种电化学方法。然后通过左侧向上、向下按钮可调整电化学实验方法顺序。将各个方法的参数设置完成即可开始进行序列实验。也可以将单个实验方法做循环测试,还可以将序列试验嵌套入循环试验中做循环测试。
图2 序列实验选择插入实验方法界面
下图3是以快速电流脉冲和线性扫描伏安法为例,参数设置完成后既可以开始序列实验测试。下面通过一个测试案例,给大家提供一种使用序列实验研究两组分金属沉积过程的方法。
图3 序列实验选择方法参数设置界面
03
恒电流电沉积与线性扫描伏安法连用
快速电流脉冲是通过对测试体系施加脉冲电流值,设置不同的脉冲宽度以及每点时间,进行电压信号采集。当把脉冲数量设置为2,脉冲电流1设置为0,改变脉冲电流2的脉冲宽度,脉冲周期为1,可实现恒电流电沉积。恒电流电沉积可以控制沉积时间,确定金属离子沉积过程所消耗的电量。
线性扫描伏安法可以通过正向扫描或反向扫描来反应体系发生的氧化或还原变化。通过恒电流将金属离子沉积,然后利用正向线性扫描使沉积的金属离子溶出,改变沉积时间,观察溶出峰的变化,可用于判断是否能通过沉积时间来控制沉积厚度以及沉积金属中的比例关系。
04
测试体系
4.1银铜金属离子沉积过程的研究
1)三电极体系:WE+SE-玻碳电极,RE-饱和甘汞电极,CE-铂丝。
2)测试体系:以ZHL-02无氰镀液为基础液,分别添加一定比例的硝酸铜和硝酸银。
3)测试方法:序列实验→快速电流脉冲→线性扫描伏安法
4)实验参数设置:快速电流脉冲→起始电流0mA,持续时间2s,阶跃电流0.8ASD,持续时间分别为15、30、45、60、90s。线性扫描→起始电位-0.4V,终止电位0.9V,扫描速率20mV/s;测试结果如下图所示。
图4 先沉积时间15s在线扫的结果曲线
通过序列实验可以将两种电化学方法连续起来进行测试,大大提高了测试方法的灵活性,而且可以避免两种电化学方法单独测试时存在的时间间隔对测试体系的影响。如图4,研究金属离子银、铜的电化学沉积行为;先通过恒电流使金属离子沉积到电极表面,然后通过线扫溶出可以观察到曲线有两个明显的氧化峰,说明沉积到玻碳电极表面的是两种金属离子,通过之前的实验经验可以判断,在0 V附近的氧化峰对应银的氧化,在250 mV处对应的是铜的氧化峰,图4是沉积时间为15 s的测试结果,银的氧化峰明显没有铜的氧化峰高,说明在恒电流沉积时,铜离子比银离子沉积的优先沉积。
图5 采用序列实验测试结果的叠加曲线
图5是分别沉积15、30、45、60、90s得到的结果进行比较,在沉积时间为15s时,银的氧化峰明显比铜的氧化峰低,说明铜离子是先沉积的,随着沉积时间的增加,银的氧化峰迅速增大,说明银的沉积速率更快,而且随着沉积时间的增加,银和铜的氧化峰都随之增大,说明体系沉积银铜合金的厚度可以通过改变沉积时间进行调节。还可以根据银和铜氧化峰的积分面积,通过沉积消耗的电量计算双金属沉积的比例关系。
05
总结
通过序列实验可以进行一些金属沉积行为的研究,将一些沉积的方法和线扫溶出的方法组通过序列实验进行组合,可以通过改变沉积时间研究两组分或多组分金属沉积的先后顺序、沉积速率,以及沉积中各金属的比例关系,大大提高科研工作者的实验效率。序列实验是一种有序连续的实验方法,具有系统性、全面性和逐步探索的特点,能够提供可比性的结果和可靠的数据,对于研究和了解实验系统的性质和行为具有重要意义。因此使用好序列实验方法可以进行很多有实用价值的研究。
江苏东华分析仪器有限公司
您还可以通过如下方式联系我们:
邮箱:dhc@dhtest.com
官网:www.dhfenxi.com
客服热线:400-8282-932
支持东华分析 树立民族品牌

