行业热点
千问全员会干死豆包现场图疯传,阿里紧急辟谣
12 月 19 日,网络流传一张所谓“阿里千问全员大会”现场照片,画面中疑似大量人员在广场上手举豆包,背景标语显示“阿里千问全员会”“干死豆包”。
该网传截图称:千问召开全员会,将员工拉至广场,每人发放一个豆包,要求高举过顶并齐喊“干死豆包”,再掰开吃掉。
阿里相关人士回应称,网传图片为伪造。所谓全员大会、现场举豆包等情节均与事实不符。
千问官方发帖证实:“广场大会是假的,图完全是 AI 生成的,Logo 和工牌全是错的。也不知这张图是哪位的杰作,大家都是干 AI 的,相煎何太急啊。”
多名网友指出该图疑似由生成式 AI 制作,并调侃称“这明明是 google minibanana 生成的”“在香蕉水印上硬加豆包水印”;另有评论认为,图中人员所穿马甲风格更接近菜鸟或饿了么线下晨会,而非 AI 团队场景。
周鸿祎遭前高管实名举报财务造假:“至少几十亿”
前 360 高级副总裁、三点钟社群核心发起人玉红在朋友圈及多个群聊中,指控周鸿祎存在财务造假行为,称“帮其做假账至少几十亿”,并扬言将全网公布相关数据。
玉红强调自己未被盗号,称“我帮周鸿祎做假账就至少几十亿的,我都有数据”,并表示“你们认识他最好告诉他”“我会全网公布,他的游戏全部财务造假”。他还发文称“认识周鸿祎是我一生的耻辱”,疑似已被周鸿祎拉黑。
公开资料显示,玉红于 2014 年趣游集团被 360 收购后加入公司,任高级副总裁,与陈杰共同负责 360 游戏业务;曾参与花椒直播孵化及搜狗并购案。其早年创立趣游科技集团,2018 年组建“三点钟社群”,聚集周鸿祎、沈南鹏等 Web2 与币圈核心人物;此后推出公链 XMX,但上线后币价暴跌;2019 年后重心转向 BTC 挖矿及美股上市公司(BTBT、MPU),市值表现不佳。
12 月 16 日晚间,周鸿祎发布严正声明:
近日,玉红在多个微信群组内恶意诋毁 360 集团创始人周鸿祎先生及多位企业家,言辞极端失实,影响恶劣。360 集团对此高度重视,并作如下严正声明。
一、经核查,玉红曾担任 Gamewave 游戏公司负责人,该公司十多年前被原 360 美股上市主体 Qihoo360 收购。玉红 2014 年入职 360 集团下属公司,一年后 2015 年因个人原因离职。其在职期间从未担任 360 集团核心管理层职务。
二、玉红所称“财务造假”等言论完全背离事实。360 集团始终坚持合规经营,严格遵守国家法律法规及证券市场规则,定期接受权威机构审计,财务公开透明、健康合规。
三、针对玉红对 360 集团、创始人周鸿祎先生及相关企业家的恶意诽谤,360 集团将依法采取法律措施追究其法律责任,坚决维护企业声誉与合法权益。网络空间不是法外之地。360 集团呼吁广大网民和社会各界共同维护清朗网络环境,不造谣、不信谣、不传谣,共建文明、理性、健康的网络生态。
姚顺雨入职腾讯,帮混元招到更多人才
12 月 17 日,腾讯升级大模型研发架构,新成立 AI Infra 部、AI Data 部、数据计算平台部,全面强化大模型研发体系与核心技术能力。
知名 AI 研究员姚顺雨(Vinces Yao)正式出任 CEO / 总裁办公室首席 AI 科学家,向腾讯总裁刘炽平汇报;同时兼任 AI Infra 部、大语言模型部负责人,向技术工程事业群总裁卢山汇报。
姚顺雨本科毕业于清华大学姚班,获普林斯顿大学计算机科学博士学位,2024 年加入 OpenAI,深度参与 Computer-Using Agent、Deep Research 等核心项目,在 ReAct、Tree of Thoughts、Reflexion 等论文中提出重要方法,总引用量超 1.5 万次。
调整后,AI Infra 部聚焦大模型分布式训练与高性能推理服务;AI Data 部负责大模型数据及评测体系建设;数据计算平台部建设大数据与机器学习融合平台。王迪任大语言模型部副总经理,刘煜宏任 AI Data 部负责人,陈鹏任数据计算平台部负责人,均向公司副总裁蒋杰汇报。
据智能涌现消息,姚顺雨入职后已帮助混元招募来自字节、阿里及“AI 六小虎”(Kimi、MiniMax、智谱、阶跃星辰、百川、零一万物)的数位核心员工。
字节大幅增加调薪投入,正推进与多家厂商的 AI 手机合作
12 月 19 日,字节发布面向全球员工的内部邮件,宣布继续加大人才投入:提升薪酬竞争力、提高期权激励力度。具体包括:2025 全年绩效评估周期奖金投入较上个周期提升 35%;调薪投入提升 1.5 倍;提高所有职级薪酬总包的上下限。
邮件明确多项调整:
- 薪酬总包区间上限和下限同步提高,扩大涨薪空间与招聘竞争力;
- 2025 全年调薪投入同比上涨 1.5 倍;
- 薪酬发放提高现金占比,减少期权/RSU 占比;总包类期权/RSU 发放由“1 次发 4 年(归属节奏 20%-25%-25%-30%)”改为“1 次发 3 年(归属节奏 30%-30%-40%)”;
- 2025 全年奖金投入同比上涨 35%,重点提升 M 及以上级别激励月数;
- 从 2026 年起,半年绩效激励基数由月薪调整为月总包(月薪+月期权/RSU),发放形式改为 25% 现金 + 75% 绩效期权/RSU;
- 2026 年起新授予绩效期权/RSU,55% 可归属后立即回购,其余部分 3 年内逐年回购(每年 15%);
- 启用全新职级体系(L1–L10),整合旧体系低频职级,以更高标准重新定义能力要求,同步提高各职级薪酬上下限;新体系于 2026 年 1 月 1 日启用,2025 全年绩效评估将于 2026 年 1 月 15 日启动。
此外,字节跳动正与 vivo、联想、传音等硬件厂商推进 AI 手机合作,为其设备预装 AIGC 插件,获取用户入口。合作模式初步讨论不收取定制开发费或 Token 销售分成,而是给予手机厂商二次流量分成收益。方案初期优先覆盖 2000 元以上中端机型,通过 OTA 升级逐步扩展,目标量级达 1.5–2 亿台后再与互联网头部厂商竞争。知情人士指出,该项目系统部门与标注部门各自超 500 人,且重心大概率放在海外市场。
智谱通过港交所聆讯并正式递交招股书
近日,北京智谱华章科技股份有限公司(以下简称“智谱”)已通过港交所聆讯并正式递交招股说明书。
智谱成立于 2019 年,源自清华大学技术成果转化,专注基础模型研发,凭借原创 GLM(General Language Model)架构构建覆盖语言、代码、多模态及智能体的全栈模型矩阵,适配 40 余款国产芯片。
截至 2025 年 6 月,公司研发人员占比达 74%,核心科研与学术顾问团队累计发表 500 篇顶尖高影响力论文,引用超 5.8 万次。2022–2024 年研发投入分别为 0.84 亿、5.29 亿、21.95 亿元,2025 年上半年达 15.95 亿元,累计约 44 亿元。GLM 系列模型每 3–6 个月完成一次基座迭代。
公司收入主要来自大模型即服务(MaaS),通过 API 向开发者和企业输出智能能力。招股书显示,智谱大模型已赋能全球 1.2 万家企业客户、逾 8000 万台终端设备及超 4500 万名开发者,是中国赋能终端设备最多的独立通用大模型厂商。
2022–2024 年收入分别为 0.57 亿、1.25 亿、3.12 亿元,年复合增长率达 130%;2025 年上半年收入为 1.9 亿元。毛利率分别为 54.6%、64.6%、56.3%,2025 年上半年为 50%。
智谱自成立以来已完成 8 轮融资,规模超 83 亿元,获国资、产业资本及 VC/PE 等多方认可。
摩尔线程发布新一代 GPU 架构,可支持十万卡规模集群
摩尔线程举办首届 MUSA 开发者大会,发布全新一代全功能 GPU 架构“花港”,以及基于该架构的 AI 训推一体芯片「华山」、高性能图形渲染芯片“庐山”,并公布“夸娥万卡智算集群”及 MTT C256 超节点结构规划。
大会首次披露中间语言 MTX,属 MUSA 5.0 软件栈,可兼容不同代际 GPU 指令架构,降低开发者适配成本,预计 2026 年上半年向开发者开放。
“花港”架构显著提升计算性能,支持异步编程与超大规模互联,内置 AI 生成式渲染结构,兼容 DirectX 12 Ultimate。“庐山”芯片图像性能大幅提升,适配多种协议,支持超节点扩展;“华山”则聚焦 AI 训练与推理一体化。
大会还推出“长江”SoC、MT Robot 具身智能解决方案、MTT AIBOOK AI 算力本、MTT AI Cube 迷你计算设备及 MT Lambda 具身智能仿真训练平台,试图以“全栈软硬件架构 + 全场景产品”拓展国产生态边界。
马斯克上诉获胜,恢复 2018 年 560 亿美元的特斯拉薪酬协议
特拉华州最高法院裁定,恢复马斯克 2018 年获得的、曾估值 560 亿美元的薪酬协议。此前该协议于两年前被下级法院撤销。
该协议为马斯克提供期权,若特斯拉达成里程碑目标,其可低价收购约 3.04 亿股股票。随着公司目标达成,该计划价值一度膨胀至约 1200 亿美元。马斯克未行使期权,因股东批准后不久即遭投资者起诉。2024 年法官下令撤销协议,马斯克公开批评判决并建议企业赴他地注册——尽管特拉华州仍是美国上市公司最主流注册地。
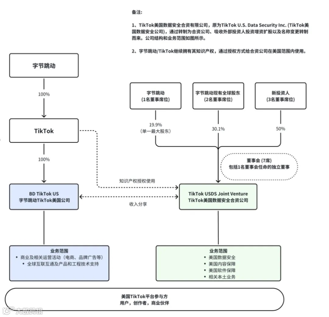
TikTok 美国方案揭晓!字节保留电商、广告业务,甲骨文等入股成立新公司
12 月 18 日,TikTok CEO 周受资发出内部信,确认 TikTok 美国业务进展:字节跳动与三家投资者签署协议,将成立 TikTok 美国数据安全合资有限责任公司(TikTok USDS Joint Venture LLC),负责美国的数据保护、算法安全、内容审核与软件保障。
字节跳动全资控股的 TikTok 在美其他实体,将继续负责电商、广告、市场运营及 TikTok 全球互联互通。协议相关事宜将在不晚于 2026 年 1 月 22 日完成。
印度一股票 20 个月暴涨 550 倍,公司仅 2 名全职员工
印度 RRP 半导体公司股价自 2023 年 12 月 17 日的 10 卢比飙升至 2025 年 12 月的 11095 卢比,20 个月内涨幅达 55000%,以 17 亿美元市值成为全球市值超 10 亿美元公司中涨幅第一的“神股”。
但该公司基本面薄弱:此前主营房地产,2024 年转型半导体后尚未开展芯片制造,仅有关联企业拟建封装测试厂;截至 2025 年 9 月仅有 2 名全职员工,当季营收为 -6820 万卢比、净亏损 7150 万卢比。分析指出,股价暴涨源于网络炒作、流通盘极低(仅 2%,98% 股份由 Chodankar 及其关联方持有),以及印度散户对本土半导体概念股的稀缺性追捧。
孟买交易所已将其交易限制为每周一次(股价自 11 月 7 日峰值回落 6%),印度证监会亦启动潜在违规调查。
抹黑小米华为理想等品牌 12 人被抓
烟台公安通报,历时四个月侦破一起炒作新能源汽车负面信息案件,抓获 12 名犯罪嫌疑人,查扣资金 100 余万元,关停违法账号 8000 余个。
今年 7 月以来,小米、华为鸿蒙智行、理想汽车等企业集中报案,称某平台出现大量针对其品牌的负面文章。烟台公安查明,相关内容呈现高度组织化特征:
- 串联炒作、歪曲解读,对企业进行恶意诋毁;
- 伪装身份、虚构场景,冒充消费者发布不实体验;
- 搬运洗稿、批量炮制,将个别问题放大渲染,剪辑成短视频广泛传播,严重侵害企业品牌声誉。
办案人员甄别 3000 余条负面文章,发现均出自一批注册时间短、活跃度异常、IP 地址分散的账号,存在明显产业化运作痕迹,疑似“网络水军”有预谋引流牟利。专案组利用技术工具抓取关键词,借助 AI 批量生成低质雷同内容,目的仅为赚取平台流量收益。最终于烟台、聊城两地同步收网,实现全链条打击。
谷歌大规模“回聘老员工”
据 CNBC 报道,2025 年谷歌新招募的 AI 相关软件工程师中,约五分之一为曾离职又回归的员工,比例高于往年。谷歌方面确认该数据截至 12 月仍成立,并指出,相比 2024 年,来自主要竞争对手的 AI 研究人员数量显著增加。
谷歌发言人表示:“我们对自身的势头、算力和人才感到振奋——工程师希望来这里工作,继续打造具有突破性的产品。”其“返聘”能力与其前员工规模密切相关:2023 年初,母公司 Alphabet 实施史上最大规模裁员,削减 12000 岗位,员工总数减少 6%。
Manus:实现 1 亿美元 ARR
Manus 官方博客披露关键指标:
- ARR(年度经常性收入)突破 1 亿美元,采用最严格的订阅收入口径计算;
- 月复合增长率超 20%,自 Manus1.5 版本 10 月发布以来持续加速;
- 累计处理 147 万亿 tokens,反映海量用户对复杂任务的真实需求;
- 创建超 8000 万虚拟计算机实例,支撑高强度研究、开发与自动化任务。
Manus 当前团队 105 人,分布于新加坡、东京、旧金山等地,计划于巴黎开设新办公室。公司此前完成 Benchmark 领投的 7500 万美元融资,估值近 5 亿美元,资金用于全球扩张与技术迭代。
寒武纪拟用近 28 亿资本公积弥补亏损,前三季净利扭亏为盈
12 月 15 日,寒武纪(688256.SH)公告,拟使用 27.78 亿元资本公积弥补母公司累计亏损,将截至 2024 年末负未分配利润清零。
公告显示,寒武纪母公司截至 2024 年末累计未分配利润为 -27.78 亿元,盈余公积余额为 0 元,资本公积余额达 96.25 亿元,拟用于补亏部分全部来源于股东货币出资形成的股本溢价。公司已启动债权人通知程序,债权人可在公告披露后 45 日内要求清偿债务或提供担保。
中央财经大学郑登津副教授指出,资本公积补亏属“账面修复”,改善财务报表结构但不直接提升盈利能力。短期可消除累计亏损对利润分配的限制,为后续分红创造条件;中长期有助于拓展融资空间。
2025 年前三季度,寒武纪营收 46.07 亿元,同比增长 2386.38%;净利润 16.05 亿元,同比扭亏为盈(上年同期亏损 7.25 亿元)。单季度看,第三季度营收 17.27 亿元,增长 1332.52%;净利润 5.67 亿元。
业内人士提醒,补亏不等于可持续盈利。AI 芯片行业研发投入高、竞争激烈,核心技术突破与市场份额提升仍是关键。未来能否将财务改善转化为主业持续增长,仍有待观察。
SpaceX 启动华尔街投行竞标,为潜在 IPO 甄选承销商
知情人士透露,SpaceX 已启动华尔街投行甄选程序,为 IPO 提供顾问服务,多家投行本周进行首轮提案。公司已告知员工正筹备 2026 年可能的公开上市,首席财务官表示若执行出色且市场条件配合,有望筹集巨额资金,但 IPO 是否成行及具体时间仍不确定。
该公司成立超 20 年,估值持续攀升,二级市场股票出售或使其估值升至约 8000 亿美元。美国 IPO 市场正逐步回暖,投行对 2026 年前景持乐观态度。
罗福莉称小米开源模型能力全球前二
12 月 17 日,在 2025 小米人车家全生态合作伙伴大会上,小米 MiMo 大模型负责人罗福莉首次公开亮相。她表示,小米开源模型在代码能力与智能体(Agent)能力方面,已凭借“世界级公开公正评估榜单”成绩进入全球前两名。
罗福莉为 95 后技术专家,曾任职阿里、幻方量化,是 DeepSeek-V2 关键开发者,11 月正式加入小米执掌 MiMo 大模型团队。此次演讲是其加盟后首次公开亮相,被视为小米加码 AGI 赛道的重要信号。
会上,罗福莉正式发布并开源混合专家(MoE)大模型 MiMo-V2-Flash。该模型总参数量 3090 亿,激活参数量仅 150 亿,专为智能体设计,兼顾高性能与推理效率。其在多个智能体测评基准中位列全球开源模型 Top 2,代码能力超越所有开源模型、逼近顶尖闭源模型,而推理成本仅为后者的极小部分。
大模型一周大事
重磅发布
OpenAI 推出全新图像生成模型 GPT Image 1.5,遭全网吐槽
OpenAI 推出图像生成模型 GPT Image 1.5,宣称在图像生成、编辑与文本渲染等方面有显著提升。但实测反馈普遍负面:Yuchen Jin 对比测试指出,其生图能力接近谷歌 NBP,但理解力严重不足,尤其对手写体笔记处理错误频出。社区批评声密集,“谷歌 Nano Banana Pro 依然是王者”“又一次令人尴尬、毫无意义的发布”等评价广为流传。
腾讯混元发布国内首个开放体验的实时世界模型
12 月 17 日,腾讯混元发布世界模型 1.5(Tencent HY WorldPlay),系国内首个开放体验的实时世界模型。用户输入文字描述或图片即可创建专属互动世界。
该模型首次开源业界最系统、最全面的实时世界模型框架,涵盖数据、训练、流式推理部署等全链路环节,并提出重构记忆力、长上下文蒸馏、基于 3D 的自回归扩散模型强化学习等核心算法模块。
WorldPlay 支持用户在生成世界中自由移动探索,离开区域后返回时能“记住”三维结构,保持前后场景一致;支持多样化交互、长范围 3D 一致性及 24 FPS 的 720P 实时视频生成。用户可通过腾讯混元 3D 官网申请体验。
GitHub 链接:https://github.com/Tencent-Hunyuan/HY-WorldPlay
Hugging Face 链接:https://huggingface.co/tencent/HY-WorldPlay
Anthropic 升级 Claude Skills 功能并开源 Agent Skills 标准
Anthropic 发布 Claude Skills 功能更新,推出开放标准“Agent Skills”,支持用户创建、部署、共享与发现面向具体任务的智能体技能。企业管理员可在 Team 与 Enterprise 方案中集中管理技能,并接入 Canva、Notion、Figma、Atlassian 等合作伙伴的预建技能。
此举延续 Anthropic 推动 AI 从通用模型向实际用例演进的战略,此前其 Model Context Protocol 已捐赠予 Linux 基金会。分析指出,该能力有助 AI 更自主执行工作流,也对 AI 治理与安全管控提出更高要求。
苹果发布全新多模态 AI 模型 UniGen 1.5,实现图像理解、生成与编辑三合一
苹果推出多模态 AI 模型 UniGen1.5,在图像处理领域实现突破,集成图像理解、生成与编辑功能。通过“编辑指令对齐”技术,模型可更精准捕捉用户意图,提升图像编辑准确性,并在多项行业标准测试中表现出色。
Gemini 3 Flash 正式上线
Gemini 3 Flash 正式上线,官方称其速度为 2.5 Pro 的 3 倍,价格降至 3 Pro 的四分之一,性能不降反升。
基准测试显示:GPQA Diamond(博士级推理)得分为 90.4%,与前沿大模型相当;MMMU Pro 达 81.2%,达业界最先进水平,与 Gemini 3 Pro 表现一致。Token 消耗比 2.5 Pro 少三成,输入定价 0.5 美元 / 百万 Token,输出 3 美元 / 百万 Token。多模态能力强化视觉、音频等输入的即时理解与响应,适合强交互场景。
美团开源 SOTA 虚拟人视频生成模型 LongCat-Video-Avatar
美团 LongCat 团队正式开源虚拟人视频生成模型 LongCat-Video-Avatar,在动作拟真度、长视频稳定性与身份一致性三大维度达开源领域 SOTA(最先进)水平。
该模型基于 LongCat-Video 基座打造,支持音画同步生成。创新解耦无条件引导方法,使虚拟人在静音段也能自然眨眼、调整姿态;首创跨片段隐空间拼接技术,解决长视频质量退化与身份漂移问题,支持生成长达 5 分钟的高质量视频。
定量评测显示,其在 HDTF、CelebV-HQ 等公开数据集上唇音同步精度与视频一致性指标领先;大规模人工主观评测证实,其自然度与真实感优于 InfiniteTalk、HeyGen 等主流模型。美团称,此次开源旨在为数字人开发者提供强大可用的技术基座。
OpenAI 推出 GPT-5.2-Codex
OpenAI 推出智能体编程模型 GPT-5.2-Codex,称其为当前最先进的代码生成 AI 系统,专为复杂现实软件工程任务设计。该模型基于 GPT-5.2 架构,融合 GPT-5.1-Codex-Max 的终端操作能力,核心创新为引入“上下文压缩”技术,显著提升代码重构与跨平台迁移等长程任务效率。
企业应用
- 微软 Azure 已接入 Kimi k2 模型,双方正推进至应用层合作,或将本月上线基于 Agent 的 Office 自动化功能;
- QQ 音乐推出本地化 AI 作曲功能,依托酷睿 Ultra 处理器实现完全本地化的大模型音乐生成,兼顾创作门槛降低与用户隐私安全;
- 智元机器人将于 12 月 22 日举办擎天租平台发布会,首批租赁服务商与用户可参与机器人按需租赁体验;
- 蚂蚁集团旗下 AI 健康应用 AQ 升级为“蚂蚁阿福”,新增健康陪伴、健康问答、健康服务三大功能,定位从 AI 工具转向“AI 健康朋友”,提供专业、私密、丰富的健康管理服务;
- 深圳地铁推出全球首创智能导盲犬“小蒜”,通过 AI 技术为视障乘客提供安全便捷出行服务,标志无障碍出行重大突破;
- ElevenLabs 宣布 AI 语音智能体(Agents)深度集成 WhatsApp,支持文字 + 语音双模全渠道交互,提升客服效率、降低部署成本、提高客户满意度与转化率。

