
在互联网深度应用的新时代,伴随着经济全球化和知识经济的高速发展,科技创新日新月异、市场冲击和挑战更加激烈!
“企业的资源包括很多,但真正的资源只有一项,就是人力资源。企业都是通过使人力资源更有活力来执行其工作。”
——现代管理学之父彼德•德鲁克
人才管理与团队建设是企业制胜的重要因素,人力资源的不断提升是使成功企业进一步走向成熟的基础,也是锻造企业持久竞争优势的前提条件。
人才因素日益成为组织实现战略目标的关键因素!
但人才因素也日益成为组织实现战略目标的瓶颈!
企业的竞争,最终都可归结为是“人才”的竞争!
复金读书会7月走进复金校友企业--博尔捷企业集团,从最专业的人才战略视角为我们企业家学员深度剖析企业成功之道如何从“人”开始!
徐道山校友首先致辞,对同学们的到来表示最诚挚的欢迎,并通过宣传片的方式介绍了集团的具体情况。
参访企业:博尔特集团

2017“中国HRO排行榜”十强
博尔捷企业集团成立于2003年1月,总部位于上海人才大厦。
历经十五年的持续创新研发,已从传统的人力资源派遣服务公司,发展成为了以移动互联网为引擎,拥有“共享经济”商业模式的集团公司,在“人才与科技”时代帮助客户(企业、政府、个人)赢得成功。
以“科技让人才服务更简单”为使命,依托全国服务网络、先进的互联网平台和强大的IT技术,形成了三大业务体系:HRO&BPO、收稻智客平台、咨询和人力资源产业园运营,为客户提供:人才招聘、人事代理、人才派遣、薪税优化、灵活用工、外国人就业办理、智力共享、管理咨询、测评培训、人力资源产业园运营等服务产品。
50多家分支机构,服务网络遍及260座大中城市,服务客户逾千家企业,整体服务规模及实力均居行业前列。
“企业的用人之道”价值分享
分享嘉宾:黄一军先生
博尔捷企业集团副总裁
收稻联合创始人
人才供应链资深顾问
资深管理咨询师
具有25年的人力资源管理及行业实战经验,曾经担任世界500强外资制造业、上市公司、国内知名互联网公司等多家大型企业集团的高管、副总裁
对于任何一家企业管理者而言,这家公司的人才战略都是它通往成功路上的关键!黄先生分三个层次来推进呈现横向+纵向的T型企业人才价值:
1) 企业经营与人才战略;
2) 企业如何吸纳人才,使用人才;
3) VUCA时代:“但求所用、不求所有”的用人之道。
黄一军先生指出:互联网时代的快速发展带来了企业用工模式与雇佣关系的不断改变,围绕当下企业与人才关系的新趋势提出了用工新模式。同时,针对企业面临的招聘难、流动性强的现状提出了诸多现实解决方案。
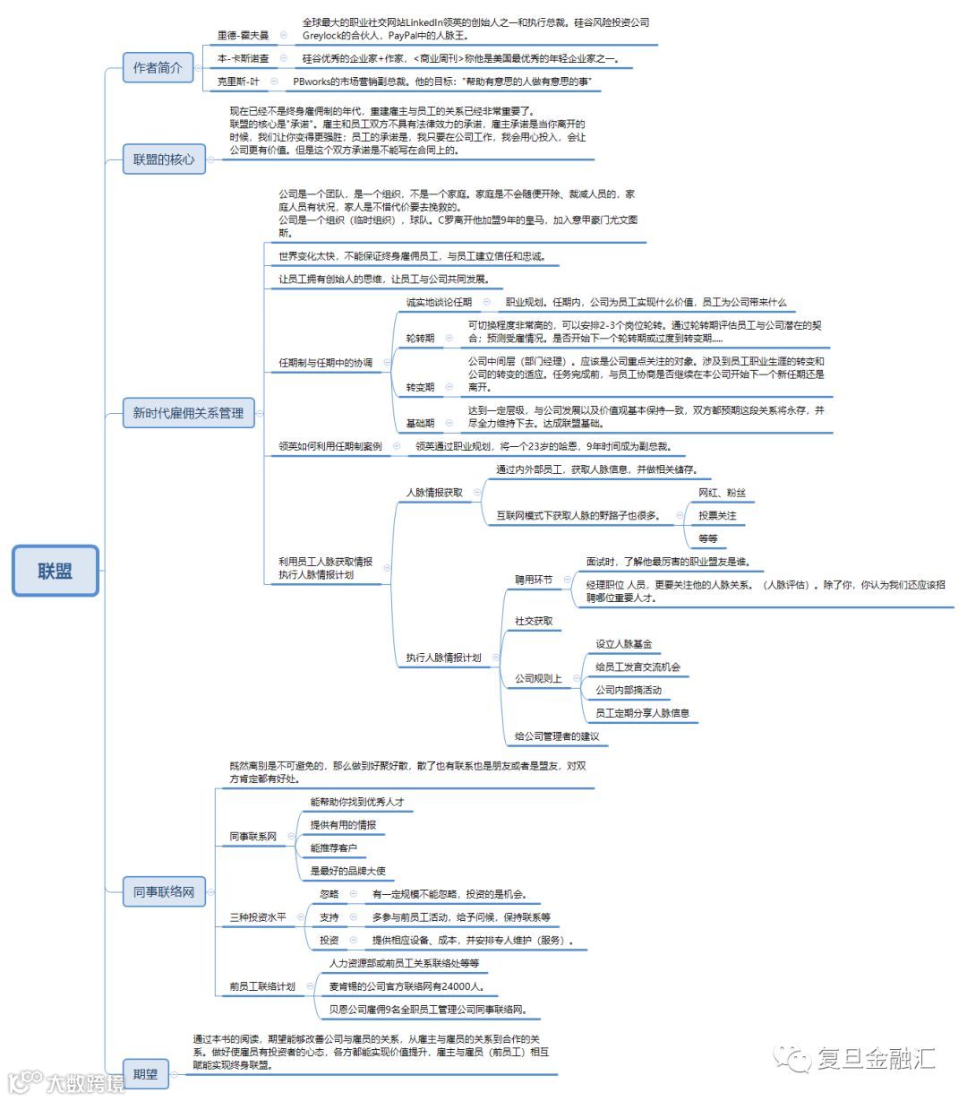
徐道山校友悦读分享——《联盟》

他提到“同事联络网”的这个部分时提到:博尔捷15周年庆时公司特别邀请了20几位已经离职的员工回来参加周年庆活动,即使离开、在公司发展过程中这些人仍然有不可忽视的贡献和价值,而这也是博尔捷作为一个行业内领军的自我要求和格局所在。
学员感想
郭锦春校友表示,《联盟》让自己回想起当初做职业转型的过度阶段。认为大学毕业生和团队管理人员、所谓的被雇佣者都应该来阅读此书,以此来激励和启发个人的职业规划和职场认知,影响团队和组织进程。
申杰同学则从阅读本书的思考角度和现实维度来现身说法。结合自己所在行业,安利现实“联盟”的打造与设置模式。
新晋读友吴民平同学,结合自己近来阅读的书籍,来追溯所谓的“盟主”与“盟约”。带着这一角色定位,在现实工作和组织中进行“锁定-调整-比较匹配-续存”的机制能动,以此来保持“联盟”的活性与效能。到场的校友们针对自己面临的实际问题,和书中提到的方法,进行了深度的讨论。
最后大家合影留念,读书会圆满结束!
精彩回顾
─ 后台回复“文章” 或点击下列关键词 ─
获取更多深度好文


