
第一作者:郁万强
通讯作者:周伟家,王金刚
通讯单位:济南大学
论文DOI:10.1002/aenm.202401591
清洁电能驱动的电催化硝酸根还原合成氨是一种实现绿色氨合成的理想途径。然而,在部分实验过程中以及已经报道的工作中,观察到计算的产氨法拉第效率超过100%。对于这一现象,目前尚缺乏准确的实验验证和有效的解决方案。针对这些问题,在这项工作中选择Al、Zn、Co、Cu和Ag五种金属验证了催化剂与硝酸盐之间的自发反应,并评估了催化剂与硝酸根的自发反应对电催化硝酸盐还原性能准确计算的影响。同时,针对自发反应带来的干扰,优化了现有硝酸根还原电化学测试流程,以最大程度降低自发反应的影响。
氨是现代工业中应用最广泛的化工原料之一。目前,传统的Haber-Bosch工艺是工业上合成氨的主要方法。遗憾的是,这一过程需要大量消耗化石燃料裂解产生的氢气,因此会排放大量的二氧化碳;同时,该工艺需要高温高压的反应条件。因此开发环境友好的、节能的大规模氨合成方法一直是人类社会发展中亟待解决的问题。近年来,基于电化学硝酸根还原反应的氨合成技术被认为是一种极具发展潜力的氨合成工艺。
我们最近的测试发现,当一些金属被用作电化学硝酸根还原的催化剂时,往往表现出超过100%的产氨法拉第效率。在一些报道的工作中,略高于100%产氨法拉第效率通常被认为是由于测试误差引起的而没有引起重视。考虑到电催化硝酸根还原的氨产率足够大,每平方厘米的催化剂在一小时内的氨产量可以达到几毫克甚至几百毫克,超过100%的法拉第效率很可能不是完全由测试误差引起的。忽略其他因素的干扰很可能会影响数据的准确性和反应的机制的正确分析。
众所周知,一些还原性强的活泼金属可以自发地与硝酸根发生氧化还原反应,将其转化为氨、氮气等产物。因此在电催化硝酸根还原合成氨的过程中,一些金属与硝酸根之间的自发氧化还原反应很可能为超过100%的产氨法拉第效率提供一个合理的解释。
综上所述,本论文通过测试不同金属与硝酸根自发反应活性验证了自发反应的影响,并通过优化硝酸根还原电化学测试流程,降低了自发反应对电化学硝酸根还原性能准确评估的影响。
1. 通过选择Al、Zn、Co、Cu和Ag五种金属作为催化剂,证实了催化剂与硝酸根之间确实存在自发化学反应。选择同时具有电化学硝酸根还原活性和自发反应活性的Co作为模型催化剂,证实了催化剂与硝酸根之间的自发化学反应会对其电化学硝酸根还原性能的准确评估产生明显影响。
2. 测试了不同硝酸根浓度、不同pH、不同电极面积以及施加电压前不同浸泡时间等条件下自发反应活性的差异,并基于以上测试结果优化了现有的硝酸根还原电化学测试流程以最大程度降低自发反应的影响。
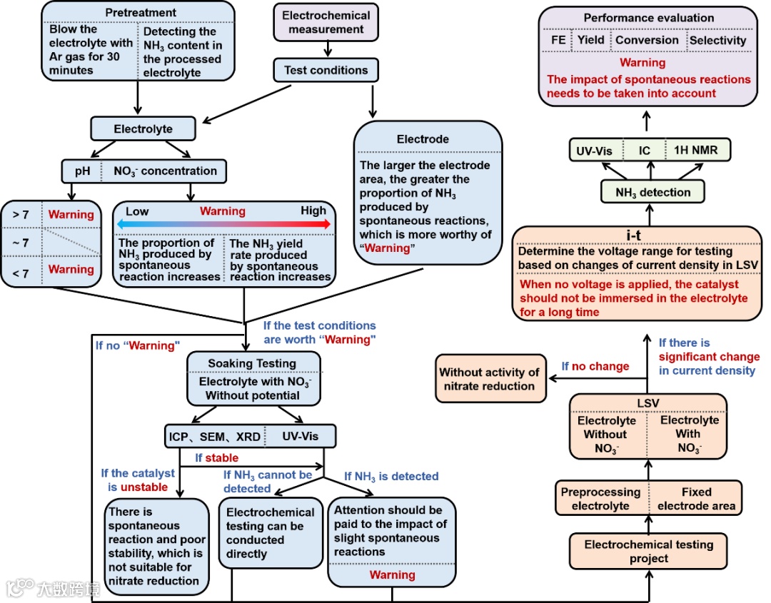
为了证实催化剂与硝酸根之间的自发反应现象,通过将Al、Zn、Co、Cu和Ag五种金属分别浸泡在含有硝酸根的碱性溶液中,结合紫外可见光光谱检测,证实了催化剂确实可以通过与硝酸根的自发反应产生大量的氨;并且不同金属与硝酸根自发反应的活性与金属的还原性有关。同时,选择兼具电化学硝酸根还原活性以及自发反应活性的金属Co作为模型催化剂,以进一步评估自发反应对电化学硝酸根还原合成氨性能计算的影响。

在进行电化学测试前,催化剂在不施加电压的条件下,在含有硝酸根的电解液中浸泡时间越长,通过自发反应产生的氨的量越多,对电化学硝酸根还原性能评估产生的影响越大;电化学测试表明,电解液中硝酸根浓度越大,通过催化剂与硝酸根的自发反应产生的氨的量越多,同时,电解液中硝酸根浓度越小,自发反应产生的氨在电化学硝酸根还原产生的氨的量中所占比重越大,影响越明显;电极面积越大,归一化后的电化学产氨性能会出现轻微衰减,这将导致自发反应的影响变大。

基于以上测试结果,我们优化了硝酸根还原的电化学测试流程,以尽可能地降低自发反应对准确评估电化学硝酸根还原性能的影响。首先,在进行电化学测试前,对电解液的吹扫处理以及检测是否存在氨是很有必要的。其次,根据电解液的性质初步判断是否可能发生自发反应,并通过简单浸泡测试验证是否可以通过自发反应产生氨。在电化学测试过程中,固定电极面积对于准确评估其硝酸根还原性能也是很有必要的。值得注意的是,催化剂在不施加电压的情况下不应该长时间浸泡在电解液中。
本工作通过简单的浸泡测试验证了催化剂与硝酸根之间可能存在自发氧化还原反应并产生大量的氨。实验结果表明催化剂与硝酸根的自发反应会对电催化硝酸根还原性能的准确计算产生显著影响。另一方面,在不同硝酸根浓度、不同pH、不同电极面积以及施加电压前不同浸泡时间等条件下,观察到自发反应活性表现出明显差异。基于以上测试结果,优化了现有的硝酸根还原电化学测试流程以最大程度降低自发反应的影响,有利于电催化硝酸根还原领域的健康发展。
周伟家,济南大学前沿交叉科学研究院教授,博士生导师,学术带头人。主要从事能源催化和功能器件相关研究,在氢能源、二氧化碳资源化和催化电池等方面取得一系列研究成果,以第一或通讯作者在Nat. Commun., Energy Environ. Sci., Angew. Chem. Int. Ed., Adv. Mater.等期刊发表SCI收录论文120余篇,被引15000余次,H因子65,中国百篇最具影响力国际学术论文1篇,ESI高被引用论文14篇;中国化学快报、物理化学学报、BMEMat、SusMat期刊的青年编委和Interdiscip. Mater.学术编辑;以第一发明人授权发明专利21项。主持国家优秀青年基金,国家重点研发计划课题,山东省杰出青年基金,山东省泰山学者特聘专家计划,山东省重点研发计划等国家省部级项目16项。获得山东省青年科技奖(2022),山东省自然科学一等奖(3/5,2019),中国颗粒学会自然科学二等奖(1/5,2022)和山东化学化工学会科学技术二等奖(1/9,2023)。
Email: ifc_zhouwj@ujn.edu.cn
网页:https://publons.com/researcher/1640871/weijia-zhou/
王金刚,济南大学前沿交叉科学研究院副院长,教授,博士生导师。主要从事环境纳米材料和生物材料的合成研究。近年来,主持了包括省重大创新工程、省重点研发计划、省自然科学基金、省中青年科学家基金等在内的多项科研项目,获山东省自然科学二等奖一项,在包括Adv. Energy Mater., Nano Energy, ACS Nano, Chem Eng J, J Hazard Mater.等学术期刊上发表SCI文章60余篇,授权专利10余项。
Email: chm_wangjg@ujn.edu.cn;
欢迎关注我们,订阅更多最新消息
“邃瞳科学云”推出专业的自然科学直播服务啦!不仅直播团队专业,直播画面出色,而且传播渠道多,宣传效果佳。
“邃瞳科学云"平台正在收集、整理各类学术会议信息,欢迎学会、期刊、会议组织方择优在邃瞳平台上进行线上直播,希望藉此帮助广大科研人员跨越时空的限制,实现自由、畅通地交流互动。欢迎老师同学们提供会议信息(会有礼品赠送),学会、期刊、会议组织方商谈合作,均请联系潘经理:18612651915(微信同)。
投稿、荐稿、爆料:Editor@scisight.cn