2路CAN FD、2路LIN转USB接口
订货与供货信息
应用
1.安装驱动
1.1从光盘中安装驱动
1.2自行下载驱动程序安装
的执行文件,打开这个执行文件,按照提示安装即可。安装的第一步是选择语言,我们一般都选择第一项英语。
2.CAN总线
2.2 更改波特率
2.3接收报文
2.4 记录报文
2.5发送报文
2.6自定义波特率
。
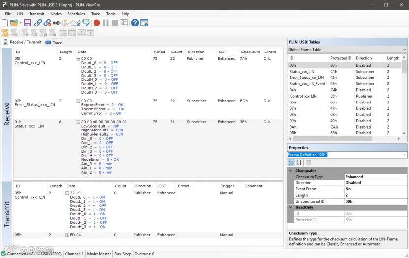
中的红色的开始Trace按钮就可以开始记录接收到的LIN报文。点击开始后首先会弹出一个文件保存路径选择窗口:
Q&A
Q1. 安装驱动提示数字签名问题“错误Code 52”
Q2. 安装驱动提示could not open INSTALL.LOG file .“错误Code 10”
2020-10-13
2020-03-17
2020-08-25
2020-05-27
2020-04-30
点击下方“阅读原文”可了解虹科CAN FD/CAN/LIN总线工具

