备受期待的 TSMaster 202502 最新版终于来了!在本月更新中,我们为用户带来了超多全新功能,旨在进一步提升软件的性能、灵活性与用户体验。接下来,我们将为您详细介绍本次更新的亮点内容,帮助您快速了解和掌握新功能,充分利用TSMaster提升工作效率。
1.
分析模块
01.【总线回放】离线回放新增通道映射功能
→【分析】-【总线回放】-【离线回放】-【通道映射】
更新功能:离线回放时,可将blf/asc文件中源通道数据映射到一个或多个目的通道上。
02.【报文信息】报文计数按通道单独统计和显示
→【分析】-【报文信息】-【固定显示】
更新功能:
1)以【固定显示】的方式,可以查看到每个报文标识符都独立统计计数并显示。
2)以【时间顺序显示】的方式,每个不同的报文ID都从计数"1"开始进行显示。同样使用回放功能也会以同样的方式进行排列显示。
2.
硬件模块
01.【TH7011】TH7011工具箱新增收发器延迟参数
→【硬件】-【TH7011】- 【采样点测试】
更新功能:支持用户在进行不同类型测试时调节收发器延时,确保网络通信的稳定性。
02.【TIO9000】TIO9000软件工具箱上线
TIO9000软件工具箱,是针对同星标准硬件产品TIO9000系列模块开发的交互式软件。
更新功能:通过软件工具箱操作,可直接从数据库中发送报文对TIO模块进行控制,同时在报文信息窗口对上报的报文进行信号解析。
3.
设计模块
01.【C小程序】CAN/Flexray RBS中所有更新位设置
→【设计】-【C小程序】
函数接口:
● can_rbs_reset_update_bits()
● can_rbs_set_update_bits()
● flexray_rbs_reset_update_bits()
● flexray_rbs_set_update_bits()
更新功能:提供重置/设置总线所有更新位函数接口,协助工程师测试过程中实现快捷初始化网络状态、恢复系统故障、数据同步、诊断等。
02.【C小程序】USB插入/移除事件
→【设计】-【C小程序】
函数接口:
● register_usb_insertion_event()
● register_usb_removal_event()
● unregister_usb_insertion_event()
● unregister_usb_removal_event()
更新功能:提供USB插入/移除注册事件和反注册事件,以获取设备vid、pid 和序列号。
03.【小程序】TSMaster Rpc Ip触发数据组函数接口
→【设计】-【C小程序】
函数接口:
● rpc_ip_trigger_data_group()
更新功能:支持RPC传输指定数据组,提升系统间通信效率、降低数据传输延时。
04.【C小程序】用于 AutoSAR E2E CRC 和 RC 计算的 CAN RBS 故障注入
→【设计】-【C小程序】
函数接口:
● can_rbs_fault_inject_handle_on_autosar_crc_event()
● can_rbs_fault_inject_handle_on_autosar_rc_event()
● can_rbs_fault_inject_unhandle_on_autosar_
crc_event()
● can_rbs_fault_inject_unhandle_on_autosar_rc_event()
更新功能:支持工程师通过脚本模拟不同类型的故障,进而测试系统的容错能力,确保在现实中遇到数据错误时,系统仍能保持高可靠性与稳定性。
05.【C小程序】添加以太网接口 tssocket_add_ipv4_device 和 tssocket_delete_ipv4_device
→【设计】-【C小程序】
函数接口:
● tssocket_add_ipv4_device()
● tssocket_delete_ipv4_device()
更新功能:通过mac地址将新的ipv4设备添加到系统中。
06.【C小程序】新增 fifo 函数接口
→【设计】-【C小程序】
函数接口:
● tsfifo_receive_can_msgs()
● tsfifo_receive_canfd_msgs()
● tsfifo_receive_flexray_msgs()
● tsfifo_receive_lin_msgs()
更新功能:fifo接收总线上的Tx/Rx数据。
07.【C小程序】新增Matlab 控制器接口:run_matlab_cmd
→【设计】-【C小程序】
函数接口:
● run_matlab_cmd()
更新功能:运行Matlab命令字符串并获取其结果。
08.【小程序库】小程序库中新增实例功能
→【设计】-【小程序库】
更新功能:新增一个同样的实例,将两个相同的库独立开来,避免版本冲突、满足不同环境的需求。
09.【小程序库】加载任何TSMaster支持的dll作为小程序库
→【设计】-【小程序库】
4.
仿真模块
01.【系统变量】支持*.vsysvar 文件导入系统变量
→【仿真】-【系统变量】- 【导入】
更新功能:支持导入canoe的*.vsysvar 系统变量配置文件。
02.【面板】新增动画图片,支持 gif、webp、tgs、lottie 动画图片组件
→【仿真】-【面板】- 【工具箱】-【动画图片】
03.【AutoSAR E2E】AutoSAR E2E 查看器上线
→【仿真】-【AutoSAR E2E】
更新功能:TSMaster为用户开发了AUTOSAR E2E仿真模块,实现端到端的数据保护,确保数据在传输过程中不被篡改、丢失或损坏。
04.【TSMaster RPC IP编辑器】支持数据组自动报告
→【仿真】-【TSMaster RPC】-【设置】
更新功能:支持自动记录评估文件,并以csv格式存储。
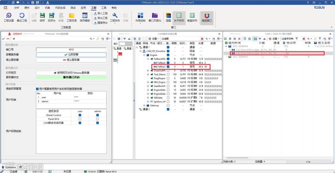
05.【TSMaster Web服务器】支持用户在服务器表单上进行交互
→【仿真】-【TSMaster Web服务器】
更新功能:用网页访问TSMaster服务器,新增用户交互功能,可以实现将网页端的操作同步到服务器端。如上图:在网页端进行仿真信号设置,在TSMaster服务器端可以查看到修改的报文信息。
5.
应用模块
01.【标定】支持加载巨型A2L
→【应用】-【标定管理器】-【数据库】
更新功能:标定模块支持大规模系统变量注册,性能提升。
02.【DBC编辑器】TSMaster DBC编辑器上线
→【应用】-【数据库编辑器】-【DBC编辑器】
更新功能:TSMaster的DBC编辑器目前主要有新建、打开、保存、另存为和一致性检查功能,数据库类型支持CAN、CANFD、J1939。
6.
工程模块
01.【工程设置】通过切换页面显示表单的项目选项,以保持页面内现有的表单布局
→【工程】-【工程设置】-【工程选项】
更新功能:工程中有多个工作页面时,切换模块窗口也会切换到对应工作页面。
02.【窗口设置】启动窗口新增停止加载和终止功能
→ TSMaster工程启动窗口
03.【窗口设置】锁定用户界面,以防被意外修改
→【模块窗口设置选项】-【锁定用户界面】
7.
API
【ECUTest】为 ECUTest 添加了安装调用TSMaster的 API函数接口
更新功能:TSMaster为ECUTest 用户提供了程控 TSMaster 软件以及硬件接口,在ECUTEST 软件中可以分别查看到对应的接口名称。程控 TSMaster 上位机 UI 界面来实现 SIL 仿真的接口名为:TSOUN: TSMaster SIL Kit; 程控 TOSUN 旗下硬件产品来实现 SIL 仿真的接口名为:TOSUN: Hardware SIL Kit。
如您有关于TSMaster软件使用问题需要技术支持,欢迎点击“阅读原文”与我们联系!
或者扫码添加TOSUN同星技术客服企微直接联系和咨询:
更多精彩内容 /
>如有任何问题欢迎与我们联系 👇👇👇





