导读:多学科设计优化是指在产品设计中综合考虑结构、流体、热、控制、电磁等多学科的相互影响,通过优化算法寻找最优方案的方法。该技术广泛应用于航空航天、汽车、能源、船舶和机械装备领域,是实现高性能与轻量化设计的重要手段。
多学科优化软件可集成多种CAE工具与优化算法,自动完成设计空间探索、灵敏度分析与全局优化,帮助工程师在不同学科间权衡性能与成本,实现快速协同设计。相比传统经验设计,它能缩短研发周期、提升设计质量并降低实验成本。
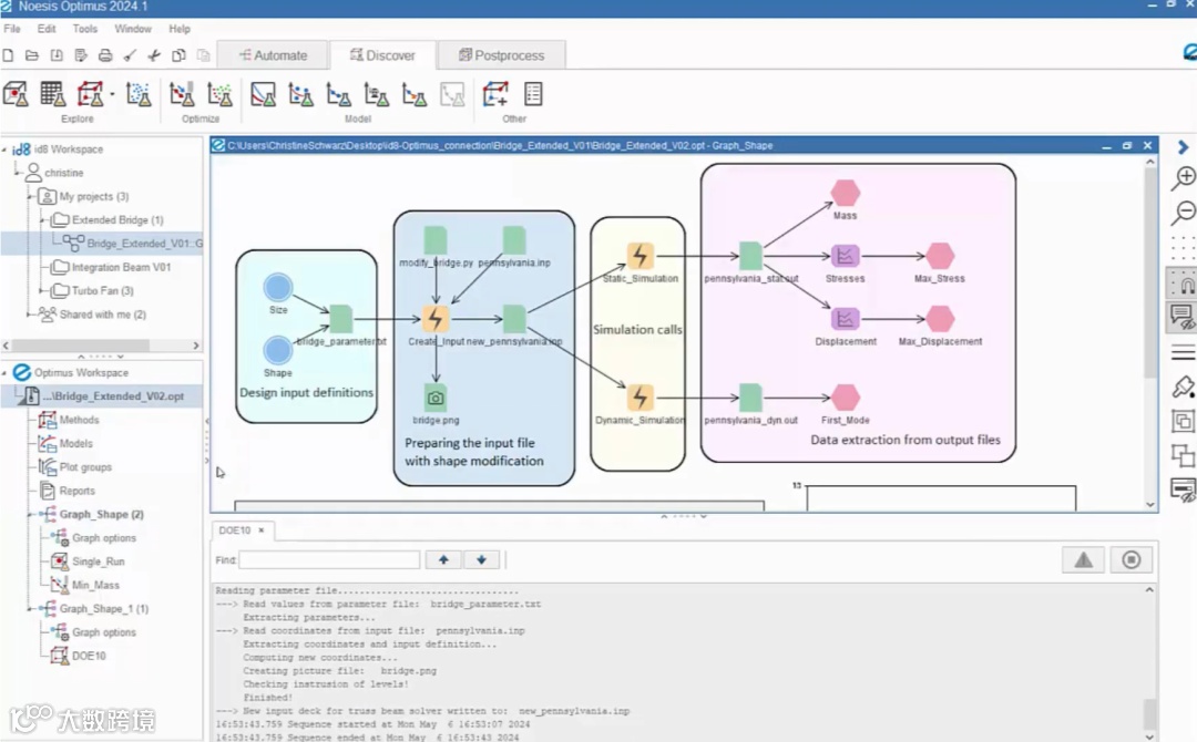
以下是软服之家为广大工程师和制造企业推荐的多学科优化软件,供您参考与选择。
每一款软件都有其独特的优势和适用场景。
为了帮助更多工程师了解行业趋势,我们邀请您参与投票,选出您在工作中经常用到的多学科优化软件👇
—THE END—
延伸阅读:
-
2025系统仿真软件榜单 -
2025CAE仿真后处理软件榜单 -
2025多物理场仿真软件榜单 -
2025声学仿真分析软件榜单 -
2025多体动力学仿真软件榜单 -
2025热处理工艺仿真软件榜单 -
2025CAE切削仿真软件榜单 -
2025汽车碰撞仿真软件榜单 -
2025套料软件榜单 -
2025疲劳分析软件榜单 -
2025机械结构仿真分析软件榜单 -
2025冲压工艺仿真软件榜单 -
2025注塑成型仿真软件榜单 -
2025锻造工艺仿真软件榜单 -
2025铸造工艺仿真软件榜单
-
企查查,真让软件老板们眼红! -
特朗普禁售关键软件,国内软件圈怎么还有点高兴呢? -
新思收购Ansys完成,是德科技上牌桌 -
院士最新发声:8大行业的国产工业软件最强代表都有谁? -
2025国产CAE厂商大盘点 -
2025国产电磁仿真软件观察:从低频到高频的自主创新版图
-
2025谁在中国卖正版Autodesk软件? -
2025谁在中国卖正版Altair软件? -
2025谁在中国卖正版Adobe软件? -
2025谁在中国卖正版Ansys软件? -
2025谁在中国卖正版SOLIDWORKS软件? -
2025谁在中国卖正版达索系统软件? -
2025谁在中国卖正版西门子工业软件?
软服之家—企业软件选型及采购服务平台
选企业软件 · 上软服之家
【未经许可 | 请勿转载】
官网:ruanfujia.com
软件报价、厂商合作、进群交流
请扫码联系软服之家客服



