在车载网络中,信息交换通常涉及多个电子控制单元(ECU)之间的通信。对于安全相关的信号,如车速、档位、车辆/电源模式等,数据的完整性和可靠性至关重要。TSMaster为用户开发了AUTOSAR E2E仿真模块,实现端到端的数据保护,确保数据在传输过程中不被篡改、丢失或损坏。本文主要介绍TSMaster AUTOSAR E2E的使用说明。
本文关键词:TSMaster,AUTOSAR,E2E
目录
Catalog
1. 符号说明
2. 功能概要
3. Windows窗体
4. 示例
5. API
1
符号说明
本文中所用到的一些样式和符号,可以参考以下表格说明。
2
功能概要
TSMaster为用户开发了AUTOSAR E2E仿真模块。该仿真模块基于AUTOSAR E2E机制和用户输入的配置信息,实现对数据的保护与检测,并通过UI界面显示发送的E2E信息与接收的E2E信息是否正确。主要包含以下功能:
▲ E2E报文发送
▲ E2E报文检测
▲ E2E故障注入
▲ 其它开发/测试等功能
AUTOSAR E2E仿真模块目前仅支持CAN、CAN FD、SOME/IP,后续将继续新增LIN、FlexRay、Ethernet。
3
Windows窗体
AUTOSAR E2E仿真模块主要包含以下两个功能区:
▲ 网络组成
▲ 信息
3.1 网络组成
网络组成主要以树型结构显示加载的ARXML中的E2E信息,以网络/节点/报文/信号组/信号形式展示。
图1: 网络组成
在网络组成中存在“网络-报文-信号值-信号”、“类型”、“配置名称”、“配置类型”。
网络-报文-信号值-信号:
类型:
配置名称:
配置类型:
3.2 信息
“信息”中主要包含的内容为,选中的SignalGroup对应的Profile算法信息,以及E2E发送校验信息以及接收校验信息。
图2: 信息
窗体说明如下:
4
示例
此章节为TSMaster AUTOSAR E2E工程搭建与解析的相关内容。
4.1 TSMaster AUTOSAR E2E工程搭建
本文中TSMaster软件使用的数据库为临时数据库,仅演示AUTOSAR E2E的实现与检测。
4.1.1 导入数据库
TSMaster存在多种导入数据库(dbc\ldf\ARXML\xml)方式:
▲ 拖拽数据库文件到TSMaster软件内,即可默认加载到数据库对应的总线类型通道1上,然后在TSMaster软件内,可以修改该数据库绑定到指定通道上,操作如下图所示:
图3: 拖拽数据库文件
图4: 选择相关通道和数据库
▲ 在TSMaster中,点击【Analysis】->【Databases】->选择对应总线->右击对应通道,添加数据库,如下图所示:
图5: 添加数据库
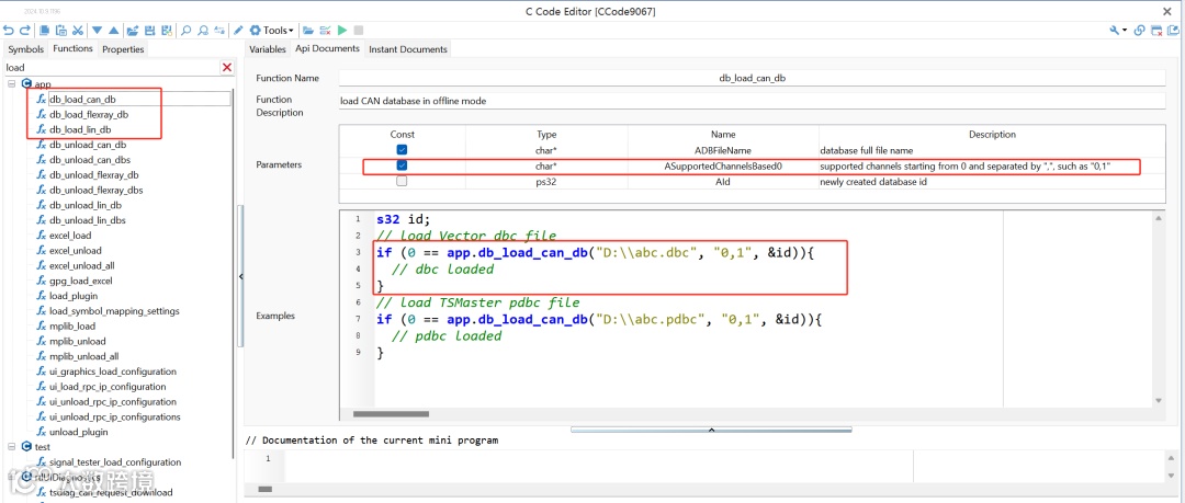
▲ 在C小程序/Python小程序直接通过API的方式,载入数据库文件,满足用户实现自动化操作,如下图所示:
图6: 通过API方式载入数据库
经过上述操作,已经成功将数据加入TSMaster软件中。
4.1.2 查看AUTOSAR E2E信息
在TSMaster中,点击【Simulation】->【AUTOSAR E2E】,如下图所示:
图7: AUTOSAR E2E查看器
4.1.3 使能AUTOSAR E2E
使能AUTOSAR E2E, 只需要在RBS仿真中,激活对应节点便自动使能AUTOSAR E2E实现与检测机制:
在TSMaster中,点击【Simulation】->【CAN RBS Simulation】,如下图所示:
图8: 使能AUTOSAR E2E
4.1.4 校验E2E信息
此小节之前的操作完成后,启动测量,开启RBS仿真,即可在总线信息窗口看到报文发出。如下图所示:
图9: 报文信息
在报文信息界面可以看到CRC信号与RC信号在实时变化,但是用户在此界面并不知晓E2E信息是否正确。此时回到AUTOSAR E2E查看器中,查看对应的E2E SignalGroup可以辨别E2E信息是否正确,显示绿色表示正确,红色表示错误,黑色表示未检测到SignalGroup信息。如下图所示:
图10: E2E校验
E2E检测状态:
4.2 E2E故障注入
在TSMaster中,为用户提供了一系列的故障注入函数,用户可以使用这些函数来进行故障注入测试,当前提供的故障注入类型如下:
(1)报文丢失
(2)信号值固定
(3)CRC错误
(4)RC错误
4.2.1 CRC故障注入
实现CRC故障注入,需要在TSMaster的C脚本或者Python脚本中进行CRC值的设置。
C脚本示例代码如下:
4.2.2 RC故障注入
实现RC故障注入,需要在TSMaster的C脚本或者Python脚本中进行RC值的设置。
C脚本示例代码如下:
5
API
5.1 can_rbs_fault_inject_handle_on_autosar_crc_event
5.2 can_rbs_fault_inject_handle_on_autosar_rc_event
小贴士:
1、软件下载:
点击下方软件下载链接,直接下载安装,建议下载 beta 版本:
https://download.tosun.tech/TOSUNSoftware/TSMaster_Setup_beta.7z
2、软件升级:
在电脑有互联网连接的前提下,可以在软件内检查升级至最新版本。
注:同星智能技术支持邮箱:support@tosunai.cn,欢迎大家前来咨询!(须注明公司及联系方式)
更多精彩内容 /
>如有任何问题欢迎与我们联系 👇👇👇





