传统有限离散元法(FDEM)在岩石工程建模中因参数校准复杂、塑性损伤描述不足而难以规模化应用,如何精准模拟风化花岗岩这类异质性强的地质材料?本研究通过机器学习与深度学习融合,不仅解决了 FDEM 参数快速校准难题,还实现了岩石强度与破坏模式的双重精准匹配,为工程风险评估提供可靠依据。
标题: Mohr-Coulomb strength and FDEM parameter determination of weathered granite via optimized neural network and deep learning 译文: 基于优化神经网络与深度学习的风化花岗岩 Mohr-Coulomb 强度及 FDEM 参数确定 期刊: International Journal of Rock Mechanics and Mining Sciences (IF = 7.5) DOI: https://doi.org/10.1016/j.ijrmms.2025.106233 |
1. 传统 FDEM 输入参数校准流程繁琐,校准技术预测能力弱,且无法充分描述岩石的塑性损伤过程,导致工程尺度建模适用性低;
2. 风化花岗岩力学性质异质性强,现有评价方法(标准贯入试验、波速比测试等)依赖单一标准,泛化能力差,难以满足复杂工程的地质风险评估需求;
3. 现有数值方法(如纯弹性 FDEM)难以兼顾岩石弹塑性变形与断裂损伤的协同作用,能量耗散规律与实验结果偏差大。
风化花岗岩是岩石工程中常见的不良地质条件,其力学稳定性直接决定工程结构安全,而现有方法的局限导致工程风险评估可靠性不足,亟需高效、精准的参数确定与模拟技术。
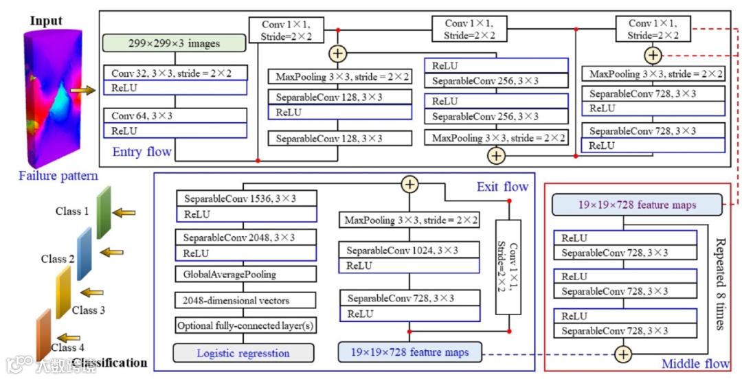
构建融合 Mohr-Coulomb(MC)弹塑性模型的 MC-FDEM 方法,结合优化神经网络与深度学习技术,实现风化花岗岩 FDEM 参数的快速校准,同时精准匹配其单轴抗压强度(UCS)、巴西抗拉强度(BTS)及破坏模式。
1. 提出NRBO-BPNN-NSGA-II 参数优化框架,建立 FDEM 输入参数与 UCS、BTS 的映射关系,大幅提升参数校准效率;
2. 引入Xception 深度学习模型,自动识别岩石破坏模式并作为优化约束,显著降低数值模拟与实验的偏差;
3. 验证 MC-FDEM 可有效描述风化花岗岩的弹塑性变形与断裂损伤协同作用,能量耗散规律更贴合实际;
4. 该框架可推广至不同风化程度岩石,提升 FDEM 在边坡稳定、隧道开挖等复杂工程场景的适应性。
先构建 UCS 与 BTS 数值模型的预数据库和标准数据库,再通过 NRBO 优化的 BPNN 建立 “参数 - 力学响应” 映射,结合 Xception 标注破坏模式,最终用 NSGA-II 多目标优化分配最优 FDEM 参数,形成完整的 MC-FDEM 参数确定流程。

1. 数据库构建
先随机生成 100 组参数建立 “预数据库”,筛选出 UCS 与 BTS 模型均失效的有效参数;再扩展生成 1000 组参数,基于预数据库分类函数筛选 131 组形成 “标准数据库”。
四面体单元与内聚单元参数
UCS与BTS数值演示模型
2. NRBO-BPNN 参数映射建模
以标准数据库参数为输入、UCS/BTS 结果为输出构建 BPNN 模型,用 NRBO 算法优化 BPNN 的权重与偏置(以预测值与实际值的均方误差 MSE 为适应度函数),提升模型泛化能力。
NRBO-BPNN-Xception-NSGA-II 算法框架
3. Xception 破坏模式识别
采用含36个卷积层的Xception 模型,对 UCS、BTS 实验与数值结果进行破坏模式分类(如单剪切面、多裂纹破坏),自动生成破坏模式标签,作为优化的额外约束。
Xception 模型架构
4. NSGA-II 多目标优化
以“UCS 误差最小”“BTS 误差最小”“破坏模式匹配度最高” 为目标,通过 NSGA-II 迭代输出 Pareto 最优参数集。
1. 优化算法性能
对比 BPNN、PSO-BPNN 与 NRBO-BPNN,结果显示 NRBO-BPNN 在小数据库(100 组)下预测误差最小(相对误差 0.13),泛化能力更优。
训练结果对比:(a) 真实值对比,(b) 误差对比
2. 力学响应
MC-FDEM 模拟的 UCS、BTS 应力 - 应变曲线与实验结果吻合度高,迭代 90 次后 UCS 误差显著降低,且不同风化程度岩石的峰值强度变化规律与实验一致。
实验测试结果:(a) UCS 破坏模式,(b) UCS 测试结果,(c) BTS 破坏模式,(d) BTS 测试结果
中等风化岩石预测结果:(a) 第 1 次迭代,(b) 第 30 次迭代,(c) 第 60 次迭代,(d) 第 90 次迭代
3. 破坏模式与能量耗散
数值模拟的破坏模式与实验一致,MC-FDEM 的能量耗散(含塑性与损伤耗散)避免纯弹性 FDEM 的弹性应变能过度积累,更贴近实验规律。
典型破坏模式:(a) UCS 完整状态,(b) UCS 破坏模式 1—— 单剪切面破坏,(c) UCS 破坏模式 2—— 中心压溃破坏,(d) UCS 破坏模式 3—— 多裂纹破坏

基于 MC-FDEM 的损伤阶段分析:(a) 弱风化花岗岩,(b) 中等风化花岗岩,(c) 强风化花岗岩

加载过程中能量变化趋势
4. MC-FDEM表现
传统 FDEM 因无塑性变形,加载后形成多裂纹(与实际不符);MC-FDEM 早期内聚单元损伤更高,快速形成单剪切带。
MC-FDEM 与 FDEM 损伤过程对比
该文通过将 Mohr-Coulomb 模型融入 FDEM,结合 NRBO-BPNN、Xception 与 NSGA-II 构建参数确定框架,解决了传统 FDEM 参数校准难、塑性损伤描述不足的问题,实现了风化花岗岩力学响应与破坏模式的精准模拟。
1. 为 FDEM 参数校准提供 “数据库 - 映射建模 - 多目标优化” 的标准化流程,可推广至其他岩石类型,降低 FDEM 工程应用门槛;
2. 精准的风化花岗岩模拟可为边坡稳定、隧道开挖等工程的地质风险评估提供可靠依据,减少工程事故隐患;
3. 将机器学习(参数映射)与深度学习(模式识别)引入岩石力学数值模拟,为该领域提供新的技术思路;
4. 该框架可结合 X 射线荧光(XRF)等原位测试技术,关联矿物成分与数值参数,进一步提升工程风险预测的准确性。
原文摘要
The traditional finite discrete element method (FDEM) is less applied in practical engineering-scale modeling due to its complex input parameter calibration process, poor prediction ability of calibration techniques, and insufficient description of material plastic damage. This study proposed a novel FDEM model enriched with the Mohr-Coulomb (MC) model and applied the neural network method to standardize the input parameters. The method enables rapid calibration of input parameters for various rock materials and accurately predicts their plastic development and failure modes, thereby enhancing the adaptability of FDEM in complex engineering scenarios. First, the Newton-Raphson-Based Optimizer (NRBO)-Back Propagation Neural Network (BPNN) method is employed to establish the correspondence between input parameters and Unconfined Compressive Strength (UCS) and Brazilian Tensile Strength (BTS) results. Subsequently, the Non-dominated Sorting Genetic Algorithm II (NSGA-II) is used to manage and assign numerical parameters to match the target rock strength. Notably, by introducing failure mode parameters, the method refines the FDEM’s description of different failure modes in weathered granites. Finally, the consistency between experimental and numerical results demonstrates the effectiveness of the proposed approach. This work successfully addresses the rapid calibration of FDEM input parameters using machine learning and overcomes the limitations of traditional models in describing the plastic development of rock materials.
译文
传统有限离散元法(FDEM)因输入参数校准流程复杂、校准技术预测能力薄弱且材料塑性损伤描述不充分,在实际工程尺度建模中的应用受限。本研究提出一种融入 Mohr-Coulomb(MC)模型的新型 FDEM 模型,并采用神经网络方法实现输入参数的标准化。该方法可快速校准各类岩石材料的输入参数,同时精准预测其塑性发展过程与破坏模式,进而提升 FDEM 在复杂工程场景中的适应性。具体而言,首先采用基于牛顿 - 拉夫逊的优化器(NRBO)- 反向传播神经网络(BPNN)方法,建立输入参数与单轴抗压强度(UCS)、巴西抗拉强度(BTS)结果的对应关系;其次,利用非支配排序遗传算法 II(NSGA-II)对数值参数进行管理与分配,以匹配目标岩石的强度特性;值得关注的是,该方法通过引入破坏模式参数,细化了 FDEM 对风化花岗岩不同破坏模式的描述精度;最后,实验结果与数值结果的一致性验证了所提方法的有效性。本研究借助机器学习成功解决了 FDEM 输入参数的快速校准问题,并克服了传统模型在描述岩石材料塑性发展方面的局限性。
声明:本文内容由解读人员在生成式人工智能技术辅助下创作而成,相关观点仅为解读人员基于论文内容的个人分析,不代表原文作者、期刊及本公众号立场,仅供读者学术交流参考,不构成任何决策建议。论文版权归属于原作者\相应期刊\出版方,本公众号不提供任何论文全文的下载、转发、存储或分发服务,亦不鼓励任何侵犯论文版权的行为。如有版权侵权情况,请权利持有人及时与我们联系,我们将立即采取相应措施。
点击"阅读原文"查看更多

