我们为什么要平台化?不进行平台化建设,就如同在工业革命时代固守手工作坊、在自动化农业时代坚持刀耕火种,必将被时代淘汰。当竞争对手凭借平台模式实现“自动化”运营时,他们积累用户、数据、生态的速度会远超传统“手工作坊”式的企业。
1.1 埋点的痛点
客户端埋点修复成本高:Native技术(IOS/Android)开发的埋点强依赖发版流程,一旦出错或遗漏,必须等待下一个版本上线才能修复,无法像Web端即时生效。加上多端版本碎片化和老用户长尾效应,错误数据可能长期污染数据源。
数据质量与规范性问题:埋点命名不规范、埋点变更、字段缺失、格式不统一等数据问题。
多角色协作复杂度大:产品、数据、客户端开发、服务端开发、测试、分析师等6~7个角色参与其中,人员分散在多个部门,沟通成本高、理解偏差大,从设计埋点到获取数据分析链路长、卡点多。
数据永久丢失风险:数据永久丢失是埋点管理中最致命的隐患。数据上报、传输、服务端故障或存储的任意环节的失败,都可能导致数据不可逆丢失。这种静默丢失往往在关键决策或事故排查时才被发现,此时已无法补数,极易引发P0级事故,造成业务数据黑洞。
1.2 解决思路
面对上述埋点痛点,单纯依靠流程规范或约定已经难以从根本上解决问题。我们需要从平台化、标准化、自动化的角度系统性地提升埋点管理能力。
为此,我们围绕埋点全生命周期构建了完整的埋点解决方案体系:
埋点设计:建立标准化的设计规范和工具,规范设计流程,减少理解偏 差,提升设计和管理效率。
埋点质量:通过自动化验证机制,在开发和测试阶段就发现问题,避免 错误上线。
埋点监控:实时监控线上埋点数据质量,及时发现异常并告警,缩短问 题响应时间。
埋点分析:沉淀埋点数据,识别分析埋点数据,为优化决策提供依据。

接下来,将围绕埋点全生命周期体系进行拆解具体实践。
二、平台架构
2.1 埋点模型
埋点模型是埋点平台的抽象核心,其设计直接决定了平台整体的复杂度和易用性。一个简洁、定义良好的模型是平台优雅与高效的基石;反之,一个过度复杂或概念模糊的模型,则会成为平台难以维护和理解的根源。
知乎埋点模型1.0版本由于埋点语义层级缺失(例如每个可交互元素:按钮、卡片、模块,应有独立的业务ID(如 element_id),用于唯一标识其业务实体属性,而不是依赖动态文案),因此在 2.0 版本中通过 SPM 模型,使用唯一 ID 快速定位埋点,降低迭代成本,为每个Page、Module、Element 提供稳定、唯一、与内容无关的标识符。
技术实现:采用Protocol Buffers管理埋点字段和枚举类型,统一SDK发版,确保数据格式一致性。

埋点模型包括:
通用信息
用户信息(IDInfo):用户 ID、设备 ID、会话 ID、会员标识、反作弊 ID等。
客户端信息(ClientInfo):产品类型、平台、版本、设备详情(品牌/机型/系统/内存/屏幕等)、渠道信息。
时间信息(TimeInfo):客户端时间戳、服务端时间戳、时区、NTP 时间等。
网络信息(NetworkInfo):网络类型(Wi-Fi/4G/5G)、运营商、公网 IP、地理位置、网络质量等。
启动信息(LaunchInfo):启动来源(推送/链接/小程序)、启动方式(冷/热/温启动)等。
AB 实验信息(AbInfo):实验 ID 列表、触发状态、激活状态。
(自动上报,提需求时无需专门说明)

页面信息
页面基础信息:页面 ID、页面层级、页面名称、产品线。
页面行为数据:停留时长、浏览比例、访问 ID。
页面关系链路:当前 URL、来源 URL、前序页面、入口透传链路。
页面技术信息:是否 Hybrid、技术栈(RN/Flutter)、Tag 信息。

模块信息
模块定位:模块 ID、模块位置索引。
元素类型
Button/Text/Image/Card/Block/Popup/Video/Audio/Input 等。
位置层级:Page(页面)> Block(区块)> Card(卡片)> Element(元素)。

发生动作
页面交互:OpenUrl、Close、PageDisappear、Refresh 等。
内容互动:Upvote(赞)、Follow(关注)、Comment(评论)、Collect(收藏)、Share(分享)等。
内容创作:Question(提问)、Answer(回答)、Post(写文章)、Video(发视频)、Pin(发想法)等。
用户行为:Search(搜索)、Purchase(付款)、Download(下载)、Signin(登录)等。
视频相关:Play(播放)、Pause(暂停)、AutoPlay(自动播放)、EndPlay(结束)等。
UI 交互:Expand(展开)、Collapse(收起)等。
内容信息
社区核心、视频直播、知识付费、电子书籍、会员内容、广告商业、社区圈子、搜索相关、AI 内容、音频内容、其他。

其他信息
位置信息(列表中的排序)、文案信息、业务自定义的一些参数信息。
2.2 系统架构
埋点平台是连接用户行为与业务洞察的核心基础设施,一个清晰、高效的系统架构,能够确保从数据采集到应用分析的全流程顺畅与可靠。
架构以“统一埋点规范”为起点,通过工具层的标准化设计,结合数据层的规范化处理,最终在应用层实现数据价值的闭环。各层职责清晰、相互协同,形成了“规范定义 → 工具落地 → 数据采集 → 质量保障 → 价值应用”的完整链路。
工具层:埋点管理底座
作为平台的核心底座,提供四大工具集:
埋点设计工具:标准化的埋点设计表单,支持DRD驱动的需求管理。
SPM字典工具:管理页面、模块、事件等基础资源,统一管理,保障埋点唯一性。
测试工具:实时日志查看、字段验证、自动化测试等质量保障能力。
应用/提效工具:权限管理、批量操作、埋点监控等效率工具。
数据层:三大数据域
SDK域:管理前端SDK版本迭代,维护Proto参数定义,统一多端埋点采集标准。
日志分发&ETL域:负责日志分发保障数据低延迟、确保数据不丢失(客户端、传输端)和数据清洗,保障数据准确性和规范性。
流量数据域:从原始日志中提取埋点数据,进行流量分析和汇总。
应用层:质量/分析
测试报告:针对P0埋点验证的回归测试。
监控告警:实时监控埋点质量,异常及时告警。
事件分析:基于埋点数据的业务事件分析,解放SQL查询的负担。
用户行为分析:用户行为路径等深度分析。

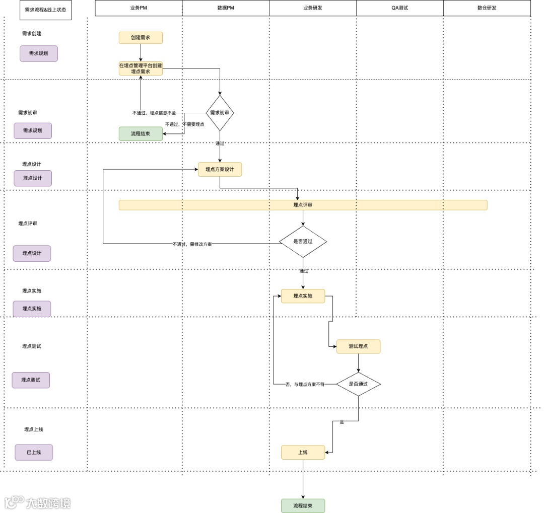
2.3 埋点产品流程
整个流程分为6个关键环节:需求创建 → 需求初审 → 埋点设计 → 埋点评审 → 埋点实施 → 埋点测试 → 上线发布

三、埋点管理
如何将埋点从一项依赖个人经验、沟通成本高昂、质量不可控的“手工作业”,转变为一套规范、高效、可信的“工业化流水线”,我们通过引入DRD标准化流程和埋点设计工具共同解决这个痛点。
3.1 DRD标准化流程
DRD(Data Requirement Document数据需求文档)它解决了以下问题:
需求不明确 → 强制澄清业务目标:通过标准化模板,要求产品经理和数据分析师明确回答:这个埋点用来分析什么业务问题?支撑哪些数据指标?
沟通障碍 → 建立统一语言体系:提供统一的文档格式和字段定义规范,让产品、开发、测试、数据分析师在同一套语言体系下协作,减少理解偏差和反复确认。
DRD工作流程:

3.2 埋点设计
埋点设计是连接业务需求与数据采集的关键桥梁。然而面临沟通成本高、版本管理混乱、与实现状态脱节等挑战。埋点设计工具的出现,正是为了将这一过程标准化、可视化、平台化,让数据需求的定义像“画原型”一样直观高效。
埋点设计
分为五个区域:
需求信息:关联业务需求,支持一个需求设计多个埋点事件。
事件信息:配置事件类型(曝光/点击)、实施环境(App/Web)、元素类型等核心参数。
关联模块:从SPM资源库中选择或创建模块,建立埋点与业务模块的映射关系。
关联页面:选择埋点所属页面,支持多页面关联,可视化展示App端/Web端页面截图。
参数信息:配置前端和后端的业务参数。

模板复用
通过检测已存在的设计,快速应用达到提升效率的目的。
避免重复设计:相同埋点不需要重复填写参数。
保证一致性:同一埋点在不同需求中参数定义统一。
提升效率:一键复用,减少设计时间。
减少冲突:防止同一埋点在不同地方定义不一致的参数。

流程协作
多角色协同机制
角色权限管理(业务PM、数据PM、研发、测试、数仓等)。
按产品线/业务线划分责任人。
需求流转与审批
工作流引擎(自动流转到下一环节)。
审批机制(支持同意/驳回/转派)。
流转记录(完整的操作日志和审批意见)。
消息通知与待办
渠道通知(企微通知)。
订阅机制(关注感兴趣的需求动态)。

四、埋点质量
在埋点数据的生产链条中,“埋点质量”是确保数据可信、可用的最终防线,它构成了一个贯穿数据采集前、中、后的完整体系。
埋点质量保障的挑战有哪些?
设计与实现不一致
设计文档要求上报 session_id,开发实际上报了 sessionId。
参数类型不符:设计要求字符串,实际上报了数字。
漏报问题:设计定义了10个参数,实际只上报了8个。
枚举值偏差:设计定义 click/view/scroll,实际上报 1/2/3。
测试覆盖度不足
边界条件缺失:只能测试到部分场景,边界埋点表现未测试。
人工验证效率低
逐条对照设计文档验证字段,耗时且易出错。
无法批量验证多个埋点,效率极低。
4.1 实时测试工具
上线前:在埋点数据质量保障体系中,实时测试工具的出现,是为了解决传统手工埋点测试方法在效率和准确性上的核心痛点,是开发阶段和测试阶段的必备工具。
技术架构

功能展示
快速测试:测试某个功能点及其周边功能的测试

需求测试:某个需求下的一批埋点测试

需求集测试:多个需求下的一批埋点

测试报告:随着时间推移,暴露出了一些问题:多条埋点数据对比困难,排查多报和少报困难等一些用户实际用到的场景,因此测试工具做了升级,使得用户的操作成本极大降低,并提供断续重测,更友好的管理能力。


4.2 自动化测试工具
上线中:在软件测试体系中,自动化测试与实时测试作为两种关键手段,其目标与适用场景存在显著差异。自动化测试主要作为验收和回归阶段的高效工具,特别适用于对核心埋点进行批量验证,并自动生成详细的测试报告;而实时测试则更侧重于开发与测试阶段的即时调试,允许测试人员边操作边查看结果,通常需要借助扫码等即时交互手段。
测试用例管理
管理需要回归测试的P0埋点,并且每个埋点都有对应的测试专人负责。

测试报告
将测试用例中的埋点内容汇总之后,形成一份测试报告。
功能展示:一张图看健康度,一个Tab找问题类型,一张表定位具体错误。

4.3 埋点监控告警工具
上线后:埋点测试通过后并不意味着一劳永逸。线上环境复杂多变,即使测试阶段一切正常,上线后仍可能出现各种异常。没有监控的埋点,就像没有仪表盘的汽车,问题发生了也无从得知。
为什么需要埋点监控?
场景1:版本发布引发的异常
新版本上线后,某个埋点的上报量突然下降80%。
原因:新版本重构了页面代码,埋点代码被误删除或位置改变导致无法触发。
发现时间:数据分析师3天后使用数据时才发现。
场景2:环境变化导致的采集异常
某活动大促期间,埋点数据突然为0。
原因:流量激增导致上报服务限流,部分埋点数据被丢弃。
发现时间:活动结束后复盘时才意识到数据缺失。
场景3:决策依据错误,造成重大损失
某次大促活动,核心转化漏斗埋点在活动第2天出现异常,但直到活动结束后才发现。由于缺少准确数据,运营团队误判活动效果不佳,提前结束了高ROI的推广渠道,造成数百万元损失。
场景4:问题发现滞后,数据窗口期丢失
新功能上线后,关键埋点未上报。3天后数据分析师准备出分析报告时才发现,此时功能已经被数万用户使用,但完全没有数据。用户行为、功能效果、问题反馈等关键信息永久丢失,无法复盘。
工具介绍
监控告警工具是埋点质量保障的“哨兵系统”,通过实时监控埋点指标波动,在问题发生时第一时间告警,实现从“被动发现”到“主动感知”的转变。
监控指标
目前支持 4 种监控:
智能阈值
基于历史数据的箱型图算法:
传统的固定阈值(如“下降超过20%告警”)存在两大问题:
正常的周期性波动(如周末vs工作日)会频繁误报。
异常但未达到阈值的问题无法发现。
我们采用箱型图算法实现智能阈值:

功能展示
整体展示

分端展示

配置展示

五、埋点分析
5.1 事件分析
事件分析是埋点数据分析的基石,它通过对用户在产品内触发的具体行为(即“事件”)进行量化统计与深度解读,来洞察用户行为模式、评估产品功能表现并驱动业务决策。
工具价值
产品经理、运营人员无需技术背景,即可自助完成流量分析。
新功能上线后,实时查看埋点数据,快速验证产品假设。
支持灵活的多维度组合分析,一个需求多个视角。
数仓团队从“需求响应”转向“平台建设”,人力极大释放。
统一数据口径和计算逻辑,避免“同一指标不同人算出不同结果”。
工具展示
事件选择

数据过滤
添加过滤条件:对指标进行二次筛选。(只看某一领域的,某种性别的数据等)
灵活组合:支持多个过滤条件。

维度下钻
多维度下钻分析:
添加维度:按不同维度拆解数据。(按平台、按版本、按渠道)
对比分析:看不同维度下的数据差异。
趋势对比:在时间维度上对比不同分组的趋势。
常用维度:平台、版本、渠道、地域、用户属性等。

结果反馈
通过可视化趋势图快速建立宏观认知,通过结构化数据表深入微观分析,通过下载和SQL功能延伸分析边界,真正做到“让数据自己说话”。

5.2 用户行为分析
用户行为分析工具是一款专注于用户流量行为洞察的可视化分析平台,帮助业务团队快速理解“用户从哪里来、做了什么、在哪里流失”,通过数据驱动产品优化和增长决策。
工具价值
问题复现:用户反馈“功能用不了”,查看其具体操作路径定位问题。
流失分析:看用户最后一次访问做了什么,在哪个环节离开。
异常排查:发现异常数据时,追溯用户的完整操作链路。
体验优化:观察用户实际使用路径是否符合产品设计预期。
工具展示
筛选条件
用户标识:支持通过用户ID、Hash ID、URL Token 快速定位特定用户。
事件筛选:可选择关注的事件类型。(如浏览页面、点击等)
事件分类:支持按事件类型分类查看(卡片曝光、卡片点击等)
一级入口:筛选用户从哪个入口进入的行为。
时间范围:灵活选择分析时间段

用户基础画像
用户基本信息:头像、用户名、用户ID
用户身份:普通用户/会员/特殊身份标识
生命周期:注册时间、会员到期时间
基础属性:性别、年龄等
快捷入口:主页链接,可直接查看用户主页

用户活跃日历
折线图展示:清晰地呈现用户近期活跃度波动。
活跃度分析:识别用户活跃高峰期和低谷期。
异常识别:快速发现活跃度异常变化。(如突然下降可能表示流失风险)

用户行为明细
精确时间:精确到秒的行为时间点。(如12:07:46)
启动来源:主动打开/推送唤起/分享进入等。
技术信息:设备类型、应用版本、sessionId。
行为路径:
按时间排序的完整行为链路。
可展开查看每个行为的详细信息。
标注一级入口和具体页面。

六、未来展望
AI智能化方向:基于MCP的智能埋点助手
智能埋点设计助手:产品经理输入需求->AI理解业务场景->自动生成埋点方案->经过产品经理确认和微调->最终提交设计方案。
智能代码生成:根据埋点设计方案->AI分析设计方案->自动生成多段代码->代码合并->上线。
智能问题诊断:埋点问题的自动化分析。
七、总结
埋点系统已经从简单的数据采集工具,演变为支撑业务决策的核心基础设施。通过标准化流程、平台化工具和全链路质量保障,我们解决了埋点实施中的主要痛点,提升了数据质量和效率,以及支持了部分的数据分析的自动化场景。未来,随着智能化技术的应用,埋点系统将进一步降低使用门槛,挖掘数据价值,为业务增长提供更强有力的支持。

