橘生淮南则为橘,生于淮北则为枳。也许不恰当,但可以说明,同一个事物在不同的平台或者场所会有不同的表现和结局。
我们要学会从不同的层次去理解同一个事物,这个层次可以是空间上的、也可以是时间上的、更可以是观念上的。
我们总是迷惑什么是账户,我想我们是迷惑于账户的不同角色,迷惑的原因就是没有把握住账户的本质。
就像银行的结算账户与微信的零钱账户,看起来是不同的,那是因为其承担了不同的角色,拥有不同的信用和社会职能。但是究其本质,皆为账户,没有不同,有余额,有流水,有流水对余额的更新。所以账户的本质是什么呢?
首先,我们来看账户存在的意义,那就是电子货币的载体,对经济活动产生的支付信息的记录。这就是账户的本质,存储电子货币,以及支付信息;而货币存在的意义就是“等价物”,也就是支付的媒介。而作为支付媒介,当下的货币或者电子货币本身并没有价值。
其次,为什么可以作为等价物用于交换呢?那就是其本身的“信用”,不同货币的发行者就赋予了不同种类货币的不同的信用,不同种类的货币的存储就产生了不同种类的账户。这就是账户的不同之处,不同于存储的货币的不同,不同于货币存储主体的不同,同样不同于货币信用的不同。
基于账户的本质,我们知道了如何去理解不同种类账户,我们应该从其发行主体,不同货币资产,不同货币信用去区分,如此我们可以将账户做如下的分类和分层:
(1)人行的清算账户
这是拥有国家信用的账户,存储着央行货币资产;又可以分为准备金账户和备付金账户。
准备金账户我们应该知道,就是各银行在人行存储缴纳的“保证金”,确保银行有一定的抵偿能力,我们经常听到的“降准”就是降低这个准备金账户缴纳的比例,备付金账户我想大家也都知道,就是用于银行间或者其他支付服务组织间支付清算,支付机构在人行的监管账户就是备付金账户,目前要100%存管。
(2)银行结算账户
这是拥有银行信用的账户,存储着银行存款货币资产;又可以分为个人结算账户和企业结算账户。
个人结算账户就是以个人为账户开户主体,存储个人存款的账户,按照开户渠道和验证条件的不同可以分为一二三类账户。
企业结算账户就是以企业为开户主体,存储企业存款的账户,可以分为基本账户,一般账户,专用账户,临时账户四种。
(3)支付账户
这是拥有支付机构信用的账户,存储在支付机构的虚拟货币资产;也可以分为个人支付账户和企业支付账户。个人支付账户按照开户渠道和验证要素的不同可以分为一二三类账户。
(4)企业虚拟账户
这是拥有企业信用的账户,存储在企业自建虚拟账户体系的账务记录。这类更灵活,但本身并不具备多么高的信用,企业的信用相对于上面几类账户而言太弱了。
电子账户存在的意义本身就是服务于支付,大大提升了社会经济活动的支付效率,降低了社会的交易成本。不同的电子账户组成了支付的基础,而不同的账户基础又服务于不同的支付场景,那么不同的账户又用于支撑哪些支付行为呢?而支付行为的发生又依赖什么呢?
支付行为的发生依赖于账户的同时,也同样依赖于支付工具,依赖于不同的支付清算系统。支付工具比如银行卡、支票、汇票、预付卡等等。支付清算系统比如人行的大小额支付系统,银行的支付系统等。
人行的清算账户用于进行不同组织之间的资金清算,比如银行与银行间的资金清算,支付机构与银行间的资金清算。这个支付清算的执行就是依靠借记和贷记不同的清算账户实现。同样清算组织比如银联可以向人行发起即时转账,来促成各组织间的账户清算。
银行的结算账户用于个人与企业主体间的结算,也是通过贷记或者借记对应账户实现资金的结算。比如企业要给员工发工资,那么银行就可以借记企业对公账户贷记个人结算账户完成工资的发放。
支付机构的支付账户可以用于个人的消费付款,企业的代收款以及代付款,原理与其他类型账户一样。
所以以上不同的账户承载着不同的社会职能,共同支撑这社会的经济活动需要的支付能力和账户基础。
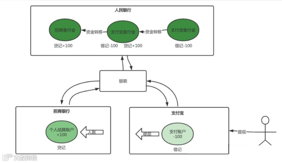
不同的账户不是独立存在的,而是相互协同,分层工作。就像我在支付宝里提现了我的账户余额到我的招商银行卡。
首先是支付宝要向银联发起付款请求,由银联将转账的支付信息转接给招商银行,支付宝扣减我在支付宝开通的支付账户余额;其次是招商贷记我的招商个人结算账户账户余额完成入账;最后是银联要向人行发起对支付宝和招行的资金清算。人民银行要借记支付宝的备付金账户,贷记招行的备付金账户,完成两家组织在人行的备付金存款的资金转移。
至此整个提现才真正完成。
我们总是需要用不同的角度去看待事物,同样,我们又需要学会认识同一个事物的不同维度。
官网:hwkjpay.com

