Gartner估计
70%的网络变更由人工实现
有2%的人会出现某种形式的错误
企业网络10%至35%的配置非必要
所以网络编排和网络自动化至关重要

O&A在一个组织内
可能意味着不同的东西
因此类型和实现方法也不尽相同

比如SD-WAN最头疼ZTP
所以FedEx的多域SD-WAN
自动化方案着重强调API的便利性

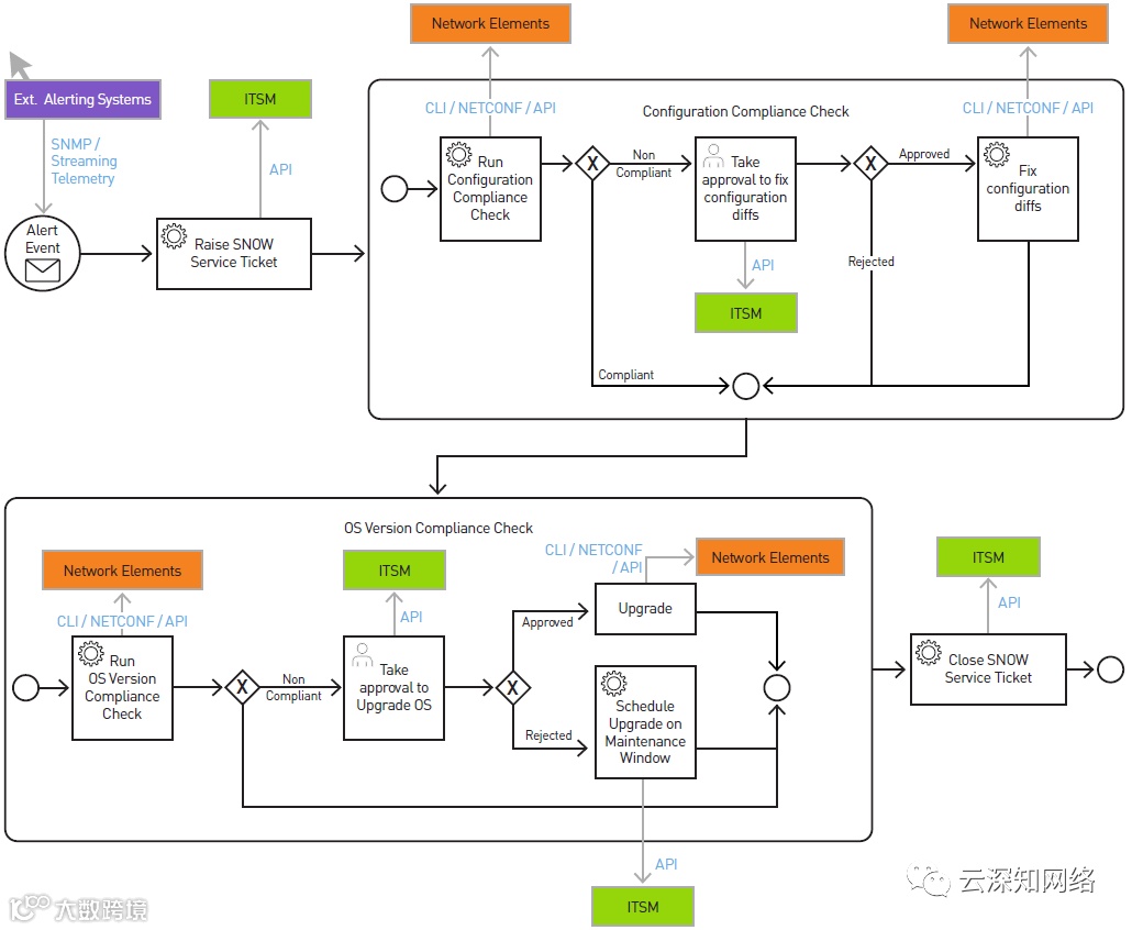
再比如网络常见的路由翻转
自动化网络可以对问题设备配置
进行一致性检查并自动修正相关问题

自动化网络就是懒人的福音
OS升级这种繁琐任务交由O&A
可大幅减少人为失误并提升效率

有”理“有”据“
今天的傻瓜书
重申自动化的重要性

NSX作为虚拟网络的王者
从标准的OpenAPI到多重验证
充分保障NSX的正确性与先进性

大力拥抱云的NSX
离不开vRealize自动化工具

无论是自家SDK
还是开源Ansible工具
客户的便利才是自动的目的

傻瓜书只是起步
想要成为”砖家“需继续搬砖


