对未来网络的探索
在全球始终都是热门方向
2019年美国国家科学基金会NSF
投资$20million建立FABRIC科研网络
目的就是解决Internet is showing its age.

2020年10月
NSF继续投资$3 million
用于FABRIC Across Borders项目
实现FABRIC与日本、澳洲和欧洲的连接
作为脱钩的一方天朝科研网这次被华丽忽视

FABRIC目标宏大
涵盖安全\无线\HPC\AI等多个领域
更重要的是培养次世代的计算机科学学者

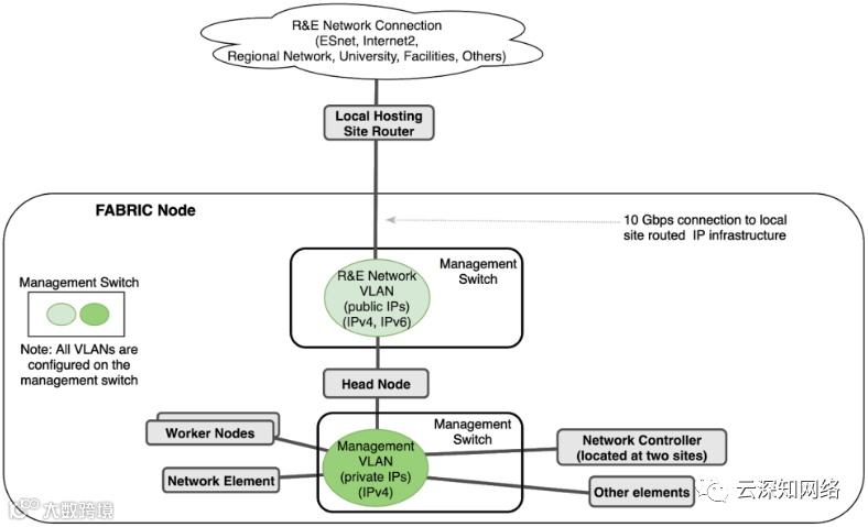
FABRIC节点无论是核心
还是边缘本质上没有太大区别
都是具有可编程能力网元的各种组合

再到eBPF/DPDK等软件
Node构造还是延续SDN的思路

FABRIC的管理网络
支持1G和10G两种速率

FABRIC的软件层面
是基于OpenStack提供的
虚机、容器和裸金属等多种资源

今天对天朝爱理不理
明天就要你高攀不起
红花落黄花开紫金山上展鹏城
天朝投入在资金层面秒杀FABRIC
期待有一天在科研成果方面实现双杀


