CASE 01
介绍

五一假期已经结束,但是这个假期小红书被黏土风格滤镜给霸榜了,数据都很离谱。

小红书平台在最近48小时内出现了一个现象:关于“黏土滤镜”和“黏土特效”的关键词搜索量急剧上升,新增了超过一万条相关笔记。这背后究竟是怎样的AI特效技术呢?答案揭晓,原来是Remini这款海外修图应用推出的新功能。

Remini与妙鸭想相机类似,但最近上线的AI滤镜特效功能使其脱颖而出。这款应用不仅提供了类似小羊肖恩的黏土动画风格,还包含了老照片修复、人脸增强以及游戏风格的滤镜等多样化功能。这些特效的呈现效果令人惊艳,迅速吸引了众多网友的关注和喜爱。Remini的AI人脸增强功能不断丰富,提供了充满创意的玩法,使得用户在使用过程中能够享受到更多乐趣和新奇体验。
CASE 02
如何操作
在App Store中搜索关键词“Remini”,找到该应用后点击下载按钮以安装到你的设备上。
安装完成后,打开Remini应用,并确保开启了“魔法工具”功能。
进入应用首页,寻找并选择“将你的世界变成黏土”这一新功能选项。
在功能列表中找到并点击“Clay Filter”即黏土滤镜选项。
应用可能会引导你到系统设置的高级权限页面,此时请确保你勾选了所需的条约和协议。
完成上述步骤后,你将获得Remini黏土滤镜的7天免费试用权限。
在Remini应用中,点击“Pick a Photo”(选择照片)按钮,然后上传您想要应用黏土滤镜效果的图片。
选择图片后,应用将开始生成黏土滤镜效果。请注意,这个过程可能需要一些时间,根据图片的复杂度,生成时长大约需要10分钟左右。
在等待过程中,您可以浏览应用中的其他功能,或者稍作休息,等待应用完成特效处理。
一旦特效生成完成,您可以预览效果,如果满意,可以选择保存或分享您的作品。
体验完Remini的所有功能后,为了确保您不会被自动扣费,请在试用期结束前进行以下操作:
a. 返回到App Store应用。
b. 点击屏幕右上角的头像图标,进入您的账户信息页面。
c. 在账户信息页面中,找到并点击“订阅”选项。
d. 在订阅页面中,找到Remini应用的订阅信息。
e. 选择“取消订阅”并确认您的选择,这样在7天试用期结束后,系统就不会自动从您的账户扣费。

方法二
利用comfyui实现黏土滤镜自由
一、登录晨羽智云



点开就可以直接使用comfyui

原文地址(https://t.co/Fbu2WbI3vD)
这边已经有大神搭建好工作流了,模型可以直接下载(模型出自XiongSan)
lora模型
https://civitai.com/models/140681/xlglazed-girl-jade-glass-ceramic-and-other-textures
SD模型
https://civitai.com/models/11203/glass-sculptures
https://civitai.com/models/148809/sdxl-or-jadeite-cabbage-or-chinese-treasure
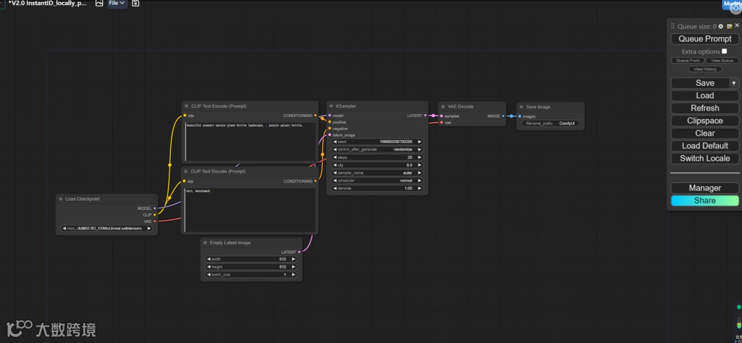
黏土工作流
https://openart.ai/workflows/xiongmu/image-to-clay-style/KRjSiOFyPSHO5QCQ4raV
如果不想下载,也可以关注公众号后台回复“黏土工作流”模型和工作流我都打包好了,快来领取吧。
具体使用方式:
1:json文件拖入你的comfyUI界面即可,然后安装确实的插件
2:使用的大模型和lora都提供了,放到对应的路径下即可
3:核心技术就是IPA特征提取

版权声明:【除原创作品外,本平台所使用的文章、图片、视频及音乐属于原权利人所有,因客观原因或会存在不当使用的情况,如,部分文章或文章部分引用内容未能及时与原作者取得联系,或作者名称及原始出处标注错误等情况,非恶意侵犯原权利人相关权益,敬请相关权利人谅解并与我们联系。
END





