谷歌趋势是一个数据可视化工具,它能追踪和图形显示Google搜索引擎中某一关键词的流行度变化,从而为用户提供查询和分析全球或特定地区、时间内搜索词的热度等市场研究、竞品分析以及新闻热点追踪的功能。如果您有使用谷歌趋势的需要,但对使用过程还不了解,本文将为您提供保姆级的谷歌趋势使用流程。

步骤一
打开Google Trends网站(https://trends.google.com/trends/)并点击右上方的登录按钮。

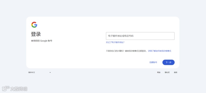
步骤二
输入你的谷歌邮箱地址后点击下一步按钮。

步骤三
输入你的谷歌邮箱密码,确保这是真实有效的邮箱地址且归你所有,接下来点击下一步。

步骤四
登录账号后会看见如下页面,在首页上方的搜索框中,输入你想要探索的关键词或主题,然后点击探索。

这里我们拿外套这一商品为您举例,在搜索框输入“外套”这一关键词并点击探索。
步骤五
输入关键词探索后会得到搜索结果页面,上面会显示显示关于这个关键词或主题在谷歌搜索引擎中的搜索频率和相关统计信息。
你可以选择不同的地区和时间段,查看不同条件下关键词的搜索趋势。


这里假设我们勾选“全球”“过去30天”“所有类别”“Google网页搜索”选项。

步骤六
滑动到页面下方,你可以看到关于这个关键词的热度地区、相关主题和相关查询等其他信息。
我们可以根据自己的需要筛选相关信息。


步骤七
如果你想对比多个关键词的搜索趋势,只需要在搜索框中点击“+ 添加比较”,然后输入另一个关键词即可。
这里我们假设输入“裤子”这一关键词,就可以得到这个两个关键词的搜索趋势对比和热度地区、相关主题和相关查询等其他信息的比较分析数据。





诸如此类,利用谷歌趋势,你可以获取很多有关市场、受众信息以及未来的营销方向等相关信息。希望这些信息对你有所帮助!

