DeepSeek,喜欢过节发模型
这点,老美也很抱怨“去年感恩节发 V3,今年感恩节发 V3.2,淦!”
但每个人,也深有期待
V3.2 的性能已经追平 GPT-5 和 Gemini 3.0 Pro,而且开源
接下来,让我们一起完整看看 DeepSeek 从 V3 到 V3.2 的演进过程中,看看每个版本改了什么,为什么改,以及怎么实现的
内容基于 Sebastian Raschka 的技术分析,也大量用到了他的插图;当然,更多的是我自己的补充
时间线
去年12月,DeepSeek-V3 发布
只用了 500 多万美金的成本,带来了不输 Claude 3.5 的成绩,并开源
今年 1 月的,DeepSeek R1 发布
这是个推理模型,对标 OpenAI 的 o1,价格只有 OpenAI 的几十分之一
R1 和 V3 用的是同一个架构,区别在训练方法
R1 之后,DeepSeek 沉寂了大半年
中间他们在处理从 NVIDIA 换到华为芯片的事,据公开信息,后来又换回了 NVIDIA(具体的可以看 v3.2 的 Tech Rport)
至于今年,R2 还未发布,但发了 V3.1 和 V3.2
其中V3.2-Exp 发的benchmark 并不突出,关注度有限
但这个版本其实是在给 V3.2 的 DSA 铺路,让各种推理框架和部署工具支持起来
V3.2 前几天正式发布,用的就是同样的架构,在推理类 Benchmark 中,达到了 GPT-5 的水平,略低于 Gemini-3-Pro
到这里,再让我们回顾下发布图
几个概念
在讲具体技术之前,先把几个基础概念说清楚
大模型训练的两个阶段
预训练
用海量文本训练,产出 base model(基座模型)base model 能续写文本,但不太会对话,不太会按指令做事
后训练
在 base model 基础上继续训练,让模型学会对话、遵循指令、拒绝有害请求
后训练通常包含 SFT(监督微调,用人工标注数据训练)和 RL(强化学习,用奖励信号优化)
V3 和 R1 的关系
DeepSeek 当下的 base model 是 DeepSeek-V3-Base
DeepSeek V3、R1 都是经过后训练的,其中
-
• V3 走的是标准流程:预训练 → SFT → RL -
• R1 有两个版本: -
• R1-Zero:拿 V3 的预训练版本(V3-Base),跳过 SFT,直接用纯 RL 训练 -
• R1:先用几千条高质量数据做「冷启动」微调,再做 RL,比 R1-Zero 更好
推理模型 vs 普通模型
普通模型(比如 ChatGPT 默认模式)收到问题后直接给答案
推理模型(比如 o1、R1)会先「思考」一段,把推理过程写出来,再给最终答案
这个「思考」过程通常会用特殊标签包起来,比如 <think>...</think>
用户能看到模型在想什么,而且这种逐步推理的方式在数学、代码、逻辑题上效果更好
专用模型 vs 混合模型
今年行业里出现了两种做法:
专用模型
推理是推理,聊天是聊天,分开训练成两个模型
用户想做数学题就用推理模型,想闲聊就用聊天模型
好处是每个模型在自己的领域做到最好
混合模型
一个模型同时具备推理能力和普通聊天能力
用户可以通过 prompt 或特殊 token 切换模式
比如加上 <think> 标签就进入推理模式,不加就是普通聊天
好处是一个模型搞定所有场景,用起来方便
Qwen3 一开始是混合模型,用 <think></think> 标签切换模式
后来发现分开训练效果更好,又拆成了 instruct 和 reasoning 两个版本
OpenAI 的 gpt-oss 是混合模型,用 system prompt 控制推理强度
GPT-5 和 GPT-5.1 应该也是类似的处理方式
DeepSeek 的路径
根据已经发布的信息,DeepSeek 的当前路径为:
-
• V3:base model -
• R1:专用推理模型(在 V3 基础上 post-training) -
• V3.1、V3.2:混合模型(同时支持推理和普通聊天)
R1 更多是研究性质,用来探索推理训练方法
V3.2 是面向各种场景的产品级模型
DeepSeek 团队应该在做专门的 R2(尚未有官方公开消息)
V3 的核心:MLA 机制
现在开始讲具体技术
V3 架构有两个重点:MoE 和 MLA
更为具体的介绍,可以看我之前的拆解
DeepSeek-V3 是怎么训练的|深度拆解
MoE 简介
MoE 是 Mixture of Experts 的缩写,中文叫「专家混合」,普通模型的每一层,所有参数都会参与计算
MoE 模型的每一层有多个「专家」(就是多组参数),每次只激活其中几个
比如一个模型有 256 个专家,每次只用 8 个
这样模型参数总量可以很大(能力强),但每次计算只用一部分(效率高)
DeepSeek V3 用的就是 MoE 架构
MLA 是什么
MLA 是 Multi-Head Latent Attention 的缩写,中文叫「多头潜在注意力」
这是 DeepSeek 自己设计的一种注意力机制,目的是省显存
为什么要省显存
大模型推理时有个东西叫 KV Cache
简单说,模型生成每个新 token 时,需要用到之前所有 token 的信息
这些信息存在 key 和 value 两个向量里
为了避免重复计算,通常会把这些向量缓存起来,这就是 KV Cache
问题是,序列越长,KV Cache 越大,显存占用越高
长文本场景下,显存很容易不够用
MLA 怎么省显存
正常做法是把完整的 key 和 value 向量存进 KV Cache
MLA 的做法是:
先把 key 和 value 压缩到一个低维空间,存压缩后的版本
推理的时候再解压回来
具体流程:
-
1. 输入的 key 和 value 通过一个下投影矩阵(down-projection),从高维压缩到低维 -
2. 压缩后的向量存入 KV Cache -
3. 推理时,从 KV Cache 取出压缩向量 -
4. 通过上投影矩阵(up-projection)还原到原始维度 -
5. 用还原后的向量做正常的注意力计算
这个思路和 LoRA 类似:先降维再升维,中间存小的
代价是多了一次矩阵乘法(还原那一步),但显存省了
query 也会压缩,但只在训练时,推理时不需要
MLA 不是 V3 才有的,DeepSeek V2 就引入了这个机制
R1 的核心:RLVR 训练
R1 和 V3 架构完全一样,区别在训练方法
R1 用的是 RLVR(Reinforcement Learning with Verifiable Rewards,可验证奖励的强化学习)
更为具体的介绍,可以看我之前的拆解(还有个R0)
DeepSeek-R1 是怎么训练的|深度拆解
什么是强化学习训练
大模型的 post-training 阶段通常会用强化学习
基本思路是:
-
1. 给模型一个问题 -
2. 模型生成一个回答 -
3. 用某种方式给这个回答打分(reward) -
4. 根据分数调整模型参数,让高分回答更容易出现
关键问题是:怎么给回答打分?
传统做法:RLHF
ChatGPT 使用的便是 RLHF全称:Reinforcement Learning from Human Feedback
先收集人类对不同回答的偏好数据
然后训练一个 reward model,让它模拟人类的打分
最后用这个 reward model 给模型的回答打分
这里有一个问题
reward model 本身可能不准,人类标注成本也高
RLVR 的思路
RLVR 的想法是:
有些任务的答案,可以被程序自动验证
数学题有标准答案,代码能跑通就是对的
这类任务不需要人工标注,直接用程序判断对错
比如模型做一道数学题:
-
• 如果最终答案和标准答案一致,reward = 1 -
• 如果不一致,reward = 0
不需要 reward model,不需要人工标注
GRPO 算法
具体的强化学习算法,R1 用的是 GRPO全称:Group Relative Policy Optimization
这是 PPO 的简化版
三种方法的区别:
-
• 传统 RLHF + PPO:需要一个 reward model(根据人类偏好训练)和一个 critic model(估计价值的辅助模型) -
• GRPO:去掉了 critic model,只保留 reward model,简化了训练流程 -
• RLVR + GRPO:连 reward model 也不要了,直接用程序验证(计算器验证数学答案、编译器验证代码)
R1 的 reward 设计
R1 用了三种 reward:
-
• format reward:检查答案格式是否正确(比如推理过程是否用了指定的标签) -
• language consistency reward:防止模型在回答过程中切换语言(比如问题是中文,回答一会中文一会英文) -
• verifier reward:最核心的,数学或代码答案是否正确
V3.1:成为混合模型
V3.1 变成了混合模型,用户可以通过 prompt template 切换推理模式和普通聊天模式
但这里的架构没变,以及 V3.1 基于 DeepSeek V3.1-Base,后者在 V3 基础上额外训练了 840B tokens
V3.1 的具体发布,可以看这里:DeepSeek-V3.1 发布
R1-0528 版本升级
R1-0528 是 R1 的小版本升级,架构和 V3/R1 完全一样
改进来自 post-training pipeline 的优化
性能追上了当时的 OpenAI o3 和 Gemini 2.5 Pro
具体怎么做的没有详细披露,推测是在推理时使用了更多计算资源(让模型「思考」更长时间)
V3.2-Exp:DSA 稀疏注意力
V3.2-Exp 是今年 9 月发的,架构上有实质变化
核心创新是 DSA(DeepSeek Sparse Attention,DeepSeek 稀疏注意力)
问题:标准注意力太慢
标准的 causal attention(因果注意力),当前 token 需要关注所有之前的 token
计算复杂度是 O(L²),L 是序列长度
意思是:
序列长度翻倍,计算量变成 4 倍
长文本场景下,这个计算量非常大
一种解决方案:Sliding Window Attention
Sliding Window Attention(滑动窗口注意力)是一种常见的优化方法
当前 token 不关注所有之前的 token,只关注最近的 N 个
比如 N=4096,那每个 token 只关注前面 4096 个 token
Gemma 3 和 Olmo 3 用的是这个方案
优点是简单,复杂度从 O(L²) 降到 O(L×N)
缺点是窗口大小固定,可能漏掉重要信息
DSA 的思路
DSA 不用固定窗口,让模型自己学习应该关注哪些 token
每个 token 只关注之前的一部分 token,但这个「一部分」是模型学出来的,不是固定的
看上图,关注的 token 位置不是连续的,是「跳着」选的
DSA 怎么实现
DSA 有两个组件:Lightning Indexer 和 Token Selector
Lightning Indexer:计算相关性分数
对每个新的 query token,计算它和之前所有 token 的相关性
用的是 MLA 里压缩后的向量(前面讲过,MLA 会把 key 和 value 压缩存储),做点积然后过 ReLU
相关性分数的计算公式:
公式里的符号:
-
• w:学习到的每头权重系数,决定每个 indexer head 对最终分数的贡献 -
• q:query 向量 -
• k:key 向量 -
• t:当前 token 位置 -
• s:之前的 token 位置(0 ≤ s < t) -
• j:indexer head 的索引(DSA 有多个 head,类似多头注意力)
indexer 只处理 query,不处理 key
因为 key 已经压缩存在 KV Cache 里了,不需要再算
ReLU 函数会把负值变成 0,但因为有多个 head 的求和,最终分数通常不会是 0
真正的稀疏性来自下一步的 Token Selector
Token Selector:选择 top-k
根据 Lightning Indexer 算出的分数,选分数最高的 k 个 token
其他 token 被 mask 掉,不参与注意力计算
k 在 DeepSeek 公开的代码里设的是 2048
DSA 的效果
复杂度从 O(L²) 降到 O(L×k)
k 是选择的 token 数量(比如 2048),远小于 L(序列长度可能是几万甚至几十万)
V3.2-Exp 的目标不是提升性能,是在保持性能的前提下提升效率
DeepSeekMath V2:自验证和自改进
V3.2 发布前 4 天(11 月 27 日,美国感恩节),DeepSeek 发了 DeepSeekMath V2
这是一个数学专用模型,基于 V3.2-Exp-Base
在数学竞赛上达到了金牌水平
更重要的是,它验证了两个关键技术:Self-Verification(自验证)和 Self-Refinement(自改进)
这两个技术后来用到了 V3.2 里
RLVR 的问题
前面讲过,RLVR 用程序验证答案对不对
但 DeepSeek 团队指出了两个问题:
问题一:correct answers don't guarantee correct reasoning
正确答案不等于正确推理
模型可能靠错误的逻辑或者运气得到正确答案
比如做一道数学题,中间步骤全是错的,但最后答案碰巧对了
按 RLVR 的逻辑,这个回答会得到正向 reward
模型会学到错误的推理方式
问题二:有些任务没法只看最终答案
比如定理证明,要求严格的逐步推导
你不能只验证结论对不对,中间每一步都要对
最终结论对了,但中间步骤错了,这个证明就是无效的
自验证怎么做
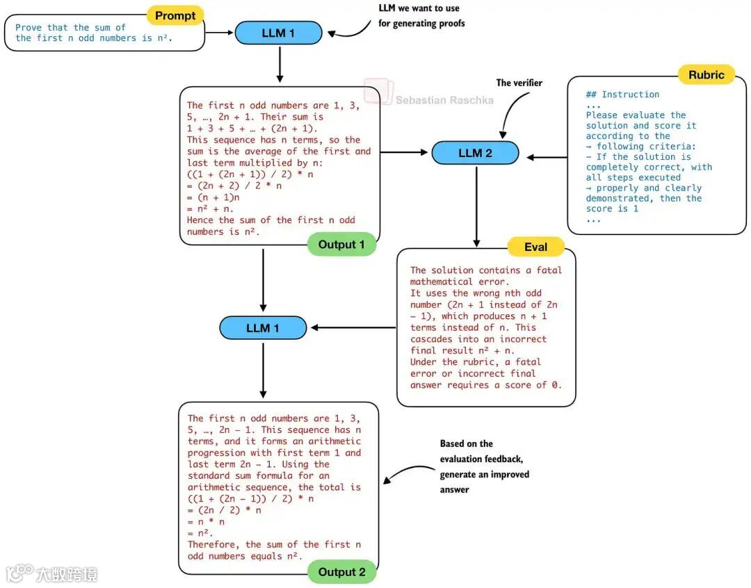
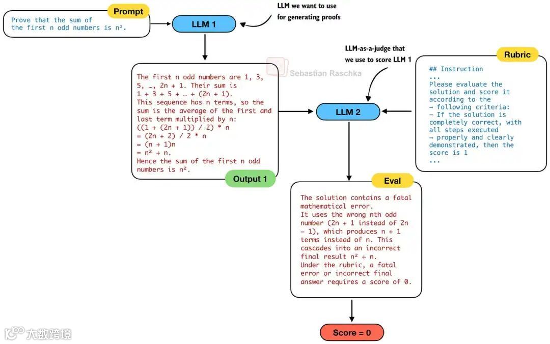
为了解决上面的问题,DeepSeek 训练了三个模型:
LLM 1:证明生成器(Proof Generator)
生成数学证明
LLM 2:证明验证器(Proof Verifier)
检查证明是否正确
不只看最终答案,会检查每一步推理
用一个评分标准打分:
-
• 1 分:完整严谨,所有逻辑步骤都有清晰理由 -
• 0.5 分:整体逻辑正确,但有小错误或遗漏细节 -
• 0 分:有根本性逻辑错误或关键缺失
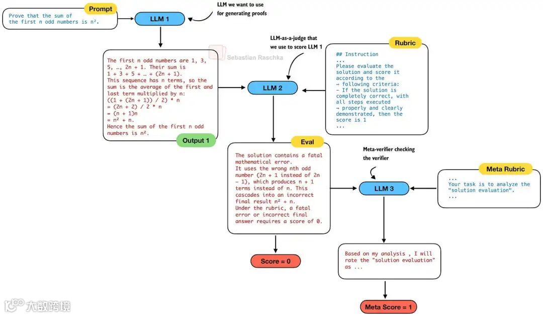
LLM 3:元验证器(Meta-Verifier)
验证「验证器」是否正确
验证器可能会产生幻觉,错误地指出不存在的问题
元验证器就是用来检查验证器的
这个设置有点 GAN(生成对抗网络)的意思:
验证器推动生成器进步,生成器生成更好的证明,又推动验证器进步
训练细节
证明验证器(LLM 2)的训练:
-
• 基于 DeepSeek V3.2-Exp-SFT(在 V3.2-Exp 上做了监督微调的版本) -
• 用强化学习训练 -
• 两种 reward:format reward(格式正确)+ score reward(预测分数和人工标注分数的接近程度)
元验证器(LLM 3)的训练方式类似
效果
使用 meta-verifier 后,验证器的证明分析质量从 0.85 提升到 0.96
同时保持了证明分数预测的准确率
meta-verifier 只在训练时用,推理时不需要
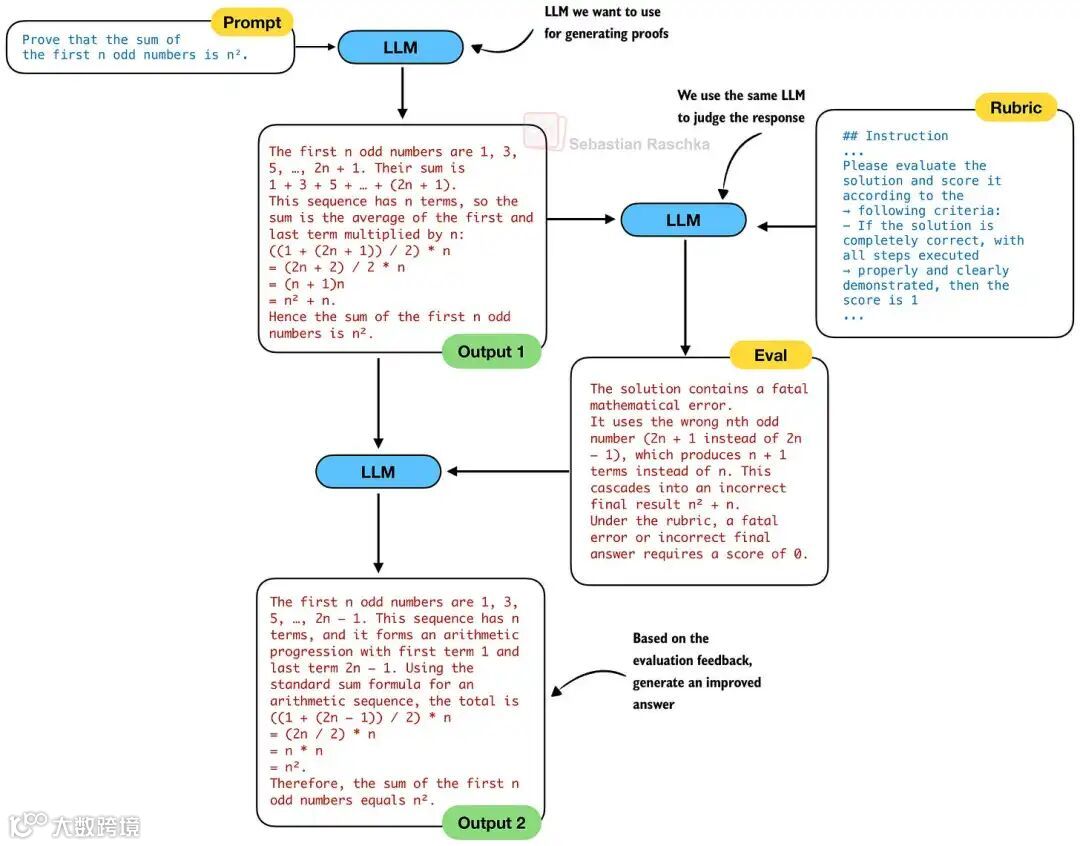
自改进怎么做
Self-Refinement(自改进)是一种推理时的技术
让模型根据验证结果修改自己的答案
传统 Self-Refinement
用同一个 LLM 做三件事:
-
1. 生成初始答案 -
2. 评估这个答案有没有问题 -
3. 根据评估结果改进答案
DeepSeek 发现的问题
技术报告原文:
when prompted to both generate and analyze its own proof in one shot, the generator tends to claim correctness even when the external verifier easily identify flaws.
用同一个模型既生成又验证,模型会自己骗自己
让模型评估自己生成的东西,它倾向于说「没问题」
但如果用外部验证器,很容易发现问题
看起来应该用两个模型
一个生成,一个验证
但实际做法不同
技术报告说:
All experiments used a single model, our final proof generator, which performs both proof generation and verification.
最终版本还是用了同一个模型
关键在于:训练时用了独立的验证器和元验证器来「教」这个模型
模型学会了用同样的评分标准评估自己的输出
和 naive 的单模型 self-refinement 的区别是:这个模型被更强的验证器「教过」了
推理时用 2-in-1 的模型,省资源
迭代次数
self-refinement 可以做多轮
生成初始答案 → 评估 → 改进 → 再评估 → 再改进...
DeepSeek 测到了 8 轮,效果还没饱和
更多迭代 = 更高准确率 = 更贵
这是推理时计算量和效果的 trade-off
V3.2:完整拆解
先放个 DeepSeek V3.2 的跑分
我之前写过一个技术报告拆解:
DeepSeek-V3.2|技术报告解读
架构
和 V3.2-Exp 完全一样:MoE + MLA + DSA
技术报告原文:
DeepSeek-V3.2 uses exactly the same architecture as DeepSeek-V3.2-Exp
训练目标:
-
• 数学达到金牌水平 -
• 支持 tool-use(让模型学会调用外部工具,比如搜索引擎、计算器、代码解释器) -
• 代码和 agent 任务表现好
同时保持计算效率
DSA 的效果
这里,用了 H800
RL 训练的变化
这个是 R1 的 reward 设计
-
• format reward:格式正确 -
• language consistency reward:语言一致 -
• verifier reward:答案正确
这个是 V3.2 的 reward 设计:
-
• rule-based outcome reward:基于规则的结果 reward -
• length penalty:惩罚过长的输出(控制 agent 任务的输出长度) -
• language consistency reward:语言一致
对于通用任务:
-
• generative reward model:用另一个 LLM 打分,每个 prompt 有自己的评分标准(rubric)
变化总结:
-
• 去掉了 format reward -
• 加了 length penalty -
• 通用任务用 LLM-as-a-judge(因为通用任务没法用程序验证)
数学领域用的是 DeepSeekMath V2 的数据和方法(前面讲的自验证、自改进)
所以:V3.2 不再是纯 RLVR
应该是:RLVR + LLM-as-a-judge
GRPO 的改进
过去几个月,业内有很多 GRPO 的改进版本
比较知名的是 DAPO 和 Dr. GRPO
DAPO 的主要改进:
-
• 非对称 clipping:上下界不一样 -
• 动态采样:保持 batch size -
• token-level loss:用 token 数量而不是样本数量归一化 loss -
• 显式的基于长度的 reward shaping
Dr. GRPO 的主要改进:
-
• 去掉 GRPO 目标函数里的长度归一化 -
• 去掉标准差归一化
这两个改进都认为原版 GRPO 有 bias,会偏向过长的错误答案,或者过度加权太难/太简单的问题
Olmo 3 采用的改进(和 DAPO/Dr. GRPO 类似):
-
• Zero Gradient Signal Filtering:去掉 reward 全相同的样本组(这种样本提供不了梯度信号) -
• Active Sampling:维持 batch size -
• Token-level loss:用 token 数量归一化 loss -
• No KL Loss:去掉 KL 损失(KL 损失是为了防止模型偏离原始模型太远,但很多团队发现去掉效果更好) -
• Clip Higher:上界 clipping 比下界稍高 -
• Truncated Importance Sampling:调整 log probability 差异 -
• No standard deviation normalization:计算 advantage 时不除以标准差
V3.2 的改进比较保守,更接近原版 GRPO:
Domain-specific KL strengths
不同领域用不同的 KL 权重
数学领域可以很弱甚至为 0
但不是完全去掉 KL,而是把它变成超参数
Unbiased KL estimate
用 importance ratio 重新加权 KL term
让 KL 梯度真正匹配「样本来自旧策略」这个事实
Off-policy sequence masking
跨多个梯度步骤重用 rollout 数据时
测量当前策略和生成这些数据的旧策略的偏离程度
丢弃那些 advantage 为负且偏离太远的序列
防止模型从过时或偏离的数据中学习
Keep routing for MoE
记录 rollout 时激活了哪些 expert
训练时强制用同样的 routing pattern
让梯度更新作用于真正产生了采样答案的 expert
Keep sampling mask for top-p/top-k
如果 rollout 用了 top-p 或 top-k 采样
存储 selection mask
计算 GRPO loss 和 KL 时重新应用这个 mask
让训练时的 action space 和采样时一致
Keep original GRPO advantage normalization
Dr. GRPO 认为 GRPO 的长度归一化和标准差归一化有问题
V3.2 保留了原版 GRPO 的归一化,通过上面的其他修改来处理问题
V3.2-Speciale:极端推理模式
V3.2 还有一个 Speciale 版本
针对推理场景的极端优化
训练差异
-
• RL 阶段只用推理数据(不用通用聊天数据) -
• 减弱 length penalty,允许更长的输出
这个是效果
更长的输出 -> 更多推理步骤 -> 更高准确率 -> 更贵
这是个取舍
最后
总结一下,从 V3 到 V3.2 的技术演进:
V3:MoE + MLA
MoE 让模型参数大但计算量小
MLA 通过压缩 KV Cache 省显存
R1:RLVR + GRPO
用可验证的 reward(数学答案对不对、代码能不能跑)训练推理能力
GRPO 是 PPO 的简化版
V3.1:变成混合模型
支持推理和普通聊天切换
V3.2-Exp:加入 DSA 稀疏注意力
不用固定窗口,让模型学习应该关注哪些 token
复杂度从 O(L²) 降到 O(L×k)
DeepSeekMath V2:自验证 + 自改进
训练时用独立验证器检查推理过程
推理时用同一个模型,因为已经学会了验证能力
V3.2:整合所有技术
架构:MoE + MLA + DSA
训练:RLVR + LLM-as-a-judge 混合
GRPO 做了稳定性改进
支持 Thinking in Tool-Use 这样的工程内容

