早在2018年,XX企业就确立了“出海”相关战略,是国内最早选择“走出去”的一批游戏厂商之一。那时,XXX使用的是传统互联网数据中心(IDC)服务,然而随着业务规模的扩大,海外市场的增多,全球化运营成为重心时,发现本地的IDC资源难以承受短时间内数据的快速再分配,这对新游戏的上线速度和运维造成了很大压力,也影响玩家体验。
同时,国外游戏市场和国内环境不同,文化背景不同,不同国家和地区的玩家在品类偏好上也大不相同,因此在产品形态、运营策略上在国内和国外也要有所不同。如何找出不同地域不同玩家的兴趣,针对不同国家游戏市场推出更符合当地玩家需求的产品,也是一直在思考的问题。
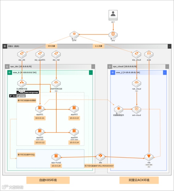
需要的是强大而稳定的全球网络支撑,在评估了各大基础服务提供商的产品和服务之后,选择盛世云图作为其基础架构服务商。
应用产品:NAT网关、ACK容器服务、DTS数据同步、ECS、EIP、SLB、DNS解析。
1.需求分析
对于游戏企业海外市场的拓展,其难点在于如何让不同国家的玩家都能同样快速地接入游戏、公平PK。利用全球分布的云基础设施、数据同步解决方案和应用加速服务非常便利地完成了“全球同服”的游戏后台架构部署。
游戏完全构建在统一的“大世界”中,可以通过唯一的中心节点进行资源的统一管理,分布在全球的游戏服务器通过稳定低延时的全球网络实现数据同步,并通过边缘节点实现玩家就近接入。全球玩家分别从所在地域加速点就近访问游戏服务,从而保证了游戏的低延迟,让各地玩家都能获得几乎一致的顺畅体验。
2.专属产品解决方案
(1)NAT网关
提供公网NAT和私网NAT两种功能。用VPC内的ECS实例通过私网地址转换服务,实现VPC与VPC之间、及VPC与线下IDC互访能力。使用指定地址私网互访,有效解决私网互访地址冲突问题,实现安全隔离的私网互访。
(2)ACK容器服务
提供高性能可伸缩的容器应用管理能力,支持企业级 Kubernetes 容器化应用的全生命周期管理。
(3)DTS数据同步
通过数据传输服务DTS实现从云数据库RDS到MaxCompute的 数据同步集成,并介绍如何使用DTS和 MaxCompute数仓联合实现数据ETL幂等和数 据生命周期快速回溯。解决客户以下问题
1.实现大数据实时同步集成。
2.实现数据ETL幂等。
3.实现数据生命周期快速回溯。
(4)ECS
为客户提供安全可靠、弹性可伸缩的云计算服务,助您降低 IT 成本,提升运维效率,使您更专注于核心业务创新。
(5)EIP
弹性公网IP是独立的公网IP资源,可与专有网络VPC类型的云服务器ECS、NAT网关、ENI网卡、私网负载均衡SLB绑定,并可以动态解绑满足客户灵活管理的要求。
(6)SLB
通过将流量分发到不同的后端服务来扩展应用系统的服务吞吐能力,消除单点故障并提升应用系统的可用性。
(7)DNS解析
提供安全、快速、稳定、可靠的权威 DNS 解析管理服务。它能够帮助企业和开发者将易于管理识别的域名转换为计算机用于互连通信的数字 IP 地址,从而将用户的访问路由到相应的网站或应用服务器。
案例亮点:
通过将一部分数据迁移至公有云上,大大减轻了基础设施方面的压力,让游戏开发者不用花费更大精力在硬件的管理和运维上,从而有更多的时间专注于内部业务创新,设计、研发出更多形态、多样化的产品,加速海外市场的开辟。
利用云的产品和数据服务,随后推出了多款爆款游戏。在未来,也将继续向着广阔的海外市场进发依托于公有云强大的全球网络支撑,以及多样的产品和服务,在产品创新、运营方式上有了更大的施展空间。
联系方式
400-104-5151
公司地址
成都市双流区电子科大科技园D12栋

