在使用云客服平台过程中,有同学反映知识库可自助解决客服和客户问题固然是好,但常常有粗心的客服将企业内部文档误发到知识库,造成不必要的麻烦。鉴于此,逸创云客服新增内部知识库用以区分内外。除此之外,逸创云客服还针对电话语音和IM即时聊天功能进行了细节更新。
客服的文档被误发到客户可见的知识库,造成不必要的麻烦?以后再也不会了!逸创云客服新增内部知识库,释放客服私密空间的同时,更方便客服在使用在线交谈和电话的时候,随时调用,享用内部知识库带来的便利。
如何添加:内部知识库已经放入应用市场,在【设置】-->【应用】里可以加入内部知识库

选择「查看权限」及「显示位置」,定义内部知识库使用者,以及在哪个功能里可以使用该应用。


如图↓添加完毕后,即可在应用中使用内部知识库啦

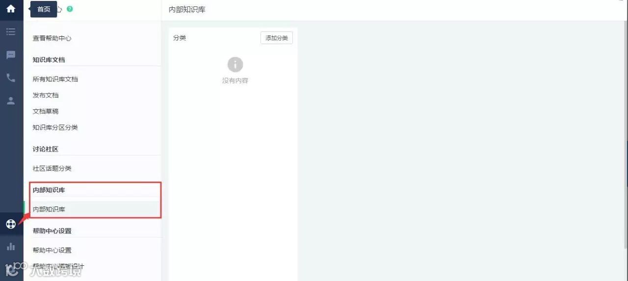
设置流程:点击【帮助中心】,可看到内部知识库。

新增问题的分类,分类可以进行层级关联


管理员可在各个层级分类下添加文档,填充内部知识库系统。


不止如此,未来将有更多功能会加入到内部知识库的应用中,小逸在这里卖个关子先。
适逢客服休息或有紧急事件不能及时处理用户问题?电话状态中新增【小休】功能,不仅有利于将客服从工作状态剥离出来,更能为管理员做数据统计做出一个更好的区分。
对于客服而言:【小休】状态下,不可呼入与呼出电话哦

对于管理员而言:管理员在【座席状态时长】中,可以统计到小休的时长

这样,【忙碌】状态就可以单独指向给ACW时长,而【小休】状态则记录客服休息时长。
想把IM的聊天记录导出来怎么办?逸创云客服开放了历史对话的API接口,方便您及时将聊天记录导出,保存在自己的服务器上。
登录https://developer.kf5.com/restapi/chats即可查看接口相关文档。

根据用户需求进行的系统更新完善,逸创云客服永不止步。偷偷告诉你,8月底逸创云客服还有好多新功能要上线哦,想知道有什么新功能么?扫描下方的二维码,20秒开通注册,随时就知道会有什么新功能了哦。
↓戳这里,注册立即免费体验!


