业务连续性及灾备建设培训


灾难促使业务连续管理迅猛发展

银行业信息系统灾难性事件

关键数据丢失对现代机构运作影响

业务连续性管理的发展历史

业务连续性管理驱动力分析

金融行业-国家相关监管要求

什么是信息系统灾难恢复?

信息系统灾难恢复指标说明

信息系统灾难恢复体系建设7要素

信息系统灾难恢复体系建设等级定义


灾备建设项目总体目标
针对系统建立灾备资源和流程,使在灾难发生时具有快速恢复的能力,最大程度降低灾难对人行征信运营的负面影响。
信息系统灾难恢复体系建设方法论

灾备建设项目概述


IT环境调研

IT环境调研-示例

业务影响分析-业务影响分析方法

业务影响分析-示例


IT基础架构风险分析

IT基础架构风险分析方法介绍

IT基础架构风险分析示例

灾备建设与恢复策略

灾备中心建设模式探讨

灾备建设与恢复策略-示例

灾备技术架构与方案设计

灾备系统架构设计考虑要素

灾备技术方案-示例

灾备技术方案实施

灾备技术方案实施-示例

灾备运维管理规划

灾备运维管理规划方法介绍


灾备运维管理规划-示例


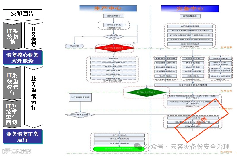
信息系统灾难恢复预案制定

信息系统灾难恢复预案制定方法说明

信息系统灾难恢复预案-示例

灾备切换演练

灾备切换演练-示例


灾备建设项目组织架构

灾备建设咨询项目工作计划

下一步工作重点



