极市导读
本文讲解了vLLM的物理块管理(block manager)的细节,包括物理块结构,逻辑块-物理块映射,物理块新增与释放,prefix caching等等。 >>加入极市CV技术交流群,走在计算机视觉的最前沿
大家好,本篇我们进入“有趣的”(😊,反复告诉自己它很有趣,那么它一定能变得有趣起来)且“重要的”(这是真得很重要)的vllm块管理器相关代码解读。
vllm块管理器又分成朴素块管理器(UncachedBlockAllocator)和prefix caching型块管理器(CachedBlockAllocator)。本篇我们先讲比较简单的前者,下篇我们来细看更有趣也是更难的后者。
一、前情提要
在之前对调度器策略(Scheduler)的讲解中,我们主要说明了以下几点:
-
从vLLM批处理的入口函数开始,介绍了其推理内核LLMEngine的两个重要函数add_request()和step() -
在LLMEngine开始处理请求前(实例化阶段),它会先做一次模拟实验,来估计gpu上需要预留多少显存给KV Cache block。 -
当LLMEngine开始处理请求时(add_request),它会把每个prompt当成一个请求,同时把它包装成一个SequenceGroup对象。 -
当LLMEngine开始执行1次调度时(step),调度器策略(Scheduler)会选择要送哪些seq_group去做新一轮推理。注意,在1次推理中,所有seq_group要么一起做prefill,要么一起做decode。
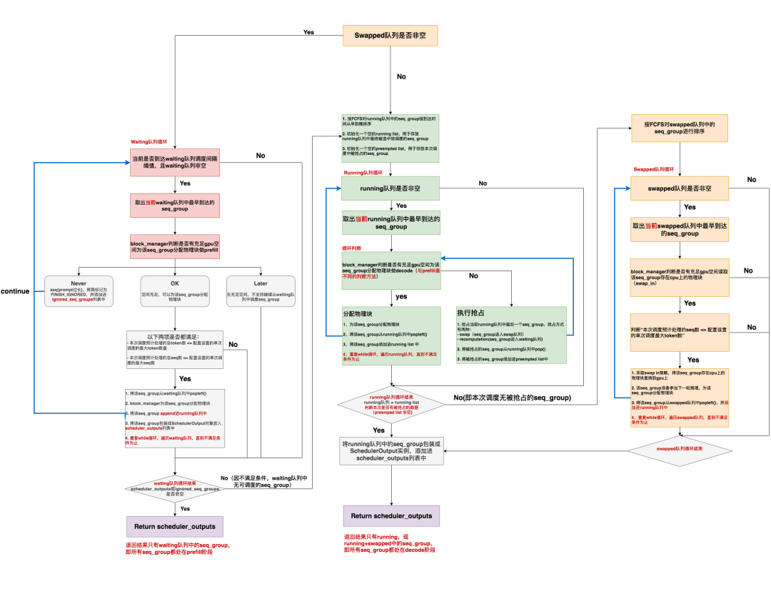
调度器策略流程图清晰版可参见下图
同时,我们遗留了以下问题:
-
问题1:vLLM的物理块管理(block manager)的细节,包括物理块结构,逻辑块-物理块映射,物理块新增与释放,prefix caching等等 -
问题2:step()其余步骤:调度器只是决定了要送哪些seq_group去做推理,但是“每1个推理阶段结束后,如何根据推理结果更新seq_group,并将其送入下一次调度”这块不是调度器的职责,这也是后面我们要讲解的“step()的其余步骤”.
今天我们就要对问题1进行解答。问题2我们放在源码解读第四篇进行讲解。
二、两种不同类型的BlockAllocator
在源码解读2中,我们画过Schduler的架构图,它的下面维护着今天我们要细讲的块管理器(BlockManager),这也是vLLM自定义的一个class。
截止本文写作时,vLLM提供了BlockSpaceManagerV1和BlockSpaceManagerV2两个版本的块管理器。V1是vLLM默认的版本,V2是改进版本(但还没开发完,例如不支持prefix caching等功能)。所以本文依然基于BlockSpaceManagerV1进行讲解。
BlockManager这个class下又维护着两个重要属性:
-
BlockAllocator:物理块分配者,负责实际为seq做物理块的分配、释放、拷贝等操作。其下又分成self.gpu_allocator和self.cpu_allocator两种类型,分别管理gpu和cpu上的物理块。 -
self.block_tables:负责维护每个seq下的物理块列表,本质上它是一个字典,形式如{seq_id: List[PhysicalTokenBlock]}。注意,这个字典维护着【所有】seq_group下seq的物理块,而不是单独某一个seq的。因为调度器是全局的,所以它下面的的BlockManager自然也是全局的。
其中,BlockAllocator又分成两种类型:
-
CachedBlockAllocator:按照prefix caching的思想来分配和管理物理块。在原理篇中,我们提过又些prompts中可能含有类似system message(例如,“假设你是一个能提供帮助的行车导航”)等prefix信息,带有这些相同prefix信息的prompt完全可以共享用于存放prefix的物理块,这样既节省显存,也不用再对prefix做推理。 -
UncachedBlockAllocator:正常分配和管理物理块,没有额外实现prefix caching的功能。
在块管理器的上篇中,我们介绍UncachedBlockAllocator,在下篇中我们介绍更为复杂的CachedBlockAllocator。
三、物理块和逻辑块结构
首先我们来快速回顾下在vllm中一个物理块和一个逻辑块长什么样子。
物理块结构(一切尽在注释中):
# vllm/block.py
class PhysicalTokenBlock:
"""Represents the state of a block in the KV cache."""
def __init__(
self,
device: Device,
block_number: int,
block_size: int,
block_hash: int,
num_hashed_tokens: int,
) -> None:
# ==============================================================
# 设备,gpu/cpu
# ==============================================================
self.device = device
# ==============================================================
# 该物理块在对应设备上的全局block index
# ==============================================================
self.block_number = block_number
# ==============================================================
# 该物理块的尺寸(即槽位数量,默认为16)
# ==============================================================
self.block_size = block_size
# ==============================================================
# 该物理块的hash值
# (在prefix caching场景下使用,非此场景则附值为-1)
# ==============================================================
self.block_hash = block_hash
# ==============================================================
# 该物理块的hash值是由多少个前置token计算而来的
# (prefix caching场景下使用,非此场景则附值为0)
# ==============================================================
self.num_hashed_tokens = num_hashed_tokens
# ==============================================================
# 该物理块被多少个逻辑块引用
# ==============================================================
self.ref_count = 0
# ==============================================================
# 该物理块最后一次被使用的时间
# (prefix caching场景下使用,非此场景则附值为-1)
# ==============================================================
self.last_accessed = DEFAULT_LAST_ACCESSED_TIME
# ==============================================================
# 该物理块是否被计算过
# (prefix caching场景下使用)
# ==============================================================
self.computed = False
def __repr__(self) -> str:
return (f'PhysicalTokenBlock(device={self.device}, '
f'block_number={self.block_number}, '
f'num_hashed_tokens={self.num_hashed_tokens}, '
f'ref_count={self.ref_count}, '
f'last_accessed={self.last_accessed}, '
f'computed={self.computed})')
这里有一些和prefix caching相关的物理块属性,大家现在可能还看得一头雾水,不要担心,在块管理器的下篇中我们再来细讲,这里可以忽略。
逻辑块结构(一切尽在注释中):
# # vllm/block.py
class LogicalTokenBlock:
"""A block that stores a contiguous chunk of tokens from left to right.
Logical blocks are used to represent the states of the corresponding
physical blocks in the KV cache.
KV cache的逻辑块
"""
def __init__(
self,
block_number: int, # 逻辑块的序号
block_size: int, # 每个逻辑块中有多少个槽位(默认为16)
) -> None:
self.block_number = block_number
self.block_size = block_size
# 逻辑块刚初始化时,将其中的每个token_id都初始化为_BLANK_TOKEN_ID(-1)
self.token_ids = [_BLANK_TOKEN_ID] * block_size
# 当前逻辑块中已经装下的token的数量
self.num_tokens = 0
def is_empty(self) -> bool:
"""判断当前逻辑块是为空"""
return self.num_tokens == 0
def get_num_empty_slots(self) -> int:
"""当前逻辑块的空余槽位"""
return self.block_size - self.num_tokens
def is_full(self) -> bool:
"""判断当前逻辑块是否已经被装满"""
return self.num_tokens == self.block_size
def append_tokens(self, token_ids: List[int]) -> None:
"""将给定的一些token_ids装入当前逻辑块中"""
# 给定的token_ids的长度必须 <= 当前逻辑块剩余的槽位
assert len(token_ids) <= self.get_num_empty_slots()
# 当前逻辑块第一个空槽的序号
curr_idx = self.num_tokens
# 将这些tokens装进去
self.token_ids[curr_idx:curr_idx + len(token_ids)] = token_ids
# 更新当前逻辑块中tokens的数量
self.num_tokens += len(token_ids)
def get_token_ids(self) -> List[int]:
"""获取当前逻辑块中所有被装满的位置的token_ids"""
return self.token_ids[:self.num_tokens]
def get_last_token_id(self) -> int:
"""获取当前逻辑块所所有被装满的位置的最后一个token_id"""
assert self.num_tokens > 0
return self.token_ids[self.num_tokens - 1]
关于逻辑块,我们已在源码解读2的2.3(2)中详细介绍过,它是Sequence实例(seq)下维护的一个属性。我们也提过,在vLLM代码实现中:
-
每个seq维护自己的一份逻辑块列表, -
BlockManager中的self.block_tables(形式如:{seq_id: List[PhysicalBlock]})则记录者每个seq下的物理块列表
通过seq这个中介,我们维护起“逻辑块->物理块”的映射。
四、UncachedBlockAllocator
本文我们先来看较为简单的非缓存式BlockAllocator的实现。
4.1 在调度器中,什么时候会用到BlockAllocator
在调度器策略的讲解中,我们明确了非常重要的一点:在vllm的1个推理阶段,所有的seq_group要么一起做prefill,要么一起做decode。这也意味着,某次调度的结果,要么全部来自waiting队列(等待做prefill的),要么全部来自running或者running + swapped队列(等待做decode的)。
4.2 为waiting队列中的seq_group分配prefill需要的物理块
如上图,当我们准备从waiting队列中调度seq_group时,我们会依次做两件事:
-
调用 self.block_manager.can_allocate(seq_group)方法,判断当前gpu上是否有充足的空间,能为当下这seq_group的prefill阶段分配充足的物理块,用于装其KV Cache(细节我们在源码解读2中已讲过,这里不再赘述) -
一旦我们认为当下空间充足,则调用 self._allocate(seq_group)方法,为waiting队列中的这个seq_group实际分配物理块,这时我们就会运用到BlockAllocator,并且BlockAllocator的类型不同(即是否做prefix caching),allocate的方法也会不同。
所以现在,我们就来看self._allocate(seq_group)函数(如何为waiting队列中的seq_group分配物理块做prefill)
self._allocate(seq_group)的入口函数如下(一切尽在注释中):
# vllm/core/scheduler.py
def _allocate(self, seq_group: SequenceGroup) -> None:
# ==============================================================
# block_manager为当前seq_group分配物理块
# ==============================================================
self.block_manager.allocate(seq_group)
# ==============================================================
# 当前seq_group状态改为running
# ==============================================================
for seq in seq_group.get_seqs(status=SequenceStatus.WAITING):
seq.status = SequenceStatus.RUNNING
接下来我们看self.block_manager.allocate(seq_group)实现,如前文所说,本文我们解读的是BlockSpaceManagerV1,所以我们就去这个class的顶一下看allocate方法(一切尽在注释中)。
# vllm/core/block_manager_v1.py
class BlockSpaceManagerV1(BlockSpaceManager):
"""Manages the mapping between logical and physical token blocks."""
def __init__(
self,
block_size: int, # 每个block的槽位大小,默认为16
num_gpu_blocks: int, # 当前gpu上最多能分配的block数量
num_cpu_blocks: int, # 当前cpu上,用于做swap的内存中,最多能分配的block数量
watermark: float = 0.01, # 内存交换的水位线(阈值)
sliding_window: Optional[int] = None, # 滑动窗口的大小
enable_caching: bool = False, # 是否需要做prefix caching
) -> None:
self.block_size = block_size
self.num_total_gpu_blocks = num_gpu_blocks
self.num_total_cpu_blocks = num_cpu_blocks
if enable_caching and sliding_window is not None:
raise NotImplementedError(
"Sliding window is not allowed with prefix caching enabled!")
self.block_sliding_window = None
if sliding_window is not None:
assert sliding_window % block_size == 0, (sliding_window,
block_size)
self.block_sliding_window = sliding_window // block_size
self.watermark = watermark
assert watermark >= 0.0
self.enable_caching = enable_caching
# ===========================================================================
# 水位线block数量:理解成一个阈值,这个阈值决定是否要给当前seq分配block
# 设置水位线block的目的是不要一下打满设备中的物理块,留一些buffer,避免后续频繁地发生swap
# ===========================================================================
self.watermark_blocks = int(watermark * num_gpu_blocks)
# ===========================================================================
# 根据是否做了prefix caching限制,来选择不同的allocator
# ===========================================================================
if self.enable_caching:
logger.info("Automatic prefix caching is enabled.")
self.gpu_allocator = CachedBlockAllocator(Device.GPU, block_size,
num_gpu_blocks)
self.cpu_allocator = CachedBlockAllocator(Device.CPU, block_size,
num_cpu_blocks)
else:
self.gpu_allocator = UncachedBlockAllocator(
Device.GPU, block_size, num_gpu_blocks)
self.cpu_allocator = UncachedBlockAllocator(
Device.CPU, block_size, num_cpu_blocks)
# ===========================================================================
# 创建block_tables字典,形式如{seq_id: block_table}, 记录每一个序列对应的block table
# ===========================================================================
self.block_tables: Dict[int, BlockTable] = {}
def can_allocate(self, seq_group: SequenceGroup) -> AllocStatus:
"""
确实是否可以给这个seq_group分配物理块,返回结果有三种情况:
- AllocStatus.NEVER:不分配;
- AllocStatus.OK:可以分配;
- AllocStatus.LATER:延迟分配
在源码解读2中我们详细讲过这个方法,这里不赘述
"""
...
def allocate(self, seq_group: SequenceGroup) -> None:
"""
为当前seq_group分配物理块做prefill
"""
# ==========================================================================
# NOTE: vllm中有一条重要假设:一个seq_group内的所有seq都共享一个prompt
# 而我们现在正是要对这个prompt分配物理块。
# 复习一下,waiting队列中所有的seq_group都没做过prefill,因此每个seq_group下面
# 只有1条seq,这个seq即位prompt本身,所以我们取[0]即可拿出这个prompt
# ==========================================================================
seq = seq_group.get_seqs(status=SequenceStatus.WAITING)[0]
# ==========================================================================
# 计算该seq的逻辑块数量
# (prefill阶段,有多少个逻辑块,就应该分配多少个物理块)
# ==========================================================================
num_prompt_blocks = len(seq.logical_token_blocks)
# ==========================================================================
# 为该seq分配物理块,List[PhysicalTokenBlock]
# ==========================================================================
block_table: BlockTable = []
# 遍历该seq的所有逻辑块
for logical_idx in range(num_prompt_blocks):
# ==========================================================================
# 如果block的滑动窗口长度不为空(可暂时忽略不看)
# ==========================================================================
if (self.block_sliding_window is not None
and logical_idx >= self.block_sliding_window):
block = block_table[logical_idx % self.block_sliding_window]
# Set the reference counts of the token blocks.
block.ref_count = seq_group.num_seqs()
# ==========================================================================
# 如果做了prefix caching,即使用的是CachedBlockAllocator
# (是下篇要讲解的重点,这里我们用的是UncachedBlockAllocator,所以可忽略不看)
# ==========================================================================
elif self.enable_caching:
block = self.gpu_allocator.allocate(
seq.hash_of_block(logical_idx),
seq.num_hashed_tokens_of_block(logical_idx))
# ==========================================================================
# 其余情况(即UncachedBlockAllocator对应的情况)
# ==========================================================================
else:
# 从空闲物理块中取一块出来,并令其ref_count = 1(表示有1个逻辑块引用它了)
# 相关代码讲解见下
block = self.gpu_allocator.allocate()
# 由于seq_group下的所有seq共享一个prompt,
# 所以进一步令物理块的ref_count = num_seqs
# (表示这些seqs的逻辑块都引用它了)
block.ref_count = seq_group.num_seqs()
block_table.append(block)
# ==========================================================================
# prefill阶段,这个seq_group下所有的seq共享一个prompt,也即共享这个prompt代表的物理块
# ==========================================================================
for seq in seq_group.get_seqs(status=SequenceStatus.WAITING):
self.block_tables[seq.seq_id] = block_table.copy()
# ... (该class下的其它方法,暂时略过)
那现在我们再进一步看下上面代码中block = self.gpu_allocator.allocate()的实现(一切尽在注释中):
# vllm/core/block_manager_v1.py
class UncachedBlockAllocator(BlockAllocatorBase):
"""Manages free physical token blocks for a device.
The allocator maintains a list of free blocks and allocates a block when
requested. When a block is freed, its reference count is decremented. If
the reference count becomes zero, the block is added back to the free list.
"""
def __init__(
self,
device: Device,
block_size: int,
num_blocks: int,
) -> None:
self.device = device # 设备:cpu/gpu
self.block_size = block_size # 该设备上每个物理块的槽位数,默认为16
self.num_blocks = num_blocks # 该设备上留给KV cache的总物理块数量
# =================================================================
# 初始化所有物理块
# self.free_blocks:List[PhysicalTokenBlock], 用于跟踪该设备上所有
# 未被使用过的物理块
# =================================================================
self.free_blocks: BlockTable = []
for i in range(num_blocks):
# vllm/vllm/block.py
# 定义物理块
block = PhysicalTokenBlock(device=device,
block_number=i,
block_size=block_size,
block_hash=-1,
num_hashed_tokens=0)
self.free_blocks.append(block)
def allocate(self,
block_hash: Optional[int] = None,
num_hashed_tokens: int = 0) -> PhysicalTokenBlock:
if not self.free_blocks:
raise ValueError("Out of memory! No free blocks are available.")
block = self.free_blocks.pop()
block.ref_count = 1 # 该物理块首次有逻辑块引用了,所以ref_count=1
return block
def free(self, block: PhysicalTokenBlock) -> None:
"""
释放一条seq对应的物理块
即将对应物理块的引用-1,如果此时引用数量为0,说明对应物理块完全自由了,
需要再将其放入自由物理块列表中
"""
if block.ref_count == 0:
raise ValueError(f"Double free! {block} is already freed.")
block.ref_count -= 1
if block.ref_count == 0:
self.free_blocks.append(block)
def get_num_free_blocks(self) -> int:
return len(self.free_blocks)
def contains_block(self, block_hash: int) -> bool:
raise NotImplementedError(
"Invalid codepath for uncached block allocator.")
def update_hash(self, block_hash: int, block: PhysicalTokenBlock):
raise NotImplementedError(
"Invalid codepath for uncached block allocator.")
好,整个过程代码注释已经说得非常清楚了,这里我们再稍微总结下:
-
waiting队列中的每个seq_group都还未经历过prefill阶段,因此每个seq_group下只有1个seq,这个seq即为prompt -
在使用 UncachedBlockAllocator为wating队列中的某个seq_group分配物理块时,我们就是在对初始的这个prompt分配物理块。所以这个prompt有多少个逻辑块,我们就分配多少个可用的空闲物理块,同时注意更新物理块的ref_count。 -
你一定发现了,这里我们做的只是给定一种“物理块的分配方案”,我们只是在制定这个seq_group可以使用哪些物理块,但并没有实际往物理块中添加数据!“添加数据”这一步留到这1步推理实际开始时,由CacheEngine按照这个方案,往物理块中实际添加KV Cache。这个我们留在再后面的系列讲解。
4.3 为running/swapped队列中的seq_group分配decode需要的物理块
接下来我们考虑为running/swapped队列中的seq_group分配decode需要的物理块。
对于每个seq_group,在上1个推理阶段,我们对它下面的每个seq都产出了1个token。所以在这个推理阶段,我们判断能否为这些seq_group分配物理块时,我们也会分成两步:
-
调用
self.block_manager.can_append_slot(seq_group)方法,判断是否至少能为这个seq_group下的每个seq都分配1个空闲物理块。如果可以则认为能调度这个seq_group(原因和代码分析我们在源码解读2中细讲过,这里不赘述)。 -
调用
self._append_slot(seq_group, blocks_to_copy)方法,实际分配物理块。我们马上来看细节。
调用入口(一切尽在注释中):
# vllm/core/scheduler.py
def _append_slot(
self,
seq_group: SequenceGroup,
blocks_to_copy: Dict[int, List[int]], # {旧物理块id:[由旧物理块copy-on-write而来的新物理块id]}
) -> None:
# =============================================================================
# 遍历这个seq_group中状态为running的所有seq
# =============================================================================
for seq in seq_group.get_seqs(status=SequenceStatus.RUNNING):
# ========================================================================
# 为这个seq分配物理块,代码细节见下
# ret = None时,说明可以继续使用物理块的空槽位,不需要新分配物理块
# ret部位空时的结果为:(last_block.block_number, new_block.block_number)
# 前者表示源物理块,后者表示copy-on-write而来的物理块
# (有疑惑不要紧,下文我们马上来看代码细节)
# ========================================================================
ret = self.block_manager.append_slot(seq)
# ========================================================================
# ret非None,说明采用了copy-on-write机制(参见原理篇讲解)
# 这时我们要记录copy-on-write相关的映射关系
# ========================================================================
if ret is not None:
src_block, dst_block = ret
# {旧物理块id:[由旧物理块copy-on-write而来的新物理块id]}
if src_block in blocks_to_copy:
blocks_to_copy[src_block].append(dst_block)
else:
blocks_to_copy[src_block] = [dst_block]
我们来看self.block_manager.append_slot(seq)细节(一切尽在注释中):
# vllm/core/block_manager_v1.py
class BlockSpaceManagerV1(BlockSpaceManager):
"""Manages the mapping between logical and physical token blocks."""
def __init__(
self,
block_size: int, # 每个block的大小
num_gpu_blocks: int, # 当前gpu上最多能分配的block数量
num_cpu_blocks: int, # 当前cpu上,用于做swap的内存中,最多能分配的block数量
watermark: float = 0.01, # 内存交换的水位线(阈值)
sliding_window: Optional[int] = None, # 滑动窗口的大小
enable_caching: bool = False, # 是否需要做prefix caching(目前暂时不支持,所以都设为False)
) -> None:
self.block_size = block_size
self.num_total_gpu_blocks = num_gpu_blocks
self.num_total_cpu_blocks = num_cpu_blocks
if enable_caching and sliding_window is not None:
raise NotImplementedError(
"Sliding window is not allowed with prefix caching enabled!")
self.block_sliding_window = None
if sliding_window is not None:
assert sliding_window % block_size == 0, (sliding_window,
block_size)
self.block_sliding_window = sliding_window // block_size
self.watermark = watermark
assert watermark >= 0.0
self.enable_caching = enable_caching
# ===========================================================================
# 水位线block数量:理解成一个阈值,这个阈值决定是否要给当前seq分配block
# 设置水位线block的目的是不要一下打满设备中的物理块,留一些buffer,避免后续频繁地发生swap
# ===========================================================================
self.watermark_blocks = int(watermark * num_gpu_blocks)
# ===========================================================================
# 根据是否做了prefix caching限制,来选择不同的allocator
# ===========================================================================
if self.enable_caching:
logger.info("Automatic prefix caching is enabled.")
self.gpu_allocator = CachedBlockAllocator(Device.GPU, block_size,
num_gpu_blocks)
self.cpu_allocator = CachedBlockAllocator(Device.CPU, block_size,
num_cpu_blocks)
else:
self.gpu_allocator = UncachedBlockAllocator(
Device.GPU, block_size, num_gpu_blocks)
self.cpu_allocator = UncachedBlockAllocator(
Device.CPU, block_size, num_cpu_blocks)
# ===========================================================================
# 创建block_tables字典,形式如{seq_id: block_table}, 记录每一个序列对应的block table
# ===========================================================================
self.block_tables: Dict[int, BlockTable] = {}
def can_append_slot(self, seq_group: SequenceGroup) -> bool:
"""
对于这个seq_group,我们检查对于其中的每一个seq,
是否能至少分配一个空闲物理块给它
相关讲解在源码解读2中详细说过,不再赘述
"""
# Simple heuristic: If there is at least one free block
# for each sequence, we can append.
num_free_gpu_blocks = self.gpu_allocator.get_num_free_blocks()
num_seqs = seq_group.num_seqs(status=SequenceStatus.RUNNING)
return num_seqs <= num_free_gpu_blocks
def _promote_last_block(
self,
seq: Sequence,
last_block: PhysicalTokenBlock,
) -> PhysicalTokenBlock:
assert self.enable_caching
# Compute a new hash for the block so that it can be shared by other
# Sequences
new_hash = seq.hash_of_block(len(seq.logical_token_blocks) - 1)
# if new_hash is already in the cached table, then free last_block
# and return the cached version
if self.gpu_allocator.contains_block(new_hash):
self.gpu_allocator.free(last_block)
return self.gpu_allocator.allocate(new_hash)
else:
self.gpu_allocator.update_hash(new_hash, last_block)
return last_block
def _is_last_block_full(
self,
seq: Sequence,
) -> bool:
"""
检查当前这最后一个物理块是不是已经装满了
"""
# 获取该seq的token数量
token_ids_len = len(seq.data.get_token_ids())
# 如果seq的token数量大于0,且token数量能被block整除,说明当前这最后一个物理块是满的
return token_ids_len > 0 and token_ids_len % seq.block_size == 0
def _maybe_promote_last_block(
self,
seq: Sequence,
last_block: PhysicalTokenBlock,
) -> PhysicalTokenBlock:
# ===================================================================
# 检查当前这最后一个物理块是否满了,如果是:
# ===================================================================
if self._is_last_block_full(seq):
return self._promote_last_block(seq, last_block)
else:
return last_block
def _allocate_last_physical_block(
self,
seq: Sequence,
) -> PhysicalTokenBlock:
"""
我们在想添加新的物理块之前,调用这个函数,来判断是不是真得有必要添加一个物理块
"""
# ===================================================================
# 如果不使用prefix caching,就直接分配物理块(看到这里就可以,下面的不用看)
# ===================================================================
if not self.enable_caching:
return self.gpu_allocator.allocate()
# ===================================================================
# 使用prefix caching(下篇要讲解的重点,这里可以忽略)
# ===================================================================
block_hash: Optional[int] = None
if (self._is_last_block_full(seq)):
block_hash = seq.hash_of_block(len(seq.logical_token_blocks) - 1)
num_hashed_tokens = seq.num_hashed_tokens_of_block(
len(seq.logical_token_blocks) - 1)
new_block = self.gpu_allocator.allocate(block_hash, num_hashed_tokens)
if block_hash is None:
assert new_block.ref_count == 1
return new_block
def append_slot(
self,
seq: Sequence,
) -> Optional[Tuple[int, int]]:
"""
为这个seq中的新token分配一个物理槽位
"""
# ==============================================================
# 读取这个seq的逻辑块,List[LogicalTokenBlock]
# ==============================================================
logical_blocks = seq.logical_token_blocks
# ==============================================================
# 读取这个seq的物理块,List[PhysicalTokenBlock]
# ==============================================================
block_table = self.block_tables[seq.seq_id]
# ==============================================================
# 如果物理块数量 < 逻辑块数量(说明此时需要分配新的物理块了)
# 注:上1个推理阶段完毕后,seq的逻辑块更新了(把最新生成的这个token装进去了)
# 但物理块还没更新
# ==============================================================
if len(block_table) < len(logical_blocks):
# ==============================================================
# (需要声明物理块只允许比逻辑块少1块)
# ==============================================================
assert len(block_table) == len(logical_blocks) - 1
# ==============================================================
# 如果使用滑动窗口时的逻辑(可暂时忽略不看)
# ==============================================================
if (self.block_sliding_window
and len(block_table) >= self.block_sliding_window):
# reuse a block
block_table.append(block_table[len(block_table) %
self.block_sliding_window])
# ==============================================================
# 其余情况,直接分配一个新的物理块给当前序列
# ==============================================================
else:
# 如果是UnCachedBlockAllocator,就直接分配一个新的空闲物理块
new_block = self._allocate_last_physical_block(seq)
block_table.append(new_block)
return None
# ==============================================================
# 如果物理块数量==逻辑块数量:
# ==============================================================
last_block = block_table[-1] # 取出最后一个物理块
assert last_block.device == Device.GPU # 声明必须是gpu物理块
# ==============================================================
# 如果最后一个物理块的引用数量为1(只有1个逻辑块引用它)
# (也就是只有当前这个seq在用它)
# ==============================================================
if last_block.ref_count == 1:
# ==============================================================
# 如果你是在做prefix caching(暂时不看,下篇再细讲)
# ==============================================================
if self.enable_caching:
maybe_new_block = self._maybe_promote_last_block(
seq, last_block)
block_table[-1] = maybe_new_block
# ==============================================================
# 不用prefix caching,此时我们不需要添加新的物理块,所以返回None
# ==============================================================
return None
# ==============================================================
# 如果最后一个物理块的引用数量为 > 1 (有别的逻辑块在引用它)
# (也就是有别的seq在用它)
# ==============================================================
else:
# ==============================================================
# The last block is shared with other sequences.
# Copy on Write: Allocate a new block and copy the tokens.
# 触发copy-on-write机制,分配一个新的物理块。机制相关的解释见原理篇讲解
# ==============================================================
new_block = self._allocate_last_physical_block(seq)
block_table[-1] = new_block
# 从该seq的block_table中释放掉旧的物理块
# 也即该物理块ref_count -= 1,如果-=1后ref_count=0,说明该物理块彻底自由了,
# 此时可以把它添加进自由物理块的列表中(细节留给大家自己看源码,不难)
self.gpu_allocator.free(last_block)
return last_block.block_number, new_block.block_number
如果在阅读上述代码中,你感觉有些迷惑,建议先看一下原理篇的copy-on-write机制,以及源码解读2中的相关相关讲解。动手画画图,帮助理清过程。
同样,在这里我们依然要强调,调度器中只是给出了物理块的分配方案,并没有实际往物理块中添加数据,添加数据这一步是CacheEngine照着这个方案来实际操作的,这个我们放在后面的文章中讲解。
恭喜你已经了解了非缓存式物理块管理器(UncachedBlockAllocator)的全部细节!在块管理器的下篇中,我们将来看一个更有意思,代码上也更有难度的缓存式块管理器CachedBlockAllocator,一起来看看vllm在论文中说的prefix caching是如何实现的。

公众号后台回复“数据集”获取100+深度学习各方向资源整理
极市干货

点击阅读原文进入CV社区
收获更多技术干货

