极市导读
在本文中,作者从vLLM批处理的入口函数开始,介绍了其推理内核LLMEngine的两个重要函数add_request()和step()。当LLMEngine开始执行1次调度时(step),调度器策略(Scheduler)会根据实际gpu上KV Cache block的使用情况等要素,来选择要送哪些seq_group去做新一轮推理。 >>加入极市CV技术交流群,走在计算机视觉的最前沿
大家好,vLLM源码解读第二期更新了,本期我们一起来解读vLLM的调度器策略。
实话说,这真得是我写过最难的源码解读了。由于vLLM代码本身的复杂性,逻辑上的嵌套性,使得我在读源码时,先接收到的是碎片化的东西,当代码一长、细节一多时,就很难把碎片化的东西拼成全貌。所以在本系列对vLLM的介绍中,不管是哪一块,都会按照 “宏观(图解) -> 细节(配合源码) ”的方式,先理清vLLM在这里想做什么事,为什么要这么做,然后再一起来看各小块的代码实现。
【全文目录如下】
前期提要与本期导览
一、入口函数
二、SequenceGroup
2.1 原生请求输入
2.2 SequenceGroup的作用
2.3 SequenceGroup的结构
三、add_request: 预处理请求
四、step:调度器策略
4.1 调度器结构
4.2 整体调度流程
4.3 _passed_delay:waiting队列调度时间阈值判断
4.4 can_allocate:能否为seq_group分配物理块(prefill)
4.5 can_append_slot: 能否为seq_group分配物理块(decode)
4.6 allocate与append_slot:为seq_group实际分配物理块
4.7 preempt:抢占策略
4.8 调度器整体代码解读
五、总结
前期提要与本期导览
在上一篇关于vLLM代码整体架构的文章中,我们提到过无论是“离线批处理(同步)”还是“在线流式服务(异步)”,它们都采用了同一个推理内核引擎LLMEngine,其整体架构如下:
其中:
-
在每1个推理阶段中,调度器(Scheduler)决定哪些请求可以参与推理,并为这些请求做好逻辑块->物理块的映射。 -
在每1个推理阶段中,分布式执行者(图中Distributed Workers部分,根据代码,我们将其命名为model_executor会更加合适)接收调度器传来的这些请求,分发到各个worker上去做推理。Worker中的CacheEngine负责实际管理KV Cache;Worker中的model负责加载模型、实行推理,PagedAttention相关的实现和调用就在model下。
这里,每1个推理阶段的定义是:prefill算1个推理阶段,每个decode各算1个推理阶段。在本文中,我们统一用step来表示“1个推理阶段”。
-
在本文中,我们会详细解读调度器(Scheduler)全部细节; -
在下一篇文章中,我们会详细解读块管理(blockmanager)的全部细节,并以parallel sampling,beam search和prefix caching为例,将上图左半部分全部串一遍 -
在后续文章中,我们会来解读上图右半部分细节(还没来得及拆逻辑,暂时不知道会写几篇)
由于块管理者和调度器在代码上逻辑层层嵌套,所以为了不影响大家对调度器的理解,涉及到块管理者的部分,本文也会给出尽量简明清晰的说明。
一、入口函数
在源码架构篇中我们提过,本系列的介绍思路是:以“离线批处理”作为入口,详细解说内核引擎LLMEngine的各块细节。在此基础上我们再来看“在线流式服务”的运作流程。所以现在,我们先来回顾下离线批处理的调用方式:
from vllm import LLM, SamplingParams
# ===========================================================================
# batch prompts
# ===========================================================================
prompts = ["Hello, my name is",
"The president of the United States is",
"The capital of France is",
"The future of AI is",]
# ===========================================================================
# 采样参数
# ===========================================================================
sampling_params = SamplingParams(temperature=0.8, top_p=0.95)
# ===========================================================================
# 初始化vLLM offline batched inference实例,并加载指定模型
# ===========================================================================
llm = LLM(model="facebook/opt-125m")
# ===========================================================================
# 推理
# ===========================================================================
outputs = llm.generate(prompts, sampling_params)
# ===========================================================================
# 对每一条prompt,打印其推理结果
# ===========================================================================
for output in outputs:
prompt = output.prompt
generated_text = output.outputs[0].text
print(f"Prompt: {prompt!r}, Generated text: {generated_text!r}")
有两点需要注意:
-
llm = LLM(model="facebook/opt-125m"):实例化了一个离线批处理的vLLM对象。其本质是实例化了一个内核引擎LLMEngine对象。在执行这个步骤时,LLMEngine会执行一次模拟实验(profiling),来判断需要在gpu上预留多少的显存空间给KV Cache block(模拟实验的流程参见源码篇1的3.2节,TODO,大家可以对照着来读源码,本文不再涉及这块源码细节)。 -
推理入口在第24行 outputs = llm.generate(prompts, sampling_params)。现在我们进入LLM类下,来看这个generate函数,代码如下:
# vllm/entrypoints/llm.py
class LLM:
"""An LLM for generating texts from given prompts and sampling parameters.
...
"""
def __init__(
self,
model: str,
tokenizer: Optional[str] = None,
tokenizer_mode: str = "auto",
trust_remote_code: bool = False,
tensor_parallel_size: int = 1,
dtype: str = "auto",
quantization: Optional[str] = None,
revision: Optional[str] = None,
tokenizer_revision: Optional[str] = None,
seed: int = 0,
gpu_memory_utilization: float = 0.9,
swap_space: int = 4,
enforce_eager: bool = False,
max_context_len_to_capture: int = 8192,
disable_custom_all_reduce: bool = True,
**kwargs,
) -> None:
...
# ==============================================================================
# 使用配置好的engine参数,初始化LLMEngine实例
# ==============================================================================
self.llm_engine = LLMEngine.from_engine_args(
engine_args, usage_context=UsageContext.LLM_CLASS)
# ==============================================================================
# 用于全局唯一的request_id,
# 在vLLM中内核引擎的处理中,1个prompt视为1个request,分配全局唯一的request_id
# ==============================================================================
self.request_counter = Counter()
...
def generate(
self,
prompts: Optional[Union[str, List[str]]] = None,
sampling_params: Optional[SamplingParams] = None,
prompt_token_ids: Optional[List[List[int]]] = None,
use_tqdm: bool = True,
lora_request: Optional[LoRARequest] = None,
multi_modal_data: Optional[MultiModalData] = None,
) -> List[RequestOutput]:
"""Generates the completions for the input prompts.
NOTE: This class automatically batches the given prompts, considering
the memory constraint. For the best performance, put all of your prompts
into a single list and pass it to this method.
Args:
prompts: prompts可以是str,也可以是list[str]
sampling_params: 采样超参,例如温度、top_k等;如果为None则使用vLLM默认的参数
prompt_token_ids: prompt对应的token_id,如果没有提供的话,vllm会调用tokenizer进行 转换
use_tqdm: 是否要展示process bar
lora_request: 如果想请求特定的lora_adapter,可以将它的path等信息包装在该请求中,
但vLLM建议尽量不要使用这种方式,因为私有的lora adapter可能会带来一些
安全性的问题
multi_modal_data: 多模态相关的数据
Returns:
A list of `RequestOutput` objects containing the generated
completions in the same order as the input prompts.
"""
if prompts is None and prompt_token_ids is None:
raise ValueError("Either prompts or prompt_token_ids must be "
"provided.")
if isinstance(prompts, str):
# Convert a single prompt to a list.
prompts = [prompts]
if (prompts is not None and prompt_token_ids is not None
and len(prompts) != len(prompt_token_ids)):
raise ValueError("The lengths of prompts and prompt_token_ids "
"must be the same.")
if sampling_params is None:
# Use default sampling params.
sampling_params = SamplingParams()
if multi_modal_data:
multi_modal_data.data = multi_modal_data.data.to(torch.float16)
# ============================================================================
# 将request添加到engine中
# 在vLLM内核运算逻辑中,1个prompt算1个request,需要有1个全局唯一的request_id
# ============================================================================
num_requests = len(prompts) if prompts is not None else len(
prompt_token_ids)
for i in range(num_requests):
prompt = prompts[i] if prompts is not None else None
token_ids = None if prompt_token_ids is None else prompt_token_ids[
i]
# =======================================================================
# 将每个prompt添加进LLMEngine中,_add_request具体做了以下几件事:
# - 将每个prompt处理成特定的输入类型(SequenceGroup实例,后文会细说)
# - 将每个prompt加入Scheduler的waiting队列,等待处理
# =======================================================================
self._add_request(
prompt,
sampling_params,
token_ids,
lora_request=lora_request,
# Get ith image while maintaining the batch dim.
multi_modal_data=MultiModalData(
type=multi_modal_data.type,
data=multi_modal_data.data[i].unsqueeze(0))
if multi_modal_data else None,
)
# ============================================================================
# 把这个batch的所有prompt都添加完后,执行推理,详情参见_run_engine
# ============================================================================
return self._run_engine(use_tqdm)
def _add_request(
self,
prompt: Optional[str],
sampling_params: SamplingParams,
prompt_token_ids: Optional[List[int]],
lora_request: Optional[LoRARequest] = None,
multi_modal_data: Optional[MultiModalData] = None,
) -> None:
# 每个prompt赋1个request_id
request_id = str(next(self.request_counter))
self.llm_engine.add_request(request_id,
prompt,
sampling_params,
prompt_token_ids,
lora_request=lora_request,
multi_modal_data=multi_modal_data)
def _run_engine(self, use_tqdm: bool) -> List[RequestOutput]:
# Initialize tqdm.
if use_tqdm:
num_requests = self.llm_engine.get_num_unfinished_requests()
pbar = tqdm(total=num_requests,
desc="Processed prompts",
dynamic_ncols=True)
# ===========================================================================
# 如果当前调度器中还有没完成推理的请求(调度器中waiting/running/swapped任一队列非空)
# ===========================================================================
outputs: List[RequestOutput] = []
while self.llm_engine.has_unfinished_requests():
# =========================================================================
# 执行1次推理调度(step),决定哪些请求的数据可以参与到这次推理中
# =========================================================================
step_outputs = self.llm_engine.step()
for output in step_outputs:
# =====================================================================
# 如果本step后,有请求已经完成了推理,就将推理结果装进outputs中
# =====================================================================
if output.finished:
outputs.append(output)
if use_tqdm:
pbar.update(1)
if use_tqdm:
pbar.close()
# Sort the outputs by request ID.
# This is necessary because some requests may be finished earlier than
# its previous requests.
outputs = sorted(outputs, key=lambda x: int(x.request_id))
return outputs
总结来说,当我们调用outputs = llm.generate(prompts, sampling_params)时,它实际做了两件事情:
-
_add_request:将输入数据传给LLMEngine,它具体做了如下事情: -
把每1个prompt包装成一个SequenceGroup对象。从客户端角度看,1个请求可能包含多个prompts,例如离线批处理场景下你可以将1个batch理解成1个请求;但是从LLMEngine的角度看,1个prompt是1个请求,所以它会对输入数据进行预处理。在后文对SequenceGroup的讲解中,我们会来看vLLM这样做的意义。 -
把包装成SequenceGroup对象的数据加入调度器(Scheduler)的waiting队列,等待处理。这一块相关的细节,我们放在后文说。 -
_run_engine:执行推理。只要调度器的waiting/running/swapped队列非空,我们就认为此时这批batch还没有做完推理,这时我们就会调用LLMEngine的step()函数,来完成1次调度以决定要送哪些数据去做推理。
所以,想要知道调度器的运作流程,我们只要从LLMEngine的add_request()和step()两个函数入手就好了。不过在正式进入这两个函数的讲解之前,我们先来看和输入数据一个问题:为什么要把每个prompt都包装成一个SequenceGroup实例?SequenceGroup又长什么样呢?
二、SequenceGroup
2.1 原生输入
在一般的推理场景中,我们通常给模型传1个prompt及相关的采样参数,让模型来做推理。此时你的输入可能长下面这样:
("To be or not to be,",
SamplingParams(temperature=0.8, top_k=5, presence_penalty=0.2)),
但在其余的场景中,模型decoding的策略可能更加复杂,例如:
-
Parallel Sampling:你传给模型1个prompt,希望模型基于这个这个prompt,给出n种不同的output -
Beam Search:你传给模型1个prompt,在采用Beam Search时,每个推理阶段你都会产出top k个output,其中k被称为Beam width(束宽)。
这些情况下,你传给模型的输入可能长下面这样:
# Parallel Sampling
("What is the meaning of life?",
SamplingParams(n=2, temperature=0.8, top_p=0.95, frequency_penalty=0.1))
# Beam Search (best_of = 束宽)
("It is only with the heart that one can see rightly",
SamplingParams(n=3, best_of=3, use_beam_search=True, temperature=0.0)),
【备注:SamplingParams遵从OpenAI API范式,对其中各种参数的解释可参见OpenAI官方文档】
总结来说,可能出现"1个prompt -> 多个outputs"的情况。那是否能设计一种办法,对1个prompt下所有的outputs进行集中管理,来方便vLLM更好做推理呢?
2.2 SequenceGroup的作用
-
"1个prompt -> 多个outputs"这样的结构组成一个SequenceGroup实例。
-
其中每组"prompt -> output"组成一个序列(seq,属于Sequence实例),每个seq下有若干状态(status)属性,包括:
-
FINISHED_STOPPED:正常执行完毕,例如碰到符号,该seq的推理正常结束了 -
FINISHED_LENGTH_CAPPED:因为seq的长度达到最大长度限制,而结束推理 -
FINISHED_ABORTED:因不正常状态,而被终止的推理。例如客户端断开连接,则服务器会终止相关seq的推理 -
FINISHED_IGNORED:因prompt过长而被终止执行的推理。本质上也是受到长度限制 -
WAITING:正在waiting队列中。waiting队列中的序列都没有做过prefill。 -
RUNNING:正在running队列中,即已经开始做推理。 -
SWAPPED:正在swapped队列中,表示此时gpu资源不足,相关的seq_group被抢占,导致其暂停推理,相关的KV block被置换到cpu上(swap out),等待gpu资源充足时再置换回来重新计算(swap in)。 -
若干和Finish相关的状态,表示该seq推理已经结束,具体包括: -
在vLLM中有一个重要假设:一个seq_group中的所有seq共享1个prompt。
我们来通过一个具体的例子,更好感受一下SequenceGroup的作用:
-
在推理开始之前,这个seq_group下只有1条seq,它就是prompt,状态为waiting。
-
在第1个推理阶段,调度器选中了这个seq_group,由于它的采样参数中n = 4,所以在做完prefill之后,它会生成4个seq,它们的状态都是running。
-
在若干个推理阶段后,gpu上的资源不够了,这个seq_group不幸被调度器抢占(preemption),它相关的KV block也被swap out到cpu上。此时所有seq的状态变为swapped。这里要注意,当一个seq_group被抢占时,对它的处理有两种方式:
-
Swap:如果该seq_group下的seq数量 > 1,此时会采取swap策略,即把seq_group下【所有】seq的KV block从gpu上卸载到cpu上。(seq数量比较多,直接把算出的KV block抛弃,比较可惜) -
Recomputation:如果该seq_group下的seq数量 = 1,此时会采取recomputation策略,即把该seq_group相关的物理块都释放掉,然后将它重新放回waiting队列中。等下次它被选中推理时,就是从prefill阶段开始重新推理了,因此被称为“重计算”。(seq数量少,重新计算KV block的成本不高)
【注意,并不是每个seq_group都会经历抢占,具体要看调度器策略和gpu资源使用情况】
-
又过了若干个推理阶段,gpu上的资源又充足了,此时执行swap in操作,将卸载到cpu上的KV block重新读到gpu上,继续对该seq_group做推理,此时seq的状态又变为running。 -
又过了若干个推理阶段,该seq_group中有1个seq已经推理完成了,它的状态就被标记为finish,此后这条已经完成的seq将不参与调度。 -
又过了若干个推理阶段,这个seq_group下所有的seq都已经完成推理了,这样就可以把它作为最终output返回了。
相信通过这个例子,我们已经能更好理解为什么vLLM要把1个prompt包装成SequenceGroup实例了。接下来我们就来看SequenceGroup实例的具体结构。
2.3 SequenceGroup的结构
SequenceGroup相关的脚本在vllm/sequence.py中,下图给出了SequenceGroup的结构图解(仅列出重要的属性和方法):
(1)结构总述
SequenceGroup:
-
self.seqs_dict:{seq_id: seq},其中每个seq是一个Sequence对象。正如我们前文介绍的那样,一个seq_group下包含若干seqs -
self.sampling_params:采样参数 -
self.metrics:记录该seq_group相关的指标,例如该seq_group是什么时候被加入LLMEngine的(arrival_time),该seq_group第一次被调度器选中调度是什么时候等等。调度器在选择时,会参考seq_groups们的这些指标来做决策。 -
get_max_num_running_steps:该seq_group在剩余生命周期内并行running的最大seq数量。“剩余生命周期”指从此刻一直到seq_group中所有的seq都做完推理。举个例子来说,我们看2.2节配图中倒数第3个时刻,此时这个seq_group内所有的seq都还没结束推理,所以若调用这个方法,则返回值为4;再看倒数第2个时刻,此时有1个seq已经完成了推理,所以若调用这个方法,则返回值为3。在后续调度策略代码中,我们将经常看到这个方法被调用,目的是用于估计若当前对一个seq_group做推理,它将消耗多少gpu资源。
我们来详细看下get_max_num_running_steps代码实现(一切尽在注释中):
def get_max_num_running_seqs(self) -> int:
"""The maximum number of sequences running in parallel in the remaining
lifetime of the request.
返回请求在其剩余生命周期中并行运行的最大序列数。
"""
# ============================================================================
# 若采用beam search,每1个推理阶段都是best_of(束宽)个seq在running
# ============================================================================
if self.sampling_params.use_beam_search:
return self.sampling_params.best_of
# ============================================================================
# 如果不采用beam search
# ============================================================================
else:
# =========================================================================
# 此时best_of默认和n一致,即表示我们希望1个prompt产出n个outputs。因此理论上,这个
# seq_group下会维护best_of个seq(这就是self.num_seqs()的返回值)。
# 如果出现best_of > self.num_seqs()的情况,说明该seq_group刚从waiting变成running
# 准备做推理(参考2.2节配图中左侧第1个时刻),此时对于这个seq_group来说,
# 其剩余生命周期并行运行的最大seq数量为best_of
# =========================================================================
if self.sampling_params.best_of > self.num_seqs():
# At prompt stage, the sequence group is not yet filled up
# and only have one sequence running. However, in the
# generation stage, we will have `best_of` sequences running.
return self.sampling_params.best_of
# =========================================================================
# 其余时刻(例如2.2节配图中非左侧第1个时刻的所有时刻)下,我们就返回这个seq_group中
# 未完成推理的seq数量。根据2.2节介绍,我们知道一个seq的完成状态有四种:
# SequenceStatus.FINISHED_STOPPED,
# SequenceStatus.FINISHED_LENGTH_CAPPED,
# SequenceStatus.FINISHED_ABORTED,
# SequenceStatus.FINISHED_IGNORED
# =========================================================================
return self.num_unfinished_seqs()
Sequence:对于一个seq,我们重点来看它的属性self.logical_token_blocks(逻辑块)和方法_append_tokens_to_blocks(生成逻辑块的方法)。在vLLM中,每个seq都单独维护一份属于自己的逻辑块,不同的逻辑块可以指向同一个物理块(此刻你一定很关心逻辑块和物理块是如何做映射的,我们会循序渐进地讲解这点,现在你可以先忽略映射方法,把目光聚焦于“一个seq的逻辑块长什么样,怎么初始化它的逻辑块”)
(2)1个逻辑块的结构
我们先来回答“1个逻辑块长什么样”这个问题,逻辑块定义的代码比较简单,所以我们直接看代码(一切尽在注释中),代码路径vllm/block.py
class LogicalTokenBlock:
"""A block that stores a contiguous chunk of tokens from left to right.
Logical blocks are used to represent the states of the corresponding
physical blocks in the KV cache.
KV cache的逻辑块
"""
def __init__(
self,
block_number: int, # 逻辑块的序号
block_size: int, # 每个逻辑块中有多少个槽位(默认为16)
) -> None:
self.block_number = block_number
self.block_size = block_size
# 逻辑块刚初始化时,将其中的每个token_id都初始化为_BLANK_TOKEN_ID(-1)
self.token_ids = [_BLANK_TOKEN_ID] * block_size
# 当前逻辑块中已经装下的token的数量
self.num_tokens = 0
def is_empty(self) -> bool:
"""判断当前逻辑块是为空"""
return self.num_tokens == 0
def get_num_empty_slots(self) -> int:
"""当前逻辑块的空余槽位"""
return self.block_size - self.num_tokens
def is_full(self) -> bool:
"""判断当前逻辑块是否已经被装满"""
return self.num_tokens == self.block_size
def append_tokens(self, token_ids: List[int]) -> None:
"""将给定的一些token_ids装入当前逻辑块中"""
# 给定的token_ids的长度必须 <= 当前逻辑块剩余的槽位
assert len(token_ids) <= self.get_num_empty_slots()
# 当前逻辑块第一个空槽的序号
curr_idx = self.num_tokens
# 将这些tokens装进去
self.token_ids[curr_idx:curr_idx + len(token_ids)] = token_ids
# 更新当前逻辑块中tokens的数量
self.num_tokens += len(token_ids)
def get_token_ids(self) -> List[int]:
"""获取当前逻辑块中所有被装满的位置的token_ids"""
return self.token_ids[:self.num_tokens]
def get_last_token_id(self) -> int:
"""获取当前逻辑块所所有被装满的位置的最后一个token_id"""
assert self.num_tokens > 0
return self.token_ids[self.num_tokens - 1]
(3)再回到Sequence上来
知道了每个逻辑块的结构,我们现在来回答“怎么给一个seq分配逻辑块”这个问题,也就是回到2.3(1)中Sequence的_append_tokens_to_blocks方法上来:当一个seq只有prompt时,这个方法负责给prompt分配逻辑块;当这个seq开始产出output时,这个方法负责给每一个新生成的token分配逻辑块,整个过程如下图(图片来自vLLM论文,大家忽略图中block_table的部分):
代码如下(一切尽在注释中,/vllm/sequence.py):
def _append_tokens_to_blocks(self, token_ids: List[int]) -> None:
"""
将token_ids动态填入逻辑块列表中
Args:
token_ids: prompt部分的token_ids
"""
cursor = 0
# 遍历prompt token_ids中的每一个token_id
while cursor < len(token_ids):
# 如果当前逻辑块列表(logical_token_blocks)为空
if not self.logical_token_blocks:
# 则先append一个逻辑块,该逻辑块index为0,大小为16,其中的每一个token_id为-1
self._append_logical_block()
# 取出逻辑块列表中的最后一个逻辑块
last_block = self.logical_token_blocks[-1]
# 如果这最后一个逻辑块中已经没有槽位
if last_block.is_full():
# 那么再append一个逻辑块,其大小为16,其中每一个token_id为-1
self._append_logical_block()
# 把这个新append的逻辑块取出来
last_block = self.logical_token_blocks[-1]
# 检查当前取出的逻辑块中空槽位的数量
num_empty_slots = last_block.get_num_empty_slots()
# 用当前的token_ids填充空槽位,直到无法填满为止
last_block.append_tokens(token_ids[cursor:cursor +
num_empty_slots])
cursor += num_empty_slots
好,到目前为止,我们就把vLLM对输入数据做预处理的部分介绍完了,简单总结下:
-
在vLLM内部计算逻辑中,1个prompt是1个request -
每个prompt将被包装成一个SequenceGroup实例提供给调度器做调度 -
1个SequenceGroup实例下维护着若干个Sequence实例,对应着“1个prompt -> 多个outputs"这种更一般性的解码场景。 -
1个Sequence实例下维护着属于自己的逻辑块列表,数据类型为List[LogicalTokenBlock]
三、add_request():将seq_group添加进调度器waiting队列
写了这么多,你是不是已经忘记上面都说了些什么了,不要紧,我们快速回顾下:
-
首先,我们明确了vLLM最重要的推理内核引擎是LLMEngine -
LLMEngine下有两个最重要的方法:add_request()和step() -
add_request()负责将每个prompt都包装成一个SequenceGroup对象,送入调度器的waiting队列中等待调度 -
step()负责执行1次推理过程,在这个过程中,调度器首先决定哪些seq_group可以被送去推理,然后model_executor负责实际执行推理。
现在,在知道SequenceGroup相关定义的基础上,我们可以来看add_request()了,我们直接来看代码(一切尽在注释中,为了方便阅读,代码有所省略):
# vllm/engine/llm_engine.py
def add_request(
self,
request_id: str, # 每个请求的唯一id
prompt: Optional[str], # prompt(文字版)
sampling_params: SamplingParams, # 用于采样的参数(温度、topk等)
prompt_token_ids: Optional[List[int]] = None, # prompt(input_ids版)
arrival_time: Optional[float] = None, # 请求到达的时间。如果是None,则用当前系统时间
lora_request: Optional[LoRARequest] = None, # 如果是用lora模型做推理,相关的lora请求
multi_modal_data: Optional[MultiModalData] = None, # 每个请求的多模态数据
) -> None:
"""
将request添加给LLMEngine
Args:
request_id: 在vLLM内部,1条prompt算1个请求,会附给1个请求id
prompt: prompt(文字版)
sampling_params: 采样参数(温度、topk等)
prompt_token_ids: prompt(token_id版),没有提供的话vLLM会调用tokenizer来做
arrival_time: 请求到达的时间。如果是None,则用当前系统时间
multi_modal_data: 多模态数据(暂时忽略不看)
"""
...
# ============================================================================
# 设置该请求的到达时间
# ============================================================================
if arrival_time is None:
arrival_time = time.time()
...
# 每个KV cache block的大小(默认为16)
block_size = self.cache_config.block_size
# 当前seq的id(见后文讲解)
seq_id = next(self.seq_counter)
# 获取用于表示<eos>的token_id
eos_token_id = self.tokenizer.get_lora_tokenizer(
lora_request).eos_token_id
# ============================================================================
# 为当前序列创建Sequence对象,在Sequence对象中也包括对当前序列逻辑块们的管理
# ============================================================================
seq = Sequence(seq_id, prompt, prompt_token_ids, block_size,
eos_token_id, lora_request)
...
# ============================================================================
# 每个prompt被包装成一个SequenceGroup实例
# ============================================================================
seq_group = SequenceGroup(request_id, [seq], sampling_params,
arrival_time, lora_request, multi_modal_data)
# ============================================================================
# 将seq_group中所有序列添加进scheduler的self.waiting队列中
# self.waiting是一个双端队列实例,我们可以在队列的两端进行插入/删除操作
# ============================================================================
self.scheduler.add_seq_group(seq_group)
四、step():调度器策略
现在所有的seq_group都已经被送入调度器(Scheduler)的waiting队列中了,接下来我们就来看,在1个推理阶段中,调度器是通过什么策略来决定要送哪些seq_group去做推理的,这也是vLLM难啃的硬骨头之一。
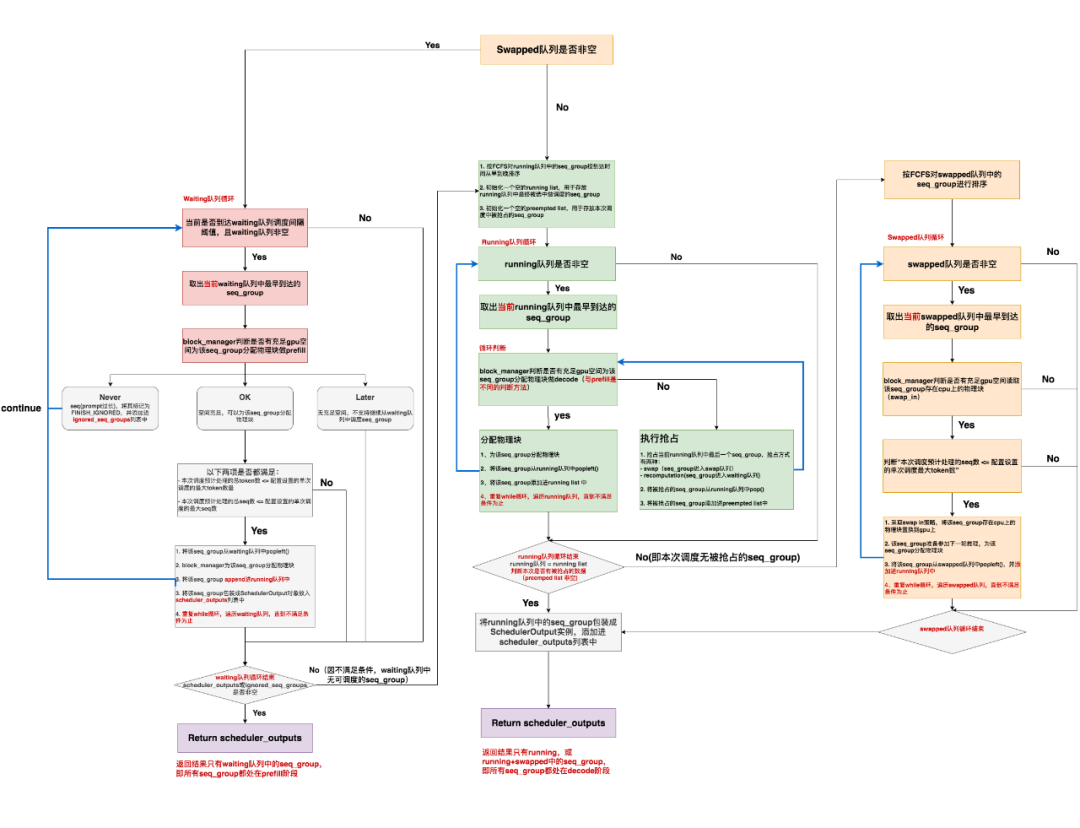
调度器相关的代码都在vllm/core/scheduler.py中,由于代码逻辑嵌套比较复杂,所以我们依然先通过图解的方式把整个调度流程介绍一遍,然后再看关键的源码细节。
4.1 调度器结构
vLLM调度器维护的重要属性如上图所示:
-
self.waiting, self.running, self.swapped:这三个都是python的deque()实例(双端队列,允许你从队列两侧添加或删除元素)。 -
waiting队列用于存放所有还未开始做推理的seq_group,“未开始”指连prefill阶段都没有经历过。所以waiting队列中的seq_group只有一个seq,即是原始的prompt。 -
running队列用于存放当前正在做推理的seq_group。更准确地说,它存放的是上1个推理阶段被送去做推理的seq_group们,在开始新一轮推理阶段时,调度器会根据本轮的筛选结果,更新running队列,即决定本轮要送哪些seq_group去做推理。 -
swapped队列用于存放被抢占的seq_group。在2.2节中我们有提过,若一个seq_group被抢占,调度器会对它执行swap或recomputation操作,分别对应着将它送去swapped队列或waiting队列,在后文我们会详细分析抢占处理的代码 -
self.policy:是vLLM自定义的一个Policy实例,目标是根据调度器总策略(FCFS,First Come First Serve,先来先服务)原则,对各个队列里的seq_group按照其arrival time进行排序。相关代码比较好读,所以这里我们只概述它的作用,后续不再介绍它的代码实现。 -
self.prev_time:上一次调度发起的时间点,初始化为0。我们知道每执行1次推理阶段前,调度器都要做一次调度,这个变量存放的就是上次调度发起的时间点。 -
self.prev_prompt:取值为True/False,初始化为False。若上一次调度时,调度器有从waiting队列中取出seq_group做推理,即为True,否则为False。 -
self.last_prompt_latency:记录“当前调度时刻(now) - 最后一次有从waiting队列中取数做推理的那个调度时刻”的差值(并不是每一次调度时,调度器一定都会从waiting队列中取seq_group,它可能依旧继续对running队列中的数据做推理),初始化为0。
目前你可能很难明白这三个属性的作用,不要着急,在后文讲解具体调度流程时,我们会再来看它们。这里只需记住它们的定义即可。
-
BlockManager:物理块管理器。这也是vLLM自定义的一个class。截止本文写作时,vLLM提供了BlockSpaceManagerV1和BlockSpaceManagerV2两个版本的块管理器。V1是vLLM默认的版本,V2是改进版本(但还没开发完,例如不支持prefix caching等功能)。所以本文依然基于BlockSpaceManagerV1进行讲解。物理块管理器这个class下又维护着两个重要属性: -
BlockAllocator:物理块分配者,负责实际为seq做物理块的分配、释放、拷贝等操作。这也是我们后文要解读的对象。其下又分成self.gpu_allocator和self.cpu_allocator两种类型,分别管理gpu和cpu上的物理块。 -
self.block_tables:负责维护每个seq下的物理块列表,本质上它是一个字典,形式如{seq_id: List[PhysicalTokenBlock]}。注意,这里维护者【所有】seq_group下seq的物理块,而不是单独某一个seq的。因为整个调度器都是全局的,其下的BlockManager自然也是全局的。
读到这里,你还记得2.3节中我们曾介绍过,每个Sequence实例中维护着属于这个seq的逻辑块吗?而我们从self.block_tables中,又能根据seq_id找到这个seq对应的物理块。这就实现了“逻辑块 -> 物理块”的映射。在刚开始读代码的时候,很多朋友从直觉上都会觉得BlockManager就是用来存储逻辑块和物理块映射的,其实它只负责管理和分配物理块,映射关系潜藏在seq中。理解这点对理解代码非常重要。
现在,我们就把调度器(Scheduler)的结构理清了。我知道你肯定还有很多疑惑。所以我们马上来看调度策略的具体流程:“对于装在waiting、running、swapped队列中的那些seq_group,是根据什么规则决定本次推理阶段该送谁去推理呢?”
4.2 整体调度流程
上图刻画了某次调度步骤中三个队列的情况,再复习一下:
-
waiting队列中的数据都没有做过prefill,每个seq_group下只有1个seq(prompt) -
running队列中存放着上一个推理阶段被送去做推理的所有seq_group -
swapped队列中存放着之前调度阶段中被抢占的seq_group
running队列中的seq_group不一定能继续在本次调度中被选中做推理,这是因为gpu上KV cache的使用情况一直在变动,以及waiting队列中持续有新的请求进来的原因。所以调度策略的职责就是要根据这些变动,对送入模型做推理的数据做动态规划。
根据源码,我将vLLM调度步骤整理成上述流程图。看着有点复杂是吧,不要担心,我们这就来拆解它。
总结来说:
-
如果当前swapped队列为空,那就去检查是否能从waiting队列中调度seq_group,直到不满足调度条件为止(gpu空间不足,或waiting队列已为空等)。此时,1个推理阶段中,所有的seq_group都处在prefill阶段。
-
如果当前swapped队列非空,或者无法从waiting队列中调度任何seq_group时:
-
检查是否能从running队列中调度seq_group,直到不满足调度条件为止。 -
若本次无新的被抢占的seq_group,且swapped队列非空,就检查是否能从swapped队列中调度seq_group,直到不满足调度条件为止。
此时,1个推理阶段中,所有的seq_group要么全来自running队列,要么来自running + swapped队列,它们都处在decode阶段。
至此我们要记住vLLM调度中非常重要的一点:在1个推理阶段中,所有的seq_group要么全部处在prefill阶段。要么全部处在decode阶段。
你可能想问:为什么要以swapped是否非空为判断入口呢?
这是因为,如果当前调度步骤中swapped队列非空,说明在之前的调度步骤中这些可怜的seq_group因为资源不足被抢占,而停滞了推理。所以根据FCFS规则,当gpu上有充足资源时,我们应该先考虑它们,而不是考虑waiting队列中新来的那些seq_group。
同理,在图中你会发现,当我们进入对running队列的调度时(图中红色分支),我们会根据“本次调度是否有新的被抢占的seq_group”,来决定要不要调度swapped队列中的数据。这个理由也很简单:在本次调度中,我就是因为考虑到gpu空间不足的风险,我才新抢占了一批序列。既然存在这个风险,我就最好不要再去已有的swapped队列中继续调度seq_group了。
到这里,我们已经把整个调度流程的关键点给说完了。接下来,我们会配合源码,对上图中的细节进行介绍。
4.3 _passed_delay:判断调度waiting队列的时间点
在4.2的流程图中,我们会看到进入waiting循环的判断条件之一是:waiting队列是否达到调度间隔阈值。这是个什么东西?又为什么要设置这样一个阈值呢?
我们知道模型在做推理时,waiting队列中是源源不断有seq_group进来的,一旦vLLM选择调度waiting队列,它就会停下对running/swapped中seq_group的decode处理,转而去做waiting中seq_group的prefill,也即vLLM必须在新来的seq_group和已经在做推理的seq_group间取得一种均衡:既不能完全不管新来的请求,也不能耽误正在做推理的请求。所以“waiting队列调度间隔阈值”就是来控制这种均衡的:
-
调度间隔设置得太小,每次调度都只关心waiting中的新请求,这样发送旧请求的用户就迟迟得不到反馈结果。且此时waiting队列中积累的新请求数量可能比较少,不利于做batching,浪费了并发处理的能力。 -
调度间隔设置得太大,waiting中的请求持续挤压,同样对vLLM推理的整体吞吐有影响。
那这个阈值在代码中是怎么控制的呢?还记得4.1中我们画Scheduler的结构图时有三个乍一看比较难懂的属性吗(见下图),它们就是用来控制这个阈值的:
vllm/core/scheduler.py脚本的_passed_delay()函数写了阈值判断的相关逻辑,我们直接看代码(一切尽在注释中):
def _passed_delay(self, now: float) -> bool:
"""
判断当下是否可以从waiting队列中调度新请求
这个函数确保了在调度过程中不会频繁地处理新来的seq_group
Args:
now: 当前调度时间点
"""
# =============================================================================
# self.prev_prompt: True/False,记录上一次调度步骤中,是否选择了从waiting队列中做调度
# self.prev_time:上次调度步骤时间点(不管是从哪个队列中调度,每次调度都会记录下时间点)
# 若上个调度步骤中,我们选择从waiting队列中做调度,则计算两个调度时刻的间隔
# ==============================================================================
if self.prev_prompt:
self.last_prompt_latency = now - self.prev_time
# =============================================================================
# 用当前调度时间更新prev_time
# 由于目前还不知道本次是否会从waiting队列中调度,因此prev_prompt先设为False
# =============================================================================
self.prev_time, self.prev_prompt = now, False
# =============================================================================
# Delay scheduling prompts to let waiting queue fill up
# delay_factor:用户配置的,用于调整调度间隔阈值的因子。大于0则意味着用户想开启阈值判断
# =============================================================================
if self.scheduler_config.delay_factor > 0 and self.waiting:
# =========================================================================
# 计算在waiting队列中,最早到达的seq_group的到达时间
# =========================================================================
earliest_arrival_time = min(
[e.metrics.arrival_time for e in self.waiting])
# =========================================================================
# now - earliest_arrival_time:最早到达waiting队列的seq_group当前“实际”等待的时间
# delay_factor*last_prompt_latency:最早到达waiting队列的请求当前“应该”等待的时间
# 只要前者比后者大,或者此时running队列中根本没有请求在跑,就可以进行对waiting做调度
# =========================================================================
passed_delay = (
(now - earliest_arrival_time) >
(self.scheduler_config.delay_factor * self.last_prompt_latency)
or not self.running)
# =============================================================================
# 如果你不想开启阈值判断,那就直接返回True
# =============================================================================
else:
passed_delay = True
return passed_delay
4.4 can_allocate:能否为seq_group分配物理块做prefill
通过了调度时间阈值的判断条件,现在我们顺利从waiting中取出一个seq_group,我们将对它进行prefill操作。所以这里我们必须先判断:gpu上是否有充足的空间为该seq_group分配物理块做prefill,根据4.1中绘制的调度器结构,这个操作当然是由我们的self.block_manager来做。
判断的入口代码为can_allocate = self.block_manager.can_allocate(seq_group),配合上面图例,我们直接来看can_allocate函数的代码,(一切尽在注释中):
# vllm/core/block_manager_v1.py
def can_allocate(self, seq_group: SequenceGroup) -> AllocStatus:
"""
确实是否可以给这个seq_group分配物理块,返回结果有三种情况:
- AllocStatus.NEVER:不分配;
- AllocStatus.OK:可以分配;
- AllocStatus.LATER:延迟分配
"""
# FIXME(woosuk): Here we assume that all sequences in the group share
# the same prompt. This may not be true for preempted sequences.
# (这里我们假设一个seq_group下的所有序列的prompt都是相同的)
# ===========================================================================
# 取出这个seq_group下处于waiting状态的序列
# ===========================================================================
seq = seq_group.get_seqs(status=SequenceStatus.WAITING)[0]
# ===========================================================================
# 取出这个seq所有的逻辑块
# ===========================================================================
num_required_blocks = len(seq.logical_token_blocks)
# ===========================================================================
# block上的滑动窗口(可暂时假设其值为None,先忽略不看
# ===========================================================================
if self.block_sliding_window is not None:
num_required_blocks = min(num_required_blocks,
self.block_sliding_window)
# ===========================================================================
# 计算当前所有可用的物理块数量,List[PhysicalTokenBlock]
# ===========================================================================
num_free_gpu_blocks = self.gpu_allocator.get_num_free_blocks()
# ===========================================================================
# Use watermark to avoid frequent cache eviction.
# 决定是否能为当前seq分配物理块
# ===========================================================================
# 如果设备中所有的物理块数量 - 该seq实际需要的物理块数量 < 水位线block数量,则不分配
# (说明当前seq太长了)
if (self.num_total_gpu_blocks - num_required_blocks <
self.watermark_blocks):
return AllocStatus.NEVER
# 如果设备中可用的物理块数量 - 该seq实际需要的block数量 >= 水位线block数量,则分配
if num_free_gpu_blocks - num_required_blocks >= self.watermark_blocks:
return AllocStatus.OK
# 否则,现在不能分配,但可以延迟分配
else:
return AllocStatus.LATER
我们对上述代码做一些额外的说明:
-
代码第32行:
num_free_gpu_blocks = self.gpu_allocator.get_num_free_blocks()。这里是在统计当前gpu上所有可用的物理块数数量(忘记gpu_allocator是什么的朋友,可以再回顾下4.1的调度器结构图)。在vLLM中,gpu_allocator的类型有两种: -
CachedBlockAllocator:按照prefix caching的思想来分配和管理物理块。在原理篇中,我们提过又些prompts中可能含有类似system message(例如,“假设你是一个能提供帮助的行车导航”)E)等prefix信息,带有这些相同prefix信息的prompt完全可以共享用于存放prefix的物理块,这样既节省显存,也不用再对prefix做推理。 -
UncachedBlockAllocator:正常分配和管理物理块,没有额外实现prefix caching的功能。
关于这两种allocator的具体实现方式,我们将放在源码解读第3篇块管理来做讲解。这里大家只要明白大致定义即可,并不影响我们对调度策略的解读。
-
self.watermark_blocks:水位线block数量,它起的是一个预警和缓冲的作用,防止在1次调度中把gpu上预留给KV Cache的显存空间打得过满,出现一些意外风险(毕竟这个预留的显存空间也是我们估计出来的)。 -
NEVER和LATER的区别:这两者的相同之处在于,都是因为当前显存空间不够,而无法继续调度seq_group。区别在于,NEVER是因为这条seq实在太长(即prompt太长),长到动用了gpu上所有的block(num_total_gpu_blocks)都无法处理它,所以后续步骤中我们会直接把这个seq标记为完成,不再处理它;而LATER是因为之前可能已经调度了很多seq_group,它们占据了相当一部分显存空间,导致gpu上剩余的可用block(num_free_gpu_blocks)无法再处理它,所以我们延迟处理。
4.5 can_append_slot:能否为seq_group分配物理块做decode
回顾4.2调度器的流程图,你会看到我们从running队列中调度seq_group时,我们也会判断是否能为该seq_group分配物理块。但这时,我们的物理块空间是用来做decode的(给每个seq分配1个token的位置),而不是用来做prefill的(给每个seq分配若干个token的位置),所以这里我们采取的是另一种判断方法can_append_slot。
更具体来说,running队列中seq_group下的n个seqs在上1个推理阶段共生成了n个token。在本次调度中,我们要先为这n个token分配物理块空间,用于存放它们在本次调度中即将产生的KV值。
好,我们再回到这个seq_group的n个seqs上来,我们知道:
-
当往1个seq的物理块上添加1个token时,可能有两种情况:
-
之前的物理块满了,所以我新开1个物理块给它 -
之前的物理块没满,我直接添加在最后一个物理块的空槽位上 -
所以,对于1个seq来说,最坏的情况就是添加1个物理块;对于n个seqs来说,最坏的情况就是添加n个物理块(想想原理篇中讲过的copy-on-write机制) -
对于1个seq_group,除了那些标记为“finish”的seq外,其余seqs要么一起送去推理,要么一起不送去推理。即它们是集体行动的
所以,判断能否对一个正在running的seq_group继续做推理的最保守的方式,就是判断当前可用的物理块数量是否至少为n。
我们直接看代码(一切尽在注释中,编辑器有问题,大家看截图吧):
4.6 allocate与append_slot:为seq_group分配物理块
当我们判断当前有充足的gpu KV Cache空间给对应的seq_group做新一轮推理时,我们就可以实际给它分配物理块了。这一块的内容涉及的细节太多(不同的prefix caching方式,逻辑块到物理块的映射,物理块释放,物理块的refcount即copy-on-write机制等等),所以我们把这部分留在源码解读3:块管理中来详细说明。
跳过这块并不影响大家对调度器策略的解读。
4.7 preempt:抢占策略
纵观4.2的调度流程,现在我们只剩1个重点没讲了:抢占策略。
其实在2.2介绍SequenceGroup时,我们已经提到了抢占策略的核心逻辑,这里再复制一遍:
在若干个推理阶段后,gpu上的资源不够了,这个seq_group不幸被调度器抢占(preemption),它相关的KV block也被swap out到cpu上。此时所有seq的状态变为swapped。这里要注意,当一个seq_group被抢占时,对它的处理有两种方式:
-
Swap:如果该seq_group剩余生命周期中并行运行的最大seq数量 > 1,此时会采取swap策略,即把seq_group下【所有】seq的KV block从gpu上卸载到cpu上。(seq数量比较多,直接把算出的KV block抛弃,比较可惜) -
Recomputation:如果该seq_group剩余生命周期中并行运行的最大seq数量 = 1,此时会采取recomputation策略,即把该seq_group相关的物理块都释放掉,然后将它重新放回waiting队列中(放在最前面)。等下次它被选中推理时,就是从prefill阶段开始重新推理了,因此被称为“重计算”。(seq数量少,重新计算KV block的成本不高)
对“最大生命周期...”这里有疑惑的朋友,回顾下本文2.3(1)。
我们直接来看代码(一切尽在注释中)
# vllm/core/scheduler.py
def _preempt(
self,
seq_group: SequenceGroup, # 被抢占的seq_group
blocks_to_swap_out: Dict[int, int],
preemption_mode: Optional[PreemptionMode] = None,
) -> None:
"""
对被抢占的seq_group进行处理,包括修改其下seq状态,做好gpu到cpu块之间的映射等
"""
# If preemption mode is not specified, we determine the mode as follows:
# We use recomputation by default since it incurs lower overhead than
# swapping. However, when the sequence group has multiple sequences
# (e.g., beam search), recomputation is not currently supported. In
# such a case, we use swapping instead.
# FIXME(woosuk): This makes our scheduling policy a bit bizarre.
# As swapped sequences are prioritized over waiting sequences,
# sequence groups with multiple sequences are implicitly prioritized
# over sequence groups with a single sequence.
# TODO(woosuk): Support recomputation for sequence groups with multiple
# sequences. This may require a more sophisticated CUDA kernel.
# 如果没有指定被抢占的类型
if preemption_mode is None:
# 如果这个seq_group在剩余生命周期中并行运行的最大seq数为1
if seq_group.get_max_num_running_seqs() == 1:
# 就将抢占类型定位“recompute”
preemption_mode = PreemptionMode.RECOMPUTE
# 否则定为swap
else:
preemption_mode = PreemptionMode.SWAP
# =======================================================================
# 如果抢占类型是“RECOMPUTE”
# 则去除该seq对对应物理块的引用,同时将该seq状态改为running,放入waiting队列最前面
# (详情参见self._preempt_by_recompute)
# =======================================================================
if preemption_mode == PreemptionMode.RECOMPUTE:
self._preempt_by_recompute(seq_group)
# =======================================================================
# 如果抢占类型是“SWAP“
# 详情参见self._preempt_by_swap)
# =======================================================================
elif preemption_mode == PreemptionMode.SWAP:
self._preempt_by_swap(seq_group, blocks_to_swap_out)
else:
raise AssertionError("Invalid preemption mode.")
def _preempt_by_recompute(
self,
seq_group: SequenceGroup,
) -> None:
# 获取这个seq_group下正在running的所有seqs,
# preemption_mode是RECOMPUTE时需要满足正在running的seqs数量为1
seqs = seq_group.get_seqs(status=SequenceStatus.RUNNING)
assert len(seqs) == 1
for seq in seqs:
# 将这条seq的状态从running改成waiting(后续这条seq就要重计算了)
seq.status = SequenceStatus.WAITING
# 释放这条seq对应的物理块
# 即将对应物理块的引用-1,如果此时引用数量为0,说明对应物理块完全自由了,需要再将其放入自由物理块列表中
self.free_seq(seq)
# 因为这条seq需要重计算了,所以将其data对象下_num_computed_tokens设置为0
seq.reset_state_for_recompute()
# NOTE: For FCFS, we insert the preempted sequence group to the front
# of the waiting queue.
# 将被抢占,且未来需要重计算的序列,放到waiting队列的最前面
self.waiting.appendleft(seq_group)
def _preempt_by_swap(
self,
seq_group: SequenceGroup,
blocks_to_swap_out: Dict[int, int],
) -> None:
# ======================================================================
# - 释放该seq_group下所有seq的物理块,并为其分配对应的cpu物理块,
# - 将seq的状态从running改成swapped
# ======================================================================
self._swap_out(seq_group, blocks_to_swap_out)
# ======================================================================
# 在scheduler的swapped队列中添加该seq_group
# ======================================================================
self.swapped.append(seq_group)
def _swap_out(
self,
seq_group: SequenceGroup, # 需要被swap到cpu上的seq_group
blocks_to_swap_out: Dict[int, int],
) -> None:
# ======================================================================
# 检查是否可以将当前seq_group对应的物理块swap到cpu上
# 可以的条件:当前seq_group占用的gpu物理块数量 <= cpu上可用的物理块数量
# ======================================================================
if not self.block_manager.can_swap_out(seq_group):
# FIXME(woosuk): Abort the sequence group instead of aborting the
# entire engine.
raise RuntimeError(
"Aborted due to the lack of CPU swap space. Please increase "
"the swap space to avoid this error.")
# ======================================================================
# 释放该seq_group下所有seq的gpu物理块,并为其创建对应的cpu块
# mapping:{gpu物理块id:cpu物理块id}
# ======================================================================
mapping = self.block_manager.swap_out(seq_group)
blocks_to_swap_out.update(mapping)
# ======================================================================
# 修改该seq_group下所有seq的状态:从running改成swapped
# ======================================================================
for seq in seq_group.get_seqs(status=SequenceStatus.RUNNING):
seq.status = SequenceStatus.SWAPPED
额外说明的一点是,一旦你决定执行swap out操作,你就做做好gpu物理块->cpu物理块之间的映射,这样等之后你想swap in时,你才知道去cpu上的哪里把这些物理块找回来。
swap更多的细节也会涉及到blockmanager,所以遗留的细节,我们也放在第三篇中说。
# vllm/core/block_manager_v1.py
def can_allocate(self, seq_group: SequenceGroup) -> AllocStatus:
"""
"""
# ==============================================================================
# blocks_to_swap_in:{cpu物理块id: gpu物理块id}
# blocks_to_swap_out:{gpu物理块id: cpu物理块id}
# blocks_to_copy: {旧物理块id:[由旧物理块copy-on-write而来的新物理块id]}
# ==============================================================================
blocks_to_swap_in: Dict[int, int] = {}
blocks_to_swap_out: Dict[int, int] = {}
blocks_to_copy: Dict[int, List[int]] = {}
# ==============================================================================
# Fix the current time.
# 获取当下时间
# ==============================================================================
now = time.time()
# ==============================================================================
# Join waiting sequences if possible.
# 如果swapped队列为空
# ==============================================================================
if not self.swapped:
# ==========================================================================
# ignored_seq_groups:记录因太长(所需的blocks和总blocks之间的差值超过阈值了),
# 而无法继续做生成的seq_group,这些seq_group中的seq状态都会被标记为
# FINISHED_IGNORED,表示直接不处理他们
# ==========================================================================
ignored_seq_groups: List[SequenceGroup] = []
# ==========================================================================
# 记录本次被调度的seq_group
# ==========================================================================
scheduled: List[SequenceGroup] = []
# ==========================================================================
# The total number of sequences on the fly, including the
# requests in the generation phase.
# 计算Scheduler running队列中还没有执行完的seq数量
# ==========================================================================
num_curr_seqs = sum(seq_group.get_max_num_running_seqs()
for seq_group in self.running)
curr_loras = set(
seq_group.lora_int_id
for seq_group in self.running) if self.lora_enabled else None
# ==========================================================================
# Optimization: We do not sort the waiting queue since the preempted
# sequence groups are added to the front and the new sequence groups
# are added to the back.
# lora相关的,可以暂时不看
# ==========================================================================
leftover_waiting_sequences = deque()
# ==========================================================================
# 本次调度处理的token总数
# ==========================================================================
num_batched_tokens = 0
# ==========================================================================
# 开启新一次调度(while循环不结束意味着本次调度不结束,
# 跳出while循环时意味着本次调度结束了)
# 开启新一次调度的条件:当waiting队列中有等待处理的请求,且当前时刻可以处理请求
# ==========================================================================
while self._passed_delay(now) and self.waiting:
# =====================================================================
# 取出waiting队列中的第一个请求,也即最早到达的请求(seq_group)
# =====================================================================
seq_group = self.waiting[0]
# =====================================================================
# 统计该seq_group中s处于waiting的seq的数量
# =====================================================================
waiting_seqs = seq_group.get_seqs(
status=SequenceStatus.WAITING)
# =====================================================================
# 从waiting队列中取出来的seq_group,其seq数量一定是1
# =====================================================================
assert len(waiting_seqs) == 1, (
"Waiting sequence group should have only one prompt "
"sequence.")
# =====================================================================
# 获取该seq的序列长度(如果该seq_group来自之前被抢占的请求,
# 那么这个长度不仅包括prompt,
# 还包括output)
# =====================================================================
num_prefill_tokens = waiting_seqs[0].get_len()
# =====================================================================
# 如果从waiting队列中取出的这条seq的长度 > 每次调度能处理的最大序列长度,
# 那么就打印警告信息,同时把这条seq的状态置为FINISHED_IGNORED,
# 并将对应seq_group装入ignored_seq_groups中,
# 然后将其从waiting列表中移除,不再处理
# =====================================================================
if num_prefill_tokens > self.prompt_limit:
logger.warning(
f"Input prompt ({num_prefill_tokens} tokens) is too "
f"long and exceeds limit of {self.prompt_limit}")
for seq in waiting_seqs:
seq.status = SequenceStatus.FINISHED_IGNORED
ignored_seq_groups.append(seq_group)
self.waiting.popleft()
continue
# =====================================================================
# If the sequence group cannot be allocated, stop.
# 决定是否能给当前seq_group分配物理块
# can_allocate返回值可能有三种:
# AllocStatus.NEVER:不分配;
# AllocStatus.OK:可以分配;
# AllocStatus.LATER:延迟分配
# =====================================================================
can_allocate = self.block_manager.can_allocate(seq_group)
# 若是延迟分配,则说明现在没有足够的block空间,所以跳出while循环(不继续对waiting队列中的数据做处理了)
if can_allocate == AllocStatus.LATER:
break
# 如果不分配,说明seq长得超出了vLLM的处理范围,则后续也不再处理它,直接将该seq状态标记为FINISHED_IGNORED
elif can_allocate == AllocStatus.NEVER:
logger.warning(
f"Input prompt ({num_prefill_tokens} tokens) is too "
f"long and exceeds the capacity of block_manager")
for seq in waiting_seqs:
seq.status = SequenceStatus.FINISHED_IGNORED
ignored_seq_groups.append(seq_group) # 记录因为太长而无法处理的seq_group
self.waiting.popleft() # 将该seq_group从waiting队列中移除
continue
# ===================================================================== # lora推理相关的部分,可暂时忽略
# =====================================================================
lora_int_id = 0
if self.lora_enabled:
lora_int_id = seq_group.lora_int_id
if (lora_int_id > 0 and lora_int_id not in curr_loras
and len(curr_loras) >= self.lora_config.max_loras):
# We don't have a space for another LoRA, so
# we ignore this request for now.
leftover_waiting_sequences.appendleft(seq_group)
self.waiting.popleft()
continue
# =====================================================================
# If the number of batched tokens exceeds the limit, stop.
# max_num_batched_tokens:单次调度中最多处理的token数量
# num_batched_tokens:本次调度中累计处理的token数量
# 如果后者 > 前者,则结束本次调度
# =====================================================================
num_batched_tokens += num_prefill_tokens
if (num_batched_tokens >
self.scheduler_config.max_num_batched_tokens):
break
# =====================================================================
# The total number of sequences in the RUNNING state should not
# exceed the maximum number of sequences.
# num_new_seqs: 当前seq_group中状态为“未执行完”的序列的数量
# num_curr_seqs:当前调度轮次中,状态为"未执行完“的序列总数
# 如果超过了我们对单次调度能执行的序列总数的阈值,就结束本次调度
# =====================================================================
num_new_seqs = seq_group.get_max_num_running_seqs()
if (num_curr_seqs + num_new_seqs >
self.scheduler_config.max_num_seqs): # 单次迭代中最多处理多少个序列
break
if lora_int_id > 0:
curr_loras.add(lora_int_id)
# =====================================================================
# 走到这一步时,说明当前seq_group已经通过上述种种验证,可以被加入本次调度中执行了
# 先将其从waiting队列中移出
# =====================================================================
self.waiting.popleft()
# =====================================================================
# 为当前seq_group分配物理块
# =====================================================================
self._allocate(seq_group)
# =====================================================================
# 将当前seq_group放入running队列中
# =====================================================================
self.running.append(seq_group)
# =====================================================================
# 记录本次调度累计处理的序列数量
# =====================================================================
num_curr_seqs += num_new_seqs
# =====================================================================
# 记录本次被调度的seq_group
# =====================================================================
scheduled.append(
ScheduledSequenceGroup(
seq_group=seq_group,
token_chunk_size=num_prefill_tokens))
# =====================================================================
# 和lora相关的操作,暂时忽略
# =====================================================================
self.waiting.extendleft(leftover_waiting_sequences)
# =====================================================================
# 如果本次有被调度的seq_group(scheduled非空)
# 或者本次有被设置为不再处理的seq_group(ignored_seq_groups非空)
# 就将其包装成SchedulerOutputs对象
# =====================================================================
if scheduled or ignored_seq_groups:
self.prev_prompt = True
scheduler_outputs = SchedulerOutputs(
scheduled_seq_groups=scheduled,
prompt_run=True,
num_batched_tokens=num_batched_tokens,
blocks_to_swap_in=blocks_to_swap_in,
blocks_to_swap_out=blocks_to_swap_out,
blocks_to_copy=blocks_to_copy,
ignored_seq_groups=ignored_seq_groups,
)
return scheduler_outputs
# ==============================================================================
# NOTE(woosuk): Preemption happens only when there is no available slot
# to keep all the sequence groups in the RUNNING state.
# In this case, the policy is responsible for deciding which sequence
# groups to preempt.
# 如果swap队列非空,且本次没有新的需要被发起推理的seq_group,
# 则对running队列中的seq_group,
# 按照 "当前时间-该seq_group到达时间" ,从早到晚排列running队列中的seq_group
# ==============================================================================
self.running = self.policy.sort_by_priority(now, self.running)
# ==============================================================================
# Reserve new token slots for the running sequence groups.
# 初始化一个新的running队列(deque())
# 初始化一个抢占列表
# ==============================================================================
running: Deque[SequenceGroup] = deque()
preempted: List[SequenceGroup] = []
# ==============================================================================
# 当running队列非空时
# ==============================================================================
while self.running:
# 取出running队列中最早到来的seq_group
seq_group = self.running.popleft()
# =====================================================================
# 对于running队列中这个最早到来的seq_group,检查对于其中的每一个seq,
# 是否能至少分配一个物理块给它,如果不能的话
# (说明要执行抢占操作了,否则马上会没有资源让这个最早到达的seq_group做完推理):
# (注意,这里用了while...else,如果while条件正常结束,则进入else内容;
# 如果被break,则不会执行else)
# =====================================================================
while not self.block_manager.can_append_slot(seq_group):
# =====================================================================
# 如果从running队列中取出最早达到的seq_group后,running队列还是非空
# =====================================================================
if self.running:
# ==============================================================
# 抢占running队列中最晚到来的seq_group(可怜的被害者)
# ==============================================================
victim_seq_group = self.running.pop()
# ==============================================================
# 一个seq_group被抢占后,有2中处理方式:
# - 如果该seq_group下只有一个seq,执行【重计算】,
# 将其从running队列中移除,并清空它的物理块,
# 将其seq的状态从running->waiting,并加入waiting队列。后面将重新计算
#
# - 如果该seq_group下有多个seq,执行【swap】,
# 清空它的gpu物理块,并为这些物理块做好cpu物理块映射,
# 这些seq的block_table字典中({seq_id: block_table})的block_table
# 从gpu物理块改成cpu物理块
# 将其seqs状态从running -> swapped,加入swapped队列
# ==============================================================
self._preempt(victim_seq_group, blocks_to_swap_out)
preempted.append(victim_seq_group)
# ==============================================================
# 如果除这个最早到来的seq_group外,running队列中再没有别的seq_group了,
# 且此时又没有足够的空间留给这个最早来的seq_group做推理了,那么只能抢占它
# ==============================================================
else:
# 那就只能抢占这个最早到达的seq_group了
# No other sequence groups can be preempted.
# Preempt the current sequence group.
self._preempt(seq_group, blocks_to_swap_out)
preempted.append(seq_group)
break
# ==============================================================
# 如果此时有足够的空间给running队列中最早来的seq_group做推理了
# ==============================================================
else:
# ==============================================================
# Append new slots to the sequence group.
# seq_group里的每个seq正常做推理。假设现在每个seq正常生成一个token,我们需要根据每个seq当前
# 维护的最后一个物理块的情况,决定是否需要分配新的物理块,决定的结果可能如下:
# - 物理块refcount = 1,且有充足槽位,则无需分配新物理块
# - 物理块refcount = 1,且无充足槽位,分配新的物理块
# - 物理块refcount > 1, 采用copy-on-write机制,分配新物理块,对该seq,
# 用新物理块替换掉其block_table中维护的最后一个物理块
# (称为旧物理块)。释放旧物理块(令其refcount-1)。
# 同时记录下新旧物理块之间的映射,
# blocks_to_copy:{旧物理块id:[由旧物理块copy-on-write而来的新物理块id]}
# ==============================================================
self._append_slot(seq_group, blocks_to_copy)
# ==============================================================
# 自定义的running队列中添加这个seq_group
# ==============================================================
running.append(seq_group)
# ==============================================================================
# 最终还能在running队列中运行的seq_group
# ==============================================================================
self.running = running
# ==============================================================================
# Swap in the sequence groups in the SWAPPED state if possible.
# 对于swapped队列中的seq_group,按照到达时间从早到晚排序
# ==============================================================================
self.swapped = self.policy.sort_by_priority(now, self.swapped)
# ==============================================================================
# 如果本次调度没有新安排的被抢占的seq_group(即preempted为空)
# ==============================================================================
if not preempted:
# ==============================================================
# 计算running队列中,所有seq_group下,“到生命周期结束为止最多运行的seq数量”的总和
# ==============================================================
num_curr_seqs = sum(seq_group.get_max_num_running_seqs()
for seq_group in self.running)
# ==============================================================
# lora部分,暂时忽略
# ==============================================================
curr_loras = set(
seq_group.lora_int_id
for seq_group in self.running) if self.lora_enabled else None
# ==============================================================
# lora相关的,可以暂时不看
# ==============================================================
leftover_swapped = deque()
# ==============================================================
# 当swapped队列非空时
# ==============================================================
while self.swapped:
# ==============================================================
# 取出swap队列中最早被抢占的seq_group
# ==============================================================
seq_group = self.swapped[0]
# ==============================================================
# lora相关,暂时不看
# ==============================================================
lora_int_id = 0
if self.lora_enabled:
lora_int_id = seq_group.lora_int_id
if (lora_int_id > 0 and lora_int_id not in curr_loras
and len(curr_loras) >= self.lora_config.max_loras):
# We don't have a space for another LoRA, so
# we ignore this request for now.
leftover_swapped.appendleft(seq_group)
self.swapped.popleft()
continue
# ==============================================================
# If the sequence group cannot be swapped in, stop.
# 判断一个被swap的seq_group现在是否能重新running起来
# 【判断条件】:
# 当前gpu上可用的物理块数量 - 重新跑起这个seq_group需要的物理块数量
# >= 水位线物理块数量
# 其中:
# 后者 = 在被swap之前它已经使用的物理块数量(去重过了)
# + 若能再次跑起来它至少需要的物理块数量
#(假设每个seq至少需要1个物理块)
# ==============================================================
# 如果不能,则意味着当前没有充足资源处理swap队列中的seq_group,则直接跳出循环
if not self.block_manager.can_swap_in(seq_group):
break
# ==============================================================
# The total number of sequences in the RUNNING state should not
# exceed the maximum number of sequences.
# 如果对于swap队列中的这个seq_group,当前gpu上有充足资源可以让它重新跑起来的话:
# ==============================================================
# 取出这个seq_group在剩余生命周期内将并行运行的最大序列数
num_new_seqs = seq_group.get_max_num_running_seqs()
# 如果已超过一次调度中能处理的最大序列数,则不再对该seq_group进行处理
if (num_curr_seqs + num_new_seqs >
self.scheduler_config.max_num_seqs):
break
# lora部分暂时不看
if lora_int_id > 0:
curr_loras.add(lora_int_id)
# ==============================================================
# 走到这一步,说明可以对swapped队列中的这个seq_group做相关处理了,
# 先把它从队列中移出去
# ==============================================================
self.swapped.popleft()
# ==============================================================
# 将该seq_group下所有cpu块置换回gpu块,
# 并将其下每个seq的状态从swapped改成running
# ==============================================================
self._swap_in(seq_group, blocks_to_swap_in)
# ==============================================================
# 假设其正常做推理了,假设现在生成了一个token,要如何分配物理块(参见上面注释)
# ==============================================================
self._append_slot(seq_group, blocks_to_copy)
num_curr_seqs += num_new_seqs
self.running.append(seq_group)
self.swapped.extendleft(leftover_swapped)
# ==============================================================================
# 如果本次调度有新安排的被抢占的seq_group(即preempted不为空),那就准备将最终的running队列
# 作为scheduleroutputs返回
# ==============================================================================
# Each sequence in the generation phase only takes one token slot.
# Therefore, the number of batched tokens is equal to the number of
# sequences in the RUNNING state.
# 由于每个seq一次只生成1个token,因此num_batched_tokens = 状态为running的seq数量
num_batched_tokens = sum(
seq_group.num_seqs(status=SequenceStatus.RUNNING)
for seq_group in self.running)
# ==============================================================================
# 构建Schduleroutputs
# ==============================================================================
scheduler_outputs = SchedulerOutputs(
scheduled_seq_groups=[
ScheduledSequenceGroup(seq_group=running_group,
token_chunk_size=1)
for running_group in self.running
],
prompt_run=False,
num_batched_tokens=num_batched_tokens,
blocks_to_swap_in=blocks_to_swap_in,
blocks_to_swap_out=blocks_to_swap_out,
blocks_to_copy=blocks_to_copy,
ignored_seq_groups=[],
)
return scheduler_outputs
五、总结
在本文中,我们:
-
从vLLM批处理的入口函数开始,介绍了其推理内核LLMEngine的两个重要函数add_request()和step()
-
在LLMEngine开始处理请求前(实例化阶段),它会先做一次模拟实验,来估计gpu上需要预留多少显存给KV Cache block。
-
当LLMEngine开始处理请求时(add_request),它会把每个prompt当成一个请求,同时把它包装成一个SequenceGroup对象。
-
当LLMEngine开始执行1次调度时(step),调度器策略(Scheduler)会根据实际gpu上KV Cache block的使用情况等要素,来选择要送哪些seq_group去做新一轮推理。注意,在1次推理中,所有seq_group要么一起做prefill,要么一起做decode。
到目前为止,我们遗留了以下问题:
-
vLLM的物理块管理(block manager)的细节,包括物理块结构,逻辑块-物理块映射,物理块新增与释放,prefix caching等等
-
step()其余步骤:调度器只是决定了要送哪些seq_group去做推理,但是“每1个推理阶段结束后,如何根据output更新seq_group,将其送入下一次调度”这块不是调度器的职责,也是本文没涉及到的。
我们将在本系列后续的文章中,对块管理做详细讲解。在这之后,我们会分别以parallel sampling和beam search这两种decode方式为例,把整个流程传一遍,一起来更好理解vLLM背后的运作逻辑。

公众号后台回复“数据集”获取100+深度学习各方向资源整理
极市干货

点击阅读原文进入CV社区
收获更多技术干货

