02
弱网对抗优化
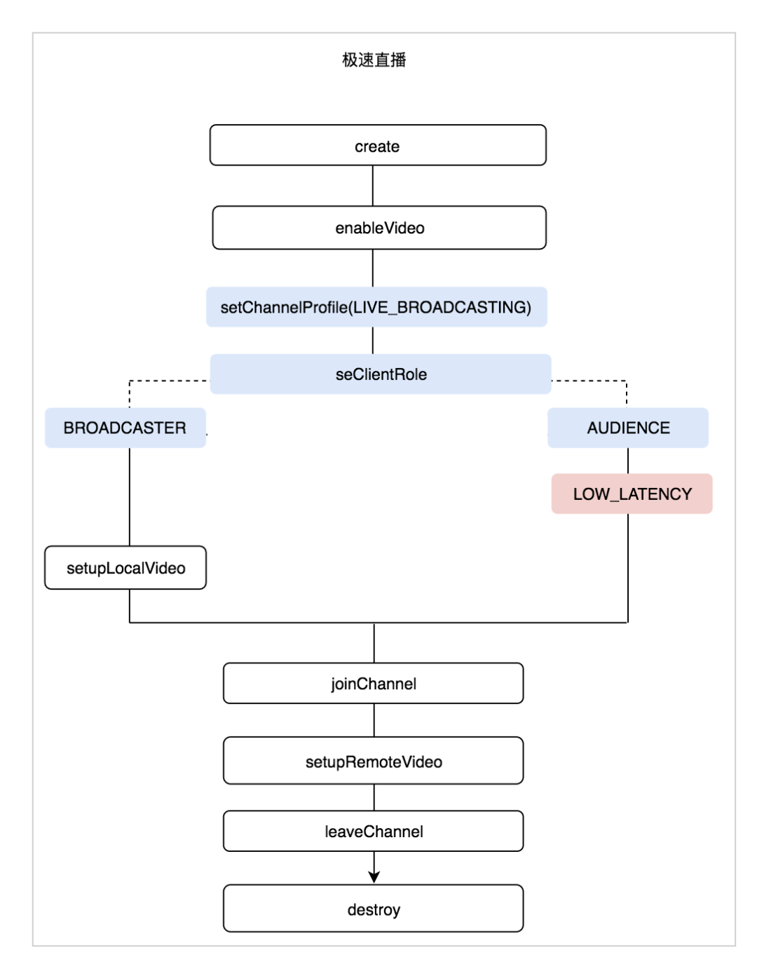
setClientRole 方法。当你将用户角色设为 AUDIENCE 时,可以通过 audienceLatencyLevel 参数来设置观众端的延时等级,当参数为 AgoraAudienceLatencyLevelLowLatency 时,则处于极速直播模式下,主播与观众端延时在 1.5s-2s 之间;当 AgoraAudienceLatencyLevelUltraLowLatency 时,则会切换到互动直播模式下,主播与观众之间可随时进行连麦,延迟在毫秒级。以下为接口调用时序图,详细参数,请点击「阅读原文」访问声网文档中心。
02
自研新一代传输协议
03
美声与音效接口变更
为提升美声与音效 API 的易用性,该版本废弃 setLocalVoiceChanger 和setLocalVoiceReverbPreset,新增setVoiceBeautifierPrese,setAudioEffectPreset和setAudioEffectParameters。该版本在原有的小男孩等变声音效和空旷音效基础上,新增了3D 人声音效和电音音效。开发者可以通过setAudioEffectParameters 对指定的音效选项进行更细节的设置。详细参数及接口变化可点击「阅读原文」,查阅声网文档。
04
iOS 局部过曝处理
点击阅读原文,查看官方文档


