搜索
首页
大数快讯
大数活动
服务超市
文章专题
出海平台
流量密码
出海蓝图
产业赛道
物流仓储
跨境支付
选品策略
实操手册
报告
跨企查
百科
导航
知识体系
工具箱
更多
找货源
跨境招聘
DeepSeek
首页
>
技术实践丨IM 消息同步机制全面解析
>
0
0
技术实践丨IM 消息同步机制全面解析
融云全球互联网通信云
2021-01-07
1
导读:技术干货!
综述
即时通讯系统最基础、最重要的是消息的及时性与准确性,及时体现在延迟,准确则具体表现为不丢、不重、不乱序。
综合考虑业务场景、系统复杂度、网络流量、终端能耗等,融云精心设计了消息收发机制,并不断打磨优化,形成了现在的消息同步机制。
整体思路:
1.客户端、服务端共同配合,互相补充。
2.采用多重机制,从不同层面保障。
3.拆分上下行,分别处理。
协议层
首先,从协议层保证,协议栈需要提供可靠、有序的双向字节流传输,融云自研通信协议 RMTP(RongCloud Message Transfer Protocol)。
协议交互示意图
协议层通过 qos、 ack 等机制,保证数据传输的可靠性。
业务层
在关键业务,采用 ack 确认机制,配合状态机,服务感知当前业务传输状态,保障业务按照预期执行。
业务层确认机制示意图
消息 ID
采用全局唯一的消息 ID 生成策略。保证消息可通过 ID 进行识别,排重。
如何实现分布式场景下唯一 ID 生成,请点击
融云过往技术文章
了解。
客户端服务端交互
客户端与服务端之间使用长连接,基于 RMTP 协议传输数据。
经过总结,主要用三种行为:
1.客户端主动拉取消息,
主动拉取有两个触发方式:
①与 IM 服务新建立连接成功,用于获取不在线的这段时间未收到的消息。(此处叫做获取离线消息)
②定时器触发。在客户端最后收到消息后启动定时器,比如 3-5 分钟执行一次, 主要有两个目的,一个是用于防止因网络,中间设备等不确定因素引起的通知送达失败,服务端客户端状态不一致,一个是可通过本次请求,对业务层做状态机保活。
2.服务端主动-发送消息(直发消息) 在线消息发送机制之一,简单理解为服务端将消息内容直接发送给客户端,适用于消息频率较低,并且持续交互,比如二人或者群内的正常交流讨论。
3、服务端主动-发送通知(通知拉取) 在线消息发送机制之一,简单理解为服务端给客户端发送一个通知,通知包含时间戳等可作为排序索引的内容,客户端收到通知后,依据自身数据,对比通知内时间戳,发起拉取消息的流程。适用于较多消息传递。比如某人有很多大规模的群,每个群内都有很多成员正在激烈讨论。通过通知拉取机制,可以有效的减少客户端服务端网络交互次数,并且对多条消息进行打包,提升有效数据载荷。既能保证时效,又能保证性能。
客户端服务端交互示意图
业务拆分
在有了多层机制保证后,将业务进行拆分,首先将业务拆分出上下行,在上行过程保证发送消息顺序,为了保证消息有序, 最好的方式是按照 userId 区分,然后使用时间戳排序。那么分布式部署情况下,将用户归属到固定的业务服务器上,会使得上行排序变得更容易。同时归属到同一个服务器,在多端维护时也更容易。
客户端连接过程
1.客户端通过 APP server ,获取到连接使用的 token。
2.客户端使用 token 通过导航服务,获取具体连接的 IM 接入服务器(CMP),导航服务通过 userId 计算接入服务器,然后下发,使得某一客户端可以连接在同一台接入服务器(CMP)。
示意图
上行
客户端发出消息后,通过接入服务,按照 userId 投递到指定消息服务器,生成消息 Id, 依据最后一条消息时间,确认更新当前消息的时间戳(如果存在相同时间戳则后延),然后将时间戳,以及消息 Id,通过 Ack 返回给客户端 ; 然后对上行消息使用 userId + 时间戳进行缓存以及持久化存储,后续业务操作均使用此时间戳。(此业务流程我们成为上行流程,上行过程存储的消息为发件箱消息)
下行
消息节点在处理完上行流程后,消息按照目标用户投递到所在消息节点,进入下行流程。下行过程,按照目标 userId 以及本消息在上行过程中生成的时间戳,计算是否需要更新时间戳(正向)。如果需要更新则对时间戳进行加法操作,直到当前用户时间戳不重复。如此处理后,目标用户的存储以及客户端接收到消息后的排重可以做到一致,并且可以做到同一个会话内的时间戳是有序的。从而保证同一个接收用户的消息不会出现乱序。
至此,我们已经完成了发送过程,接收过程的消息顺序保障,那么消息流程还剩下直发与通知拉取的处理流程,以及服务端如何选择是直发还是通知拉取。
直发消息
1、客户端 SDK 依据本地存储的最新消息时间戳判断,用来做排序等逻辑。
2、对同一个用户直发消息1条,其他转通知。
通知拉取时候客户端选择本地最新一条消息时间戳作为开始拉取时间。
3、在消息发送过程中,如果上一条消息发送流程未结束,下一条消息则不用直发(s_msg),而是用(s_ntf)
直发逻辑示意图
通知拉取
1.服务端在通知体中携带当前消息时间戳。投递给客户端。
2.客户端收到通知后,比对本地消息时间戳,选择是否发拉取消息信令。
3.服务端收到拉取消息信令后,以信令携带的时间戳为开始,查询出消息列表(200 条或者 5M),并给客户端应答。
4.客户端收到后,给服务端 ack,服务端维护状态。
5.客户端拉取消息时使用的时间戳,
是客户端本地最新一条消息的时间戳。
示意图
上图中,3-7 步可能需要循环多次,有以下考虑: 1.客户端一次收到的消息过多,应答体积过于庞大,传输过程对网络质量要求更高, 因此按照数量以及消息体积分批次进行。2. 一次拉取到的消息过多,客户端处理会占用大量资源,可能会有卡顿等,体验较差。
服务端直发消息与通知拉取切换逻辑
主要涉及到的是状态机的更新。下面示意图集成直发消息与通知拉取过程针对状态机的更新:
至此,消息收发核心流程介绍完毕,只剩下多端在线的处理。
多端在线同步
多端按照上下行,同样区分为发送方多端同步以及接收方多端同步。
发送方多端同步
在前面客户端连接 IM 服务过程中,我们已经将同一个用户的客户端汇聚在了同一台服务,那么维护一个 userId 的多端就会变得很简单。
1.用户多个终端链接成功后,发送一条消息,这个消息到达 CMP(IM 接入服务) 后,CMP 做基础检查,然后获此用户的其他终端连接。
2.服务把客户端上行的消息,封装为服务端下行消息,直接投递给用户的其他客户端。这样完成了发送方的多端抄送,然后将这条消息投递到 IM 服务。进入正常发送投递流程。发送方的多端同步没有经过 IM Server,这么做的好处是:1.比较快速;2.经过越少的服务节点,出问题的几率越小。
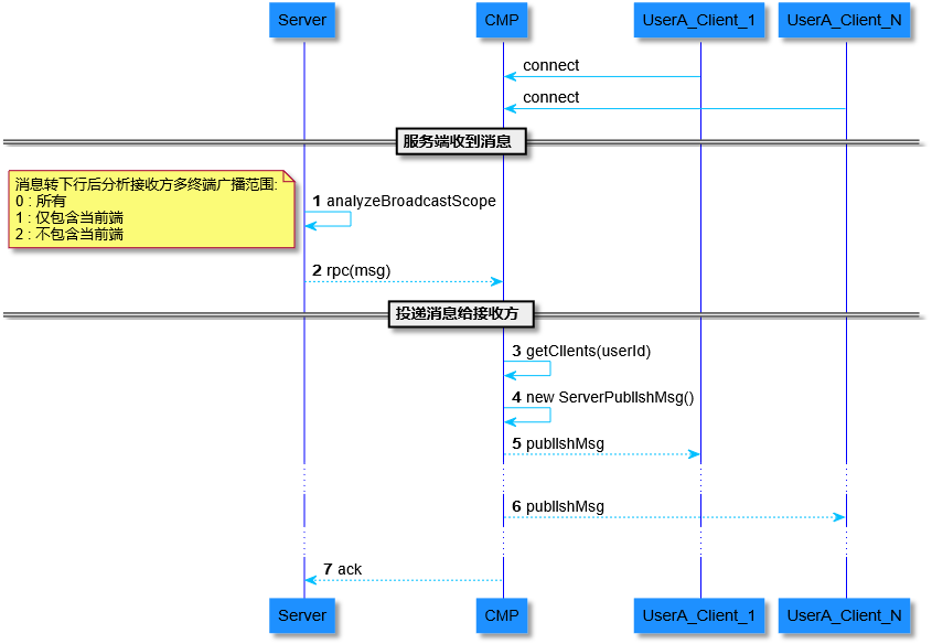
接收方多端同步
1.IM 服务收到消息后,先判断接收方的投递范围,这个范围指的是接收方用户的哪些的终端要接收消息。
2.IM 服务将范围以及当前消息,发送到 CMP,CMP 依据范围,匹配接收方的终端,然后投递消息。
区分接收方多端范围应用场景: 消息一般是所有终端。
有一些特殊业务,比如我在 A 客户端上,控制另外某个端的状态,可能需要一些命令消息, 这时候需要这个作用范围,针对性的投递消息。
到此,我们分析完了有关 IM 消息核心处理流程,通过层层拆解逻辑,提供可靠的消息投递机制。
精彩推荐
点击阅读原文 了解更多
↓↓↓
【声明】内容源于网络
0
0
融云全球互联网通信云
领先的全球智能通信云服务商,以通信云 PaaS 和 SaaS 产品,赋能开发者和企业创新。艾瑞权威数据显示,融云 IM 市场份额连续多年稳居第一。
内容
747
粉丝
0
关注
在线咨询
融云全球互联网通信云
领先的全球智能通信云服务商,以通信云 PaaS 和 SaaS 产品,赋能开发者和企业创新。艾瑞权威数据显示,融云 IM 市场份额连续多年稳居第一。
总阅读
701
粉丝
0
内容
747
在线咨询
关注