客户案例
杭州亚运会服务中心 云桂
本期为您介绍的客户案例是位于杭州钱江世纪城杭州亚运村的杭州亚运会服务中心“云桂”,由德儒巴软件客户南京工业大学建筑设计研究院有限公司进行设计。
项目图片
工程师根据建筑屋面造型,将屋面划分为多个三角形区格,并结合建筑功能要求,在特定的三角形区格内设置支承结构。
该项目的支承结构采用互承式体系,由三根胶合木斜柱和三根钢结构桁架杆互相支承组成。工程师特意设计了梁柱连接节点,使节点达到理想铰接的力学性能,以充分发挥互承式体系的优点。
在进行互承式支撑体系的设计时,立柱的倾角、高度等参数将直接影响立柱的受力,进而影响总体造价。工程师事先在GH中进行了参数化建模和结构优化,确定最终互承式体系的结构形态。
在GH中完成结构布置优化后,得益于RFEM和Rhino的互导接口,工程师可以直接从Rhino中将结构线框图导入至RFEM中,以便进行后续的受力分析和规范校核。
导入至RFEM后,由于建筑造型较为复杂,难以直接按照规范体形系数施加风荷载,工程师使用了RFEM的数值风洞附加模块对结构进行了数值风洞仿真,以获取结构的表面风压分布情况。
完成数值风洞仿真后,程序将会自动将表面风压作为荷载施加在结构上,进行受力分析,获取结构变形与内力。这些数值风洞工况将可以正常参与后续的荷载组合与规范校核。
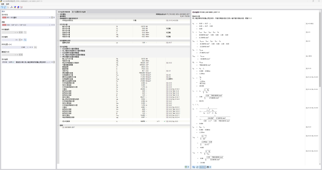
完成受力分析后,工程师还借助了RFEM6的木结构设计模块,按照国标木结构规范GB 50005-2017、胶合木规范GB/T 50708-2012对所有木结构构件进行了强度、刚度、稳定性、抗火承载力的校核。
RFEM不仅可以通过图形、表格输出计算结果,还可以将每一个参数的详细计算过程、公式出处都输出出来,尽可能做到计算过程的透明化。
该项目充分体现了德儒巴软件在木结构设计领域的适用性。目前,德儒巴软件提供90天的免费试用,欢迎各位工程师申请体验:
https://mp.weixin.qq.com/s/lTP-KBbqSC0phUheBQiYUA
-The End-
下载试用
视频教程
从您熟悉的结构形式开始教学,
手把手教您如何操作!
网络课堂
案例教程
官方账号
不会操作?想要了解更多?快来加入官方QQ群吧!
群号:916236884

















