86
在使用RFEM6的稳定性分析模块进行非线性稳定性分析(增量稳定性分析)时,最后的荷载增量步并未达到最大迭代次数,且荷载增量也并未达到最大增量步,为何完成计算后程序报错临界荷载系数是基于未收敛结果得到的?
答:这是因为在进行非线性稳定性计算时,后续荷载增量步的计算是在前面荷载增量步的结果基础上进行的。如果计算时有荷载增量步未能收敛,程序就会出现该警告。
87
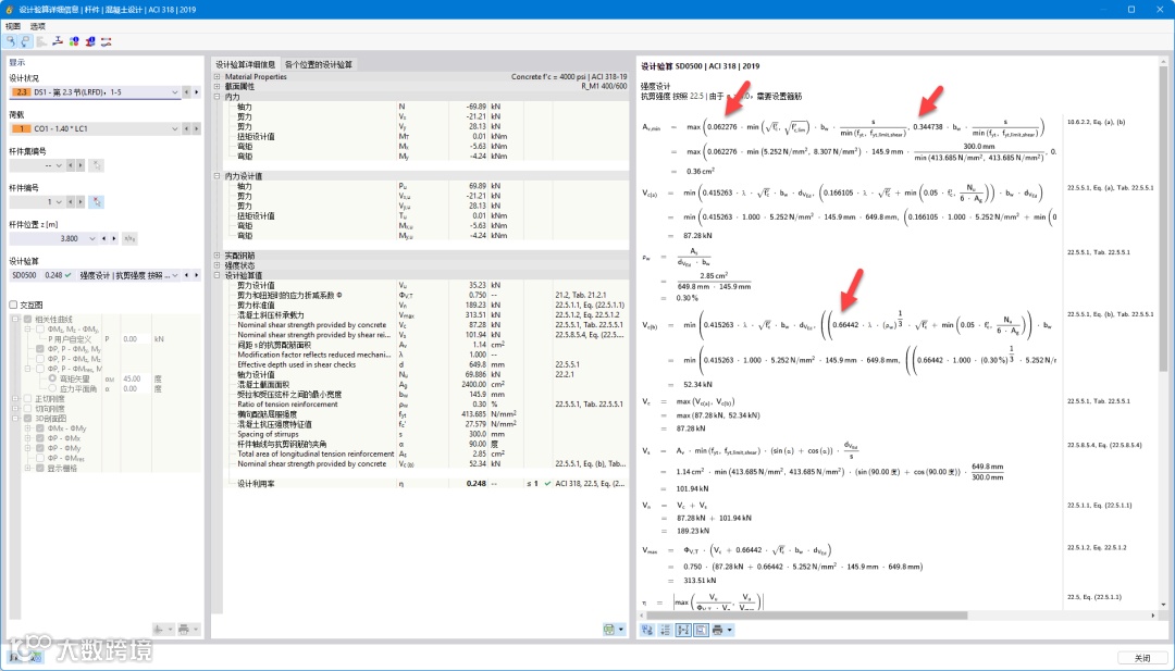
在使用RFEM6的混凝土设计模块按照美国混凝土规范ACI318-19进行计算时,钢筋混凝土截面的抗剪强度计算公式和规范并不对应,这是程序错误吗?
答:美国混凝土设计规范提供了不同的版本:
●使用英制单位(英镑、英寸)的英语、西班牙语版本
●使用国际统一单位制的英语、西班牙语版本
由于英制单位和公制单位的不同,在部分计算公式的系数上会有所区别。您可以在RFEM6的导航器数据中找到混凝土设计,右键单击,选择[设置],将混凝土设计附加模块切换至国际单位制。
此后在计算详情中,程序将使用国际单位制对应的系数进行显示:
88
在模型中有许多没有使用的对象,例如多余的杆件荷载、多余的支座类型,如何将他们一键删除?
答:您可以点击菜单栏[工具]-[删除所有未分配的对象],来将这些对象一键删除。
-The End-
下载试用
视频教程
从您熟悉的结构形式开始教学,
手把手教您如何操作!
网络课堂
案例教程
官方账号
不会操作?想要了解更多?快来加入官方QQ群吧!
群号:916236884

















