常见问题解答
90-92
90.在RFEM中,杆件互相打断与否,会对结构受力产生影响吗?
答:在有限元软件中,杆件互相打断、共用节点才能互相传力。一般而言,不互相打断,程序会认为杆件没有互相连接。
但在RFEM中,程序在生成有限元网格时,默认自动识别杆件上的节点(节点几何上位于杆件上,但没有将杆件打断成多段),并通过杆件上的节点划分有限元网格。这样即使我们在建模时没有手动将杆件打断成多段,程序会在生成有限元网格时也会自动打断。
总而言之,在RFEM中,杆件是否打断一般不会对结构受力产生影响。 但为了避免出错,还是建议工程师手动进行打断、有意识的控制杆件何时被打断、何时不被打断。
91.在对张拉膜结构进行分析时,无论膜单元是平面还是曲面,程序都默认使用三角形网格对所有膜单元进行网格划分。平面膜单元可否使用四边形网格划分?
答:对于膜单元,无论平面还是曲面,程序都会默认使用三角形网格进行网格划分。您可以在网格设置中取消勾选该选项。
取消勾选该选项后,膜单元将尽量使用四边形网格进行划分。
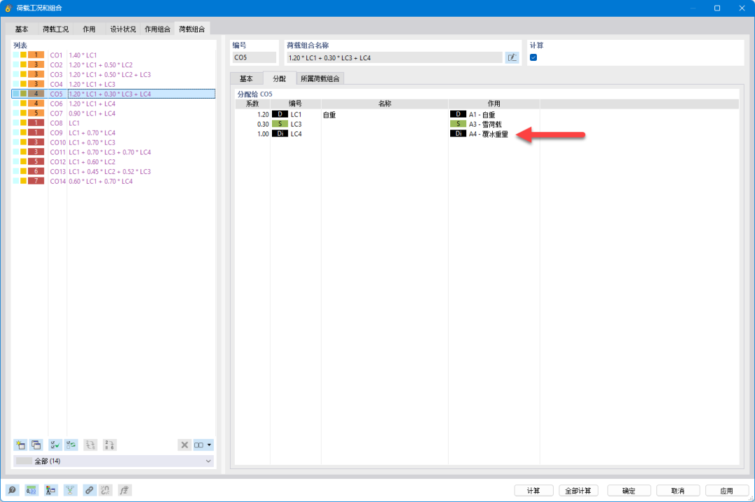
92.程序在按照美国规范ASCE7自动生成荷载组合时,没有考虑覆冰荷载对应的工况。该如何操作才能使覆冰荷载工况出现在组合中?
答:您可以在[荷载工况和组合]对话框的[设计状况]选项卡中,通过编辑组合向导来实现这一点:
在[编辑组合向导]对话框的[标准]选项卡中,您可以勾选“包括大气覆冰荷载的组合”。
此后程序自动生成的荷载组合中将包含覆冰荷载工况:
-The End-
下载试用
视频教程
从您熟悉的结构形式开始教学,
手把手教您如何操作!
网络课堂
案例教程
官方账号
不会操作?想要了解更多?快来加入官方QQ群吧!
群号:916236884

















