点击蓝字 关注我们
基因编辑技术,特别是CRISPR-Cas9系统,在过去十年中取得了显著进展。它通过引入突变来抑制特定基因的表达,而不影响其他基因,已成为基因沉默的重要手段。然而,尽管有许多计算工具用于设计具有高切割效率和最小脱靶效应的单导向RNA(sgRNA),但专注于预测CRISPR引起的基因敲除的工具却较少。这些现有工具主要考虑了保守性、氨基酸组成和移码可能性等因素,而忽视了CRISPR对基因表达的影响,这可能极大地影响CRISPR诱导的基因沉默的成功率。此外,即使目标不是沉默基因,有关基因表达的信息仍然非常有用。因此,迫切需要一个能结合基因表达预测CRISPR后果的工具。
今天,小编介绍一款名为EXPosition的新工具,它通过结合计算模型预测CRISPR后的基因敲除和基因表达,为基因编辑项目提供了更准确的预测。
EXPosition的开发
为了应对这一挑战,研究人员开发了EXPosition——首个结合预测CRISPR后基因敲除的模型与预测基因表达的模型的计算工具。EXPosition利用深度学习模型预测基因表达的关键步骤:转录、剪接和翻译起始。研究结果显示,该工具在6个数据集、4种细胞类型和约207,000个sgRNA上优于现有的预测工具。此外,通过ClinVar数据集验证了其基因表达模型,表明致病性突变在根据模型评分较高的突变中富集。EXPosition不仅提高了基因编辑项目的效率和准确性,还直接预测了CRISPR对基因表达各方面的影响。
工具的原理与结构
EXPosition是首个结合预测CRISPR后基因敲除和预测基因表达的计算工具。它利用深度学习模型预测基因表达的关键步骤:转录、剪接和翻译启动。研究显示,EXPosition在预测基因敲除方面优于现有工具,跨越6个数据集、4种细胞类型和约207k个sgRNAs。此外,通过ClinVar数据集验证了基因表达模型,显示高评分突变中病理性突变的富集。
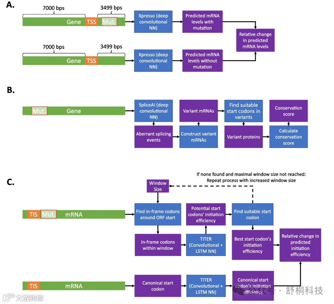
(1)EXPosition的工作流程如下
输入:用户可以选择运行的子模型(转录、剪接、翻译起始),并提供目标位点的位置。
预测突变:使用CRISPRedict和Lindel预测最有可能由CRISPR诱导的突变及其概率。
分析突变影响:每个突变在选定的子模型中进行分析,评估其对转录、剪接或翻译起始的影响。
整合评分:将每个突变的表型评分乘以其发生概率,并对所有突变求和,得到某方面表达的效果预期值。
最终分类:结合预测的切割效率、VBC得分和GuidePro得分,通过支持向量机(SVM)分类器预测sgRNA是否会导致基因敲除。
(2)各子模型的介绍
转录子模型:使用Xpresso预测突变对mRNA水平的相对变化,从而评估突变对转录的影响。
剪接子模型:利用Oncosplice预测突变如何破坏蛋白质功能,并考虑任何错误剪接事件和起始密码子位置的变化。
翻译起始子模型:使用TITER预测突变对翻译起始效率的相对变化,同时考虑任何错误剪接事件。
(3)CRISPR双链断裂(DSB)的基因型结果预测
CRISPR双链断裂(DSB)的基因型结果预测是EXPosition工具中的一个重要步骤,其详细内容如下:
a、提取目标位点及其侧翼序列:基于用户提供的切割位点位置,EXPosition提取目标位点以及其侧翼序列。具体来说:
CRISPRedict:这是一个线性回归模型,用于预测sgRNA的切割概率。它需要输入一个30核苷酸长的序列,包括:
切割位点上游4个核苷酸
切割位点本身的20个核苷酸
切割位点下游6个核苷酸
b、预测DSB的概率和indels
Lindel:这是一个逻辑回归模型,用于预测由CRISPR引起的非同源末端连接(NHEJ)突变的可能性。它的输入是一个以切割位点为中心的60核苷酸序列,输出包括557种可能突变的概率:
切割位点周围最多30个核苷酸的删除
每种可能的1到2个核苷酸插入
一个集体突变类别,涵盖所有≥3个核苷酸的插入(这些情况非常罕见)
c、筛选最可能的突变
为了提高效率,EXPosition只分析由Lindel预测的前四个最可能发生的突变(默认情况下)。这四个突变的概率被归一化,使其总和等于1。此外,超过2个核苷酸的插入被排除在外,因为Lindel不提供明确的预测,并且这类事件非常少见。
d、计算每个突变的概率
每个突变的概率 pi通过以下公式计算:
其中:PLindel,i 是Lindel预测的突变i的发生概率。pCRISPRedict,i 是CRISPRedict预测的突变i的发生概率。Nmutations是考虑的最可能突变的数量,默认为4。
e、用户手动输入突变
用户也可以手动输入特定的突变及其概率,这些突变可以包括插入缺失(indels)和替代突变(substitutions),以便进行更具体的分析。
(4)ClinVar数据集的验证
为了验证EXPosition各个子模型(转录、剪接和翻译起始)的有效性,研究人员使用了ClinVar数据集。ClinVar包含全球实验室和研究者积累的突变及其表型信息,其中约325,000个突变被标记为良性或致病性。
结果表明,EXPosition的各个子模型能够有效地识别潜在的致病性突变,并且在最高几个百分位(前5%)中,所有三个子模型都显示出显著富集的致病性突变(p < 10^-25, p < 10^-324, p < 10^-308,分别对应转录、剪接和翻译起始子模型)。此外,研究人员设定了最低百分位阈值,在阈值以上观察到显著富集的致病性突变。
与此同时,研究人员也使用Doenchat等人发布的四个功能筛选数据集,验证EXPosition的基因敲除预测结果。这些数据集涵盖了多种细胞类型和sgRNA库,提供了丰富的验证材料。通过比较EXPosition与其他现有工具的预测结果,研究显示EXPosition在多个数据集中表现出更高的准确性,特别是在预测基因敲除效果方面。
EXPosition应用场景与优势
(1)提高基因编辑项目的效率和准确性
EXPosition结合了多个层面的基因表达预测,包括转录、剪接和翻译起始,从而能够更准确地评估CRISPR操作的效果。这对于提高基因编辑实验的成功率、节省时间和成本具有重要意义。
(2)优化sgRNA设计
通过整合预测的切割效率、VBC得分和GuidePro得分,EXPosition可以帮助研究人员选择最有可能实现所需基因表达变化(如沉默目标基因)而不影响脱靶基因表达的sgRNA。这不仅提高了实验设计的合理性,还减少了不必要的试验次数。
(3)支持功能性基因组学研究
EXPosition不仅可以用于基因编辑项目,还可以广泛应用于功能性基因组学研究。例如,研究人员可以利用该工具预测突变对基因表达的影响,从而更好地理解基因功能和疾病机制。
(4)个性化医疗
在个性化医疗领域,EXPosition可以帮助识别潜在的致病性突变,并为精准治疗提供依据。通过对患者样本中的突变进行分析,医生可以制定更加个性化的治疗方案,提高治疗效果。
(5)用户界面与使用指南
EXPosition工具提供了用户友好的界面,使得研究人员可以轻松输入目标位点位置、选择感兴趣的子模型,并获得详细的预测结果。此外,用户还可以手动输入特定的突变及其概率,以便进行更具体的分析。
一站式基因编辑安全性评估平台
关于舒桐
如需获得更多信息,请咨询我们:
电话:
400-6309596
15022705442(同微信)、18437963580(同微信)
企业官网:
http://www.generulor.com
产品订购/技术支持:
service@generulor.com

