好的插件可以提高生产力,好的插件可以让人开发赏心悦目。
下面推荐10款在开发过程中,个人觉得还是很不错的插件,可以解放不少生产力,同时,再推荐5款颜值控必备的插件,大家可以看看那些是自己已经在使用的,那些是自己还不知道的。
名称: Codota
说明: 使用快捷键可以搜索知名开源项目中该类或者方法的使用案例,提高自己的编码能力
插件地址: https://plugins.jetbrains.com/plugin/7638-codota-ai-autocomplete-for-java-and-javascript/

名称: Alibaba Java Coding Guidelines
说明: 开发中遇到不符合规范的情况,会给出提示。滴水穿石非一日之功。好的习惯需要慢慢养成
插件地址: https://plugins.jetbrains.com/plugin/10046-alibaba-java-coding-guidelines

名称: Java Stream Debugger
说明: 可以查看stream中间操作的数据状态,非常赞
插件地址: https://plugins.jetbrains.com/plugin/9696-java-stream-debugger

名称: Maven Helper
说明: 解决依赖冲突的神器,不用再为jar包版本冲突而烦恼
插件地址: https://plugins.jetbrains.com/plugin/7179-maven-helper

名称: ide-eval-resetter
说明: 无限重置IDE试用期过期时间,一直是30天,不用再为IDE过期而崩溃
插件地址: https://plugins.zhile.io

名称: jol-java-object-layout
说明: 可以查看 Java 对象布局和大小,了解自己对象的大小,及时回收。
插件地址: https://plugins.jetbrains.com/plugin/10953-jol-java-object-layout

名称: FindBugs
说明: 扫描代码,发现隐藏的Bug,不用在通篇Debug了
插件地址: https://plugins.jetbrains.com/plugin/3847-findbugs-idea

名称: Generate All setters
说明: 自动创建返回值类型相同的对象并调用所有的set方法,并赋默认值。
插件地址: https://plugins.jetbrains.com/plugin/9360-generateallsetter

名称: Auto filling Java call arguments
说明: 自动填充调用的函数的形参名
插件地址: https://plugins.jetbrains.com/plugin/8638-auto-filling-java-call-arguments

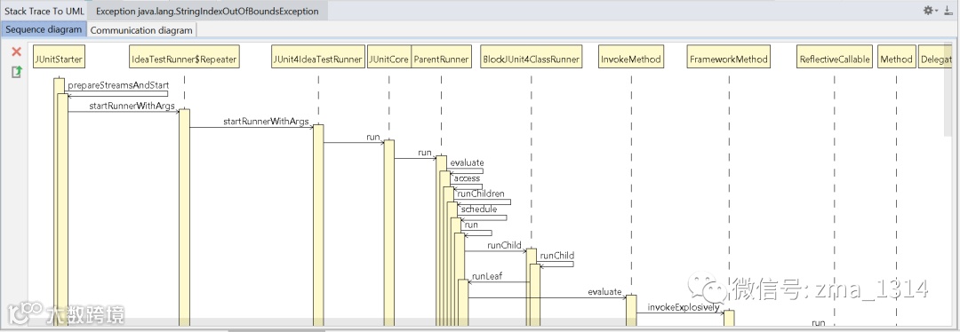
名称: Stack trace to UML
说明: 错误堆栈信息转成Uml形式,快速定位错误的原因。
插件地址: https://plugins.jetbrains.com/plugin/10749-stack-trace-to-uml

10款插件各有自己的优势,如果觉得有用,赶快尝试安装测试一下吧,希望能给大家带来一些开发上的帮助。
关注我们 获取更多技术
微信号:zma_1314
往期精彩回顾


