商户后台链接:https://wx.qiancewanhua.cn/web/index.php?r=admin/passport/mch-login&mall_id=NTgyOA==
商家电脑端登录界面,输入商家账号密码

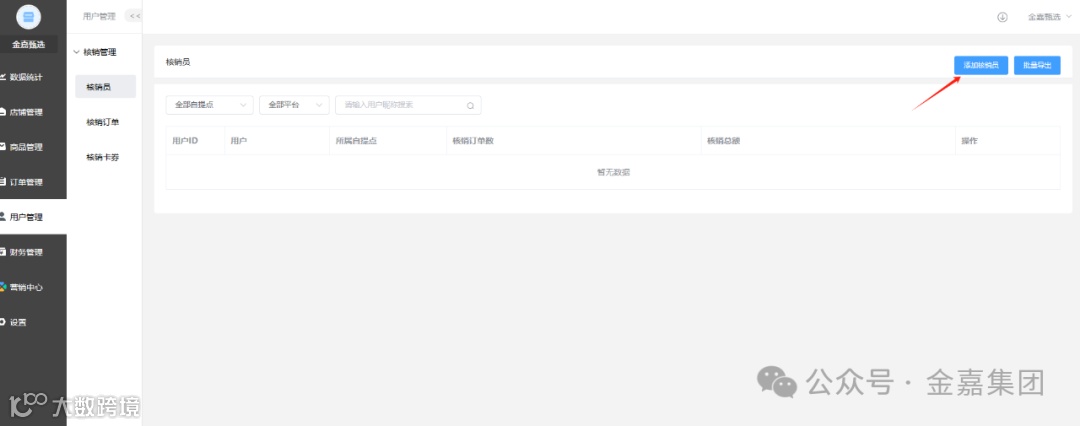
用户添加管理员

如何操作


保存成功即可!!!若保存错误可点击直接删除核销员

手机端找到商家后台

点击核销中心,即可扫码核销

若后续还有不了解的地方可以随时联系在线客服!
金嘉集团商户后台链接:https://wx.qiancewanhua.cn/web/index.php?r=admin/passport/mch-login&mall_id=NTgyOA==
商家电脑端登录界面,输入商家账号密码

用户添加管理员

如何操作


保存成功即可!!!若保存错误可点击直接删除核销员

手机端找到商家后台

点击核销中心,即可扫码核销

若后续还有不了解的地方可以随时联系在线客服!