"偷懒"可以说是技术创新的重要动力之一,很多技术,框架的革新,本质上就是为了能更好的"偷懒",今天又来分享一款偷懒神器:Rocket-API;
什么是Rocket-API?
"Rocket-API" 基于 SpringBoot 的 API 敏捷开发框架,服务端50%以上的功能只需要写SQL或者 mongodb原始执行脚本就能完成开发,另外30%也在不停的完善公共组件,比如文件上传,下载,导出,预览,分页等等通过一二行代码也能完成开发,剩下的20%也能依赖于动态编译技术生成class的形式,不需要发布部署,不需要重启来实现研发团队的快速编码,提测以及回归。实现了服务端研发效率300%-500%的提升,人力成本减少了3倍
1定位
拒绝CRUD。用尽可能简单的方式,完成尽可能多的需求。通过约定的方式实现统一的标准。告别加班,拒绝重复劳动,远离搬砖。
2特性
如下:
-
用于快速开发 API 接口。不再定义 Controller,Service,Dao,Mybatis,xml,Entity,VO 等对象和方法。
-
可视化界面,将入参自动封装到可执行的脚本上,支持所有关系性数据库 SQL 执行语句,非关系型 MONGODB 查询语句,欢迎扩展。
-
完全基于 springboot2.x 作为 springboot 项目的 stater 方式集成,无侵入性,新老项目都能快速集成。
-
只需编写一行代码即可完成大部分的业务需求开发,使用难度级别(测试 or 运维)也可参与开发。
-
在线动态编译,无需重启,即时生效,多数据源操作。
-
版本控制,历史记录比对,回滚等功能。
-
远程一键发布到线上环境。
-
线上 POSTMAN 调试,保存 POSTMAN 信息或三方文档的自动生成,历史调用记录存储,回塑。
-
代码提示,SQL 提示,语法提示。
-
用户管理控制,安全性控制,以及历史行为记录。
-
经过多次项目验证,传统业务型开发,服务端效率能够提升 3-5 倍,前后端联调提升效率 1 倍,测试效率 2 倍提升。
3传统开发步骤
如下:
-
增加一张表 -
创建实体对象,映射这张表 -
创建 API 入参 VO -
创建 API 出参 VO -
创建 Controller -
创建 Service -
创建 Dao -
创建 Mapper,xml 或者 JPA -
在 mysql 客户端,或者 mongo 客户端中写执行脚本语句,复制到代码中 -
反复重启,进行接口自测 -
编写 API 文档 -
完成一个功能点开发
使用一些工具比如 mybatis plus,jpa 或者 idea 的 Easy code、MybatisCodeHelperPro 等可以一键生成一些基于单表的操作的相关代码。
但是业务场景来说,可能喜欢更灵活,代码执行效率更高的一些操作方式,并且一个项目开发中,从来不仅仅是单表的一些操作操作。
市面上就上面的这些问题,提供了 APIJSON 和 GraphQL 等解决方案,这两个工具相对操作数据库相对很灵活,但是操作难度,和学习成本高,并且适合场景也是有限,如果要实现简单的业务处理逻辑会比较复杂。
那么,我希望有一种功具,它可以像 mybatis xml,像 metabase BI,一样,能够直接操作原生的数据库查询及操作语句。
并且可以有 springboot 的 restful 这种业界标准的接口定义/及参数定义方式,并且按照统一约定的方式,省略三层 MVC 的定义,并且能够对数据进行一些逻辑处理,以满足多元化的业务需求。
最好是作为一个插件的形式,能够很好的集成在现有项目中,不会影响到现有的业务逻辑处理。
这就是我要介绍的一款工具 Rocket API:
开源地址:https://gitee.com/alenfive/rocket-api
Demo地址:https://gitee.com/alenfive/rocket-api-demo
区别于前两类的设计方式不同点在于:
1.基于 springboot 开发。包括接口的注册,参数的获取,输入输出的消息转换,都是基于 springboot 的生态环境,能无侵入性集成于 springboot 项目中。
如果你有基于 springboot 实现了全局异常处理,返回值统一封装,权限控制等,不用担心,都在你的管控范围内。
2.参考于 mybatis 的参数定义方式,不同点在于使用默认大于配置的逻辑,实现参数的注入直接来源于请求参数,省略了传统 MVC 实体类,方法,VO 等定义。
3.默认担供了内部函数,可以很简单的实现 多表/多库的增/删/改/查,导出,导入,上传,下载,分页查询等功能。
4.提供了基于 Groovy 的语法解析,可以实现 Groovy 的一些逻辑处理。
5.提供了调用 springboot bean 对象的方法及其他任意 java 定义的静态类,方法和对象,这意味着我能够调用公共定义的类,或者之前在项目中定义的 service,dao 和 utils。
6.因为基于的 groovy 动态语法解析,所以代码修改,或者线上问题的处理能够不用重启服务,也不用升级代码就能够完成功能开发和问题处理,这对开发效率而言会有很大的提升。
7.传统业务开发,不仅有服务端的开发,还有相对应的文档生成,前后端对接,以及测试配合。
“Rocket API” 提供了 POSTMAN 的操作页面,能够将参数的请求值,请求类型,响应等保存起来,给予前端做真实数据的对接,而不是类 yapi,或者 swagger 之类生成的不能使用的假数据。
基于这些真实的请求参数和返回值,提供了外部接口能力,测试团队可以以此来做接口的一键冒烟测试和文档的一键生成。
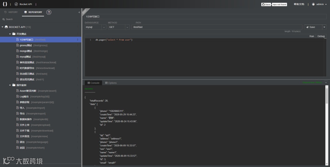
4演示说明
接口功能逻辑页面:
接口功能自测页面:
文档和演示地址:
文档地址:https://www.yuque.com/alenfive/rocket-api
在线演示:http://39.98.181.90:8081/interface-ui?id=5f433b40f8b91c43f8835d3c&page=editor
集成方式:
-
添加依赖:
<dependency>
<groupId>com.github.alenfive</groupId>
<artifactId>rocket-api-boot-starter</artifactId>
<version>2.4.4.RELEASE</version>
</dependency>
-
数据源配置:
@Component
public class DefaultDataSourceManager extends DataSourceManager {
@Autowired
private JdbcTemplate jdbcTemplate;
@PostConstruct
public void init() {
Map<String,DataSourceDialect> dialects = new HashMap<>();
dialects.put("mysql",new SqlDataSource(jdbcTemplate,true));
super.setDialectMap(dialects);
}
}
-
最新建表脚本查看:
https://www.yuque.com/alenfive/rocket-api/dhfv0n
-
启动项目,访问地址:
http://localhost:8080/interface-ui
感谢阅读,希望对你有所帮助 :) 来源:
ImportNew
【福利】2023 高薪课程,全面来袭(视频+笔记+源码)
往期推荐

