大数跨境
0
0

DGX Spark+ComfyUI 安装使用一步到位!

DGX Spark+ComfyUI 安装使用一步到位! 赞奇科技Xsuperzone
2025-10-28
2

上期我们讲解了如何在该平台部署 Isaac Sim,本期我们将着手搭建本地 ComfyUI 工作流。无需上云,在本地即可完成所有图像的编辑和生成。




1.验证系统先决条件


预期输出应显示 Python 3.8+、可用的 pip、CUDA 工具包和 GPU 检测。


2.创建 Python 虚拟环境


通过检查命令提示符显示来验证虚拟环境是否处于活动状态(comfyui-env)


3.安装支持 CUDA 的 PyTorch


此安装的目标是使 CUDA 12.9 与 Blackwell 架构 GPU 兼容。


4.克隆 ComfyUI 存储库


然后从官方存储库下载 ComfyUI 源代码。


5.安装 ComfyUI 依赖


安装 ComfyUI 运行所需的 Python 包。这一步会安装好所有必要的依赖项,包括 Web 界面组件和模型处理库


6.下载 Stable Diffusion checkpoint


导航到 checkpoint 目录并下载 SD 1.5 模型下载内容大约为 2GB,大概需要几分钟。


7.启动 ComfyUI 服务器


启动 ComfyUI 网络服务器并启用网络访问。该服务器将绑定到端口 8188 上的所有网络接口,以便其他设备可以访问它


8.验证是否安装成功


预期输出应显示 HTTP 200 响应,表明 Web 服务器正在运行。打开网络浏览器并导航到 http://<SPARK_IP>:8188 您 <SPARK_IP> 的设备的 IP 地址。


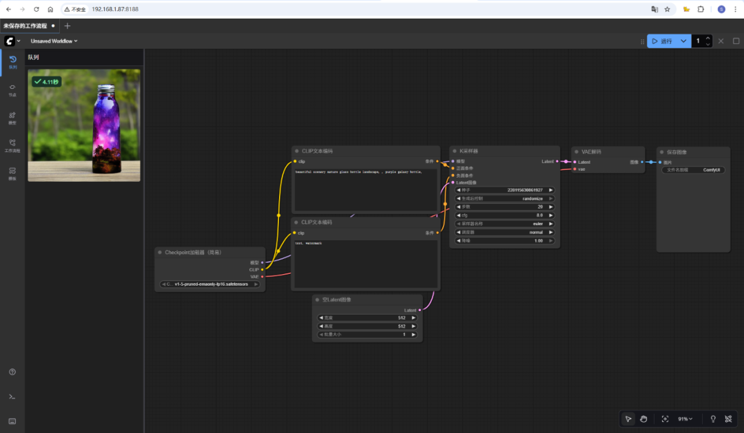
安装成功启动结果如下



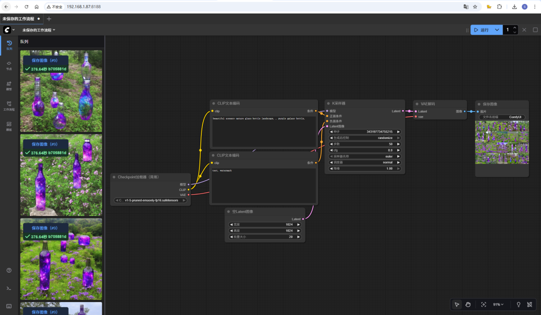
生图测试

训练参数

模型:Stable Diffusion v1.5
分辨率:1024*1024
采样步数:50
cfg:8.0
采样器:euler
scheduler:normal
denoise:1.00
批量大小:20张

正向提示词:
beautiful scenery nature glass bottle landscape, , purple galaxy bottle,

反向提示词:
text, watermark


我们使用 DGX Spark 进行了 ComfyUI 的文生图测试,分辨率1024*1024,生成20张,共耗时376.64秒,平均每张耗时18.9秒,显存占用20GB



远程体验&购买渠道



赞奇科技现对外开放 DGX Spark 一体机远程免费体验,申请加入 DGX Spark 应用交流群拿【专属邀请码】即可开始体验

定制采购 & 申请入群

线上购买

【声明】内容源于网络
0
0
赞奇科技Xsuperzone
内容 597
粉丝 0
赞奇科技Xsuperzone
总阅读63
粉丝0
内容597