在数据库设计与系统原型开发领域,PowerDesigner等工具长期占据主导地位,但其高昂成本和复杂操作让许多开发者望而却步。今天给大家介绍 PowerDesigner 的一个免费替代产品 —— ezdml。
介绍
EZDML(Easy Data Model Language)是一款诞生于2006年的国产数据库建模工具,最初由Delphi开发,后迁移至Lazarus实现跨平台支持(Windows/Linux/macOS)。其核心定位是:通过可视化建模连接数据库设计与系统开发全流程。 与同类工具相比,它的独特优势在于:
-
极简部署:仅需单个可执行文件(约12MB)即可运行,无需复杂环境依赖 -
开源免费:代码完全开源(Gitee托管),采用Pascal编写,支持二次开发 -
全栈支持:从ER设计、SQL生成到前后端代码输出一气呵成
核心功能
1. 极速建模:文本描述建表
EZDML首创的“描述字建模”大幅提升建表效率。用户只需输入结构化文本:
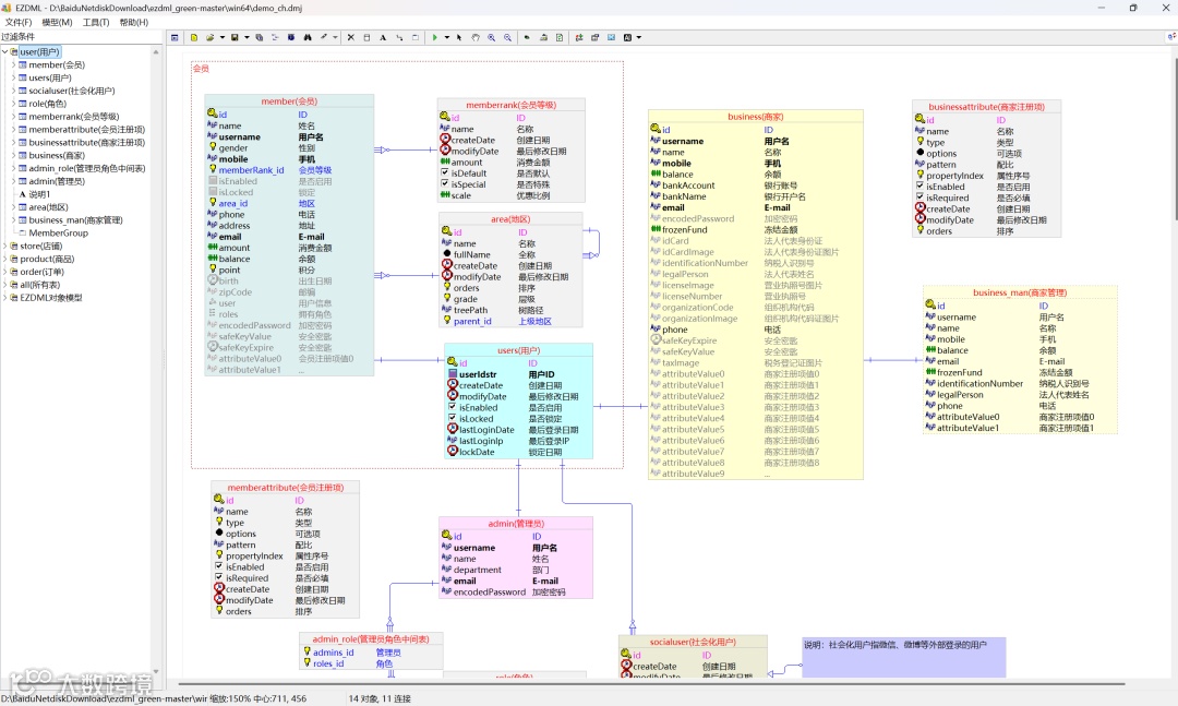
member(会员)
id(ID) PKI
name(姓名) String(255) <<唯一索引>>
area_id(地区) FKInteger <<关联:area.id>>
系统自动解析生成带外键关联的完整表结构,比传统图形拖拽快3倍以上。
2. 逆向工程与版本同步
-
支持MySQL、Oracle、SQL Server、PostgreSQL等主流数据库逆向解析 -
数据库对比生成差异化SQL脚本,避免生产环境误操作 -
自动记录修改历史,Git式版本回溯防止误删
3. 智能数据工厂
内置强大的测试数据生成引擎:
-
支持正则表达式、枚举值、数据库联查等20+生成规则 -
自动处理外键关联数据,如地区表生成后,会员表的 area_id自动匹配有效ID -
可视化配置界面,字段级数据规则设置
4. 脚本引擎与模板生态
-
支持 Pascal/JavaScript双引擎脚本扩展 -
预置 Vue-Element-Admin、Erupt、LayUI等全栈模板 -
通过 _dml_config.INI实现批量代码生成
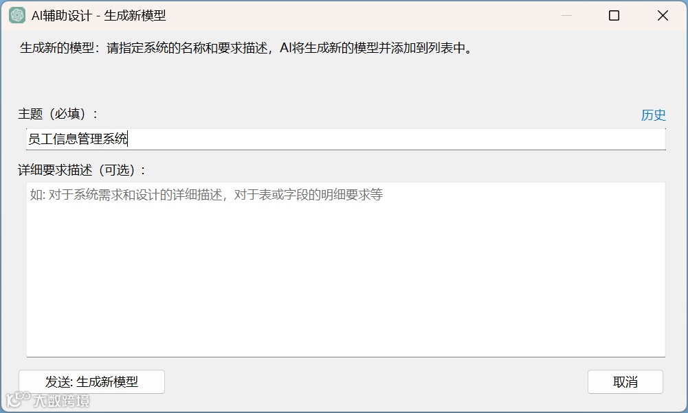
5. ChatGPT融合设计
新版集成AI助手:
-
自然语言转数据模型(如描述“进销存系统”自动生成表结构) -
3分钟内生成可运行的Spring Boot+Vue原型系统 -
大幅降低模型设计门槛
6. 文档自动化
一键导出:
-
Word/Excel数据字典:含字段注释、类型、约束 -
Markdown接口文档:自动包含模型图、RESTful API定义 -
ER图导出:支持PNG/SVG矢量图
在线版本
EZDML 提供了一个在线的Web版,无需下载即可使用,链接:
http://www.ezdml.com/v/
开源地址
https://gitee.com/huzgd/ezdml
构建高质量的技术交流社群,欢迎从事编程开发、技术招聘HR进群,也欢迎大家分享自己公司的内推信息,相互帮助,一起进步!
文明发言,以
交流技术、职位内推、行业探讨为主
广告人士勿入,切勿轻信私聊,防止被骗
点下方的“❤”支持我们,非常感谢!

