本文源自蚂蚁集团 AQ 团队参与贡献的 SGLang 的新进展——在 RL 中实现全流程的 FP8 训练与采样。文章转载自 SGLang 社区。
TL;DR:
我们实现了在 RL 中完全使用 FP8 进行采样(Rollout)和训练(Training)。实验表明,MoE 模型规模越大,BF16 训练 FP8 采样的训推差异越明显,而统一使用 FP8 有效消除了量化误差导致的训推不一致性,提升了 RL 训练的速度和稳定性。
SGLang RL 团队与 slime 社区近期在强化学习的训练稳定性与加速方面,做出了一些有意思的探索与工作:
-
在训练稳定性方面,我们通过对齐 SGLang 与 FSDP 后端,在 Dense 模型上实现了 Rollout 与 Training 过程 KL 散度严格为零,达成了完美的训推一致。 -
在训练加速方面,我们将 Speculative Decoding 技术引入 RL 采样流程,在合适配置下显著提升了采样速度。
在此基础上,我们进一步向大家分享兼顾稳定性与性能的新进展——在 RL 中实现全流程的 FP8 训练与采样。 Qwen3-4B 与 Qwen3-30B-A3B 模型的 FP8 RL 训练已在 slime 中全面支持,开箱即用。
本次工作由 InfiXAI 团队、蚂蚁集团 AQ 团队、SGLang RL 团队及 slime 团队联合完成。特别感谢 DataCrunch 为本工作提供的算力赞助,以及 NVIDIA 在 Transformer Engine(TE)方面给予的技术支持。
FP8 训练的硬件基础
Tensor Core 与低精度支持
低精度计算是软硬件统一设计(Hardware-Software Co-Design)的掌上明珠,我们首先介绍其硬件基础 —— Tensor Core,一种专为大规模矩阵乘法和累加运算(深度学习的核心计算)设计的 GPU 硬件加速单元,它能以比传统 CUDA Core 更高的吞吐量处理低精度数据格式(如 FP16、BF16、FP8)。Tensor Core 的演进始于基础的 FMA(融合乘加)指令,并借助 DP4A 指令实现了早期的向量化。而 Volta 架构的问世则带来了里程碑式的飞跃 —— 它首度引入了 Tensor Core 作为专为大规模矩阵运算而定制的硬件单元。自此以后,Ampere、Hopper 直到最新的 Blackwell 架构,都在持续深化这一理念:
-
扩大规模:让 Tensor Core 一次能处理的矩阵更大,从而提高计算访存比。 -
降低精度:不断增加对 FP/BF16、FP8 乃至更低精度数据格式的支持。
在这样的硬件发展趋势下,使用更低精度进行存储与计算越发诱人。具体来说,更低精度的浮点数有着许多潜在优势:
FP8 格式
FP8 是一种采用 8 位比特进行数值表达的浮点数格式。与 FP32(32 位)、FP16/BF16(16 位)等传统格式相比,FP8 可将同规模数据的存储和传输需求分别降低至 1⁄4 或 1/2,极大缓解显存与带宽瓶颈,提升模型训练和推理的性能。目前,业界主要有两种主流的 FP8 格式:
- E4M3:4 位指数位 + 3 位尾数位。特点是动态范围较小,但精度相对较高。
- E5M2:5 位指数位 + 2 位尾数位。特点是动态范围更大,但精度相对较低。
图表来源:OCP白皮书
这种设计使得 FP8 能够在保持足够数值范围与精度的同时,最大化地利用硬件计算吞吐量。
FP8 scale 选择
经过综合评估,我们最终决定采用 FP32 作为训练时的 Scale 精度。决策依据如下:
-
Hopper 架构 (H100/H800):虽然支持 FP8 Tensor Core 计算,但并无针对 E8M0 Scale 的计算单元。 -
Blackwell 架构 (B100/B200):引入了对 MXFP8 (Micro-scaling) 的支持,才真正针对 E8M0 这种块级缩放提供了硬件加速(参考论文 arXiv:2506.08027)。
因此,在现有的 H 卡集群环境下,强行使用 E8M0 不仅无法带来显著的加速收益,反而可能引入额外的软件模拟开销和精度风险。
FP8 量化
常见的量化策略有:per-tensor(逐张量)、per-block(逐块)和 per-token(逐Token)。无论采用哪种粒度,量化通常都遵循以下简单的两步流程:
第一步:计算缩放因子
取给定张量(或其子块)中的最大绝对值 ,将其除以 FP8 格式所能表示的最大值 。
第二步:计算量化值
利用缩放因子 ,将原始张量 中的每个数值 除以 并进行四舍五入,得到新的量化值。
由于 FP8 的精度低于原始 FP16/BF16 ,实际训练中需要在训练稳定性和计算效率之间做权衡,因此前向与反向传播通常会采用不同的量化策略和粒度。
-
激活值(Activations):通常选择 per-token 量化。激活值中常出现显著的离群值(Outliers),较细的量化粒度能够将离群值的影响限制在局部,从而更好地保留整体精度。 -
权重(Weights):通常选择 per-block 量化。训练收敛后的权重分布通常较为平稳(接近高斯分布),极少出现异常值,但对量化误差十分敏感,按块量化(如 block_size × block_size)在保证精度的同时能更好地配合硬件优化,兼顾计算效率与存储节省。 -
梯度(Gradients):通常选择 per-token 量化。梯度数值的动态范围变化很大,但对精度的绝对值要求较低。过去大部分方案会使用 per-tensor E5M2 精度来保证动态范围,但是 DeepSeek-V3 证明了细粒度 E4M3 量化能够兼顾精度和动态范围。
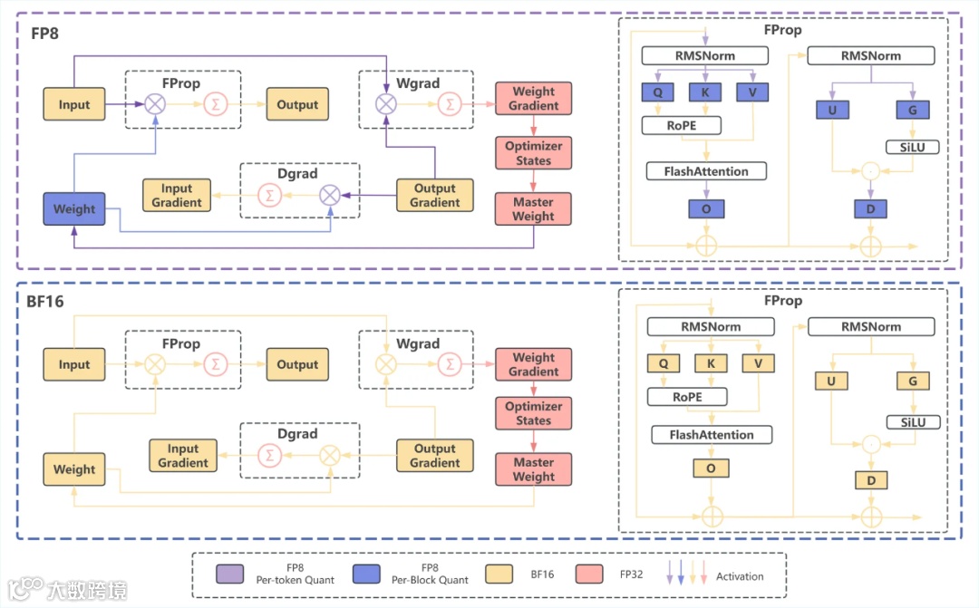
上图展示了 Megatron 中使用 FP8 的混合粒度量化策略,并与标准的 BF16 流水线进行了比较。在 FP8 流水线中,应用了不同的量化方法:权重采用 per-block 量化(蓝色),激活值采用 per-token 量化(紫色)。该图展示了完整的训练过程,包括前向传播 (FProp)、权重梯度计算 (Wgrad) 和输入梯度计算 (Dgrad),并详细展示了 FProp 的工作流程。
FP8 训练难点
尽管 FP8 展现出巨大的潜力,但在实际工程应用中,尤其是在结合 Megatron-Core 与 TransformerEngine (TE) 的实践中,我们遇到了三大挑战:显存与效率未达预期、精度对齐困难以及框架自身的稳定性问题。
显存与计算效率:理论与现实的差距
在工程实践中,FP8 带来的显存节省和计算加速效果并非如理论般显著,主要原因如下:
1. 显存优化有限:
冗余权重副本:为了加速反向传播计算,TransformerEngine 在量化权重时,会额外保存一份转置后的量化权重副本。这使得权重部分占用的显存并未如预期般减半。
高精度激活值副本:在 Attention 和激活层的前向传播中,框架通常会保留一份高精度的激活值副本,用于后续精确的梯度计算。这部分显存开销并未因 FP8 的引入而减少。
2. 计算效率瓶颈:
小批量(Small Batch Size)下的性能衰退:在 Agentic RL 场景中,由于通常采用较小的批量大小(如batch_size=4),上述性能瓶颈问题变得尤为明显。频繁的 CPU 计算负担可能导致FP8训练的整体速度反而低于传统的 BF16 训练方式。如下图所示,GPU 内核(kernel)的执行并不密集——GPU 往往已经完成了当前任务并处于空闲状态,但由于 CPU 处理瓶颈的限制,下一个内核启动指令尚未发出,从而形成了典型的 CPU bound 性能瓶颈。
精度对齐:不可忽视的累积误差
FP8 的低精度特性天然带来了与 BF16 之间的数值差异,这种差异会在深度模型中被放大,引发训练稳定性问题。
-
量化引入的固有误差:对于单次 GEMM 操作,即便累加过程在 FP32 下进行,FP8 输入的量化过程本身就会引入误差。实验表明,与 BF16 GEMM 相比,其典型误差值在 0.0007 左右。 -
误差的逐层累积效应:在层数较深的 Transformer 模型中,这种微小的误差会在前向和反向传播中逐层累积。 -
在预训练(Pre-training)和微调(SFT)中:这类任务的梯度主要由真实标签(Ground Truth)对应的对数概率(Log Probability)主导。配合细粒度的块状量化(Block-wise Quantization),误差通常能被控制在可接受范围内,模型不易崩溃。 -
在强化学习(RL)中:RL 的梯度通常由两次前向传播结果的对数概率之差(Difference of Log Probabilities)决定。在这种情况下,FP8 带来的累积误差可能会被放大,导致梯度方向出现偏差,进而影响模型的收敛效率,甚至使其“走错方向”。(详情见后文)
框架适配挑战:TransformerEngine 的版本兼容性问题
除了算法层面的挑战,Megatron-Core 与 Transformer Engine (TE) 框架的结合也有一定的改进空间,尤其是 TE 的版本迭代带来了一定的不稳定性。
版本依赖与迁移成本:TransformerEngine 的持续快速迭代带来了新特性,但也意味着严格的版本依赖。我们在项目实践中发现,即便是相同模型的训练脚本,在不同版本的 TE 上运行时,也可能观察到数值结果的差异,甚至需要对代码进行适应性调整才能避免如 NaN (非数值)错误。
特定结构兼容性的成熟度:框架对所有主流模型结构的 FP8 训练支持是一个渐进的过程。对于一些非标准或新型的模型组件(如 MLA),我们观察到其 FP8 训练支持的成熟度仍在提升中。即使在后续版本(如从 2.4.0 升级至 2.8.0)中,相关报错和限制仍有待解决。
显存优化策略冲突:在 RL 训练中,启用 Optimizer Cpu Offload 本可显著降低显存占用,但当前的 TE 尚未支持该功能与
--fp8-param-gather同时开启。这一兼容性限制导致全链路 FP8 训练的显存开销反而高于 BF16 训练 FP8 采样的混合模式,该问题亟待社区与开发团队进一步优化解决。
FP8 + RL:KL Loss 异常归因
初始 KL Loss 异常
定位误差来源
量化计算算子误差分析
实验结果表明,两种GEMM实现的误差处于同一数量级,不存在显著差异,因此我们可以认为替换 TransformerEngine 里的 FP8 GEMM 并不能降低初始的 KL loss。
量化操作固有误差分析
针对第二个潜在误差来源,我们设计了一组对比实验来分离并验证量化操作的固有误差。
实验基准:Qwen3-4B 模型,单机 H800。
实验变量:我们设定了三种模式:
1. Baseline:权重(weight)和输入(input)均为 BF16 精度,使用 BF16 GEMM。
2. FP8 Real Quant:权重和输入为 FP8 精度,使用 FP8 GEMM(如 DeepGEMM/cuBLAS GEMM;为了避免大面积改动 TransformerEngine,我们主要测试 cuBLAS GEMM)。
3. FP8 Fake Quant:权重和输入为 BF16 精度,但模拟量化过程(先量化到 FP8,再反量化回 BF16),最后使用 BF16 GEMM。
基于以上模式,我们进行两组对比:
1. FP8 Real Quant vs. FP8 Fake Quant:旨在验证 FP8 GEMM 算子(cuBLAS)本身的实现精度,排除算子实现带来的额外误差。
2. Baseline vs. FP8 Fake Quant:旨在排除 GEMM 算子影响,专注于评估量化与反量化操作本身引入的固有误差。
-
实验指标:统计 RL 训练初期(Step 0 和 Step 1)所有 GEMM 操作的输出差异(Diff)。 -
实验结果:下图按执行顺序可视化了一次完整 Forward + Backward 过程中,各层 GEMM 输出的误差分布:
上图展示了模型在一次完整迭代中 GEMM 输出的误差变化
灰色/高数值点(Baseline vs. FP8 Fake Quant):代表量化本身引入的误差。可以看出,BF16 Baseline 与模拟量化(Fake Quant)之间存在显著差异
绿色/低数值点(FP8 Real Quant vs. FP8 Fake Quant):代表算子实现引入的误差。可以看出,真实 FP8 计算与模拟量化之间的差异极小,几乎为零。
由此可见:
误差源于量化原理而非算子实现:Fake Quant 和 Real Quant 均与 Baseline 存在显著误差(高出两个数量级),这有力地证明了误差主要来源于 FP8 量化和反量化的有损过程本身,而非计算过程。
FP8 GEMM 算子高度可信:Real Quant 与 Fake Quant 的输出差异微乎其微,说明我们在 TransformerEngine 中调用的 cuBLAS FP8 GEMM 算子精度极高,与理想的数学模拟(Fake Quant)几乎一致,可以直接投入生产环境使用。
量化误差如何导致训练异常
基于以上实验,我们提出以下推测:
1. 训练中的主要误差在量化步骤就已经产生,且影响显著。
2. FP8 训练初始 KL loss 更高,很可能是由这种量化误差导致的。
3. 在 BF16 训练、FP8 推理的混合模式下,这种量化误差同样会导致训练和推理的不一致性。
为了验证这些推测,我们在 Transformer Engine (TE) 上进行了改造,并设计了如下实验:
- 实验基准:Qwen3-4B 模型,H800 集群
- 实验变量:
- Case 1:BF16 训练、FP8 推理(Rollout)
- Case 2:BF16 训练、FP8 推理;在训练的 Forward 阶段,对 BF16 的权重和激活值进行“FP8 量化 -> 反量化回 BF16”操作,然后执行 BF16 GEMM
- Case 3:BF16 训练、FP8 推理;在训练的 Forward 和 Backward 阶段,都对输入矩阵 A 和 B 进行“FP8 量化 -> 反量化回 BF16”操作,然后执行 BF16 GEMM
- Case 4 (FP8-TI):FP8 训练,FP8 推理
验证推测 2——KL-loss 分析
下图展示了四种情况下 KL loss 的变化。可以看到,Case 2、Case 3 和 Case 4 (FP8-TI) 在 step 1 的 KL loss 基本一致,并且都显著高于 Case 1。
验证推测 3 ——TIS-clipfrac 分析
我们引入截断重要性采样(Truncated Importance Sampling, TIS)中的 clipfrac 指标来验证推测 3,该指标可以反映 off-policy 的程度,即模型在训练和推理(生成 experience)时的一致性。clipfrac 越高,通常意味着训推不一致性越严重。
FP8 在 MoE 模型强化学习中的应用与验证
MoE 模型实验设计
为隔离变量并进行精确对比,我们设置了以下两种实验方案:
Case 1 (混合精度):采用 BF16 训练、FP8 推理
Case 2 (统一精度):采用 FP8 训练、FP8 推理
关键评估指标:
TIS 裁剪比例 (TIS-clipfrac):衡量 off-policy 训练的稳定性;如前文所述,比例越低,稳定性越高
训练-推理对数概率绝对差值(train_rollout_logprob_abs_diff):衡量训练与推理两个阶段模型行为的一致性。差值越小且越稳定,一致性越好
MoE 实验结果与分析
Qwen3-30B-A3B 模型验证
-
实验环境:双机 H20服务器
-
TIS裁剪比例更低: FP8 训推方案的 TIS-clipfrac 显著低于 BF16 训练 / FP8 推理的混合精度方案(方案一)。这表明 FP8 训推能有效减少策略更新过程中的裁剪操作,从而提升训练稳定性 -
训推概率差异更小: FP8 训推方案的 Train_rollout_logprob_abs_diff 波动范围明显收窄,证明其训练过程与推理过程的行为更加一致。
-
实验环境: 16 机 H20 服务器
-
TIS裁剪比例与训推差异持续改善:如下图所示,即使在 235B 的大规模 MoE 模型上,FP8 训推方案在降低 TIS-clipfrac 和 Train_rollout_logprob_abs_diff 方面依然表现出一定的优越性,验证了该方案的可扩展性
结论:在 MoE 模型的强化学习任务中,采用统一的 FP8 进行训练与推理,相比 BF16 Train / FP8 Rollout 的混合精度方案,能够提升训练稳定性,并有效抑制训推不一致性。这一优势在从 30B 到 235B 的不同规模 MoE 模型上均得到了有力验证。
MOE 模型规模对训推不一致性的影响分析
我们进一步探究了在混合精度(BF16 Train / FP8 Rollout)设定下,MoE 模型的规模对训推不一致性的影响。实验发现,随着 MoE 模型规模的增大,训推不一致性问题会愈发严重。
如下图所示,从 30B 模型到 1TB 模型,TIS-clipfrac 和 Train_rollout_logprob_abs_diff 均呈现出明显的增长趋势,即表明对于 BF16 Train / FP8 Rollout 方案,模型规模的扩大可能会加剧训推不一致性问题,也反向印证了统一精度方案(如 FP8 训推)的重要性。
未来工作
感谢大家的阅读,我们认为还有一些值得努力的方向:
致谢
InfiXAI Team:Congkai Xie, Mingfa Feng, Shuo Cai
蚂蚁集团 AQ Team:Yanan Gao, Zhiling Ye, Hansong Xiao
SGLang RL Team:Ji Li, Yefei Chen, Xi Chen, Chenyang Zhao
slime Team:Zilin Zhu
NVIDIA:Juan Yu, NeMo-RL Team
蚂蚁的 SGLang 高效实践:DeepSeek R1 on H20

